在大规模数据集上应用潜在语义分析的三种方式

2018 年 8 月 19 日 AI研习社

本文为 AI 研习社编译的技术博客,原标题 3 Ways to Apply Latent Semantic Analysis on Large-Corpus Text on macOS Terminal, JupyterLab, and Colab,作者为 Dr. GP Pulipaka。

翻译 | 张知非 林佳    校对 | 余杭     整理 | MY


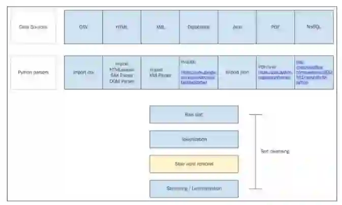
在大规模数据集上利用自然语言处理产生描述发现场景,潜在语义分析会发挥作用。这有很多种不同的方法能在多个层次上执行潜在语义分析,比如文本层次,短语层次和句子层次。最重要的是,语义分析能被概括进词汇语义学和连词成段或成句的研究中。词汇语义学能对词汇项进行分类和分解,利用词汇语义结构有不同内容的特点来区分词的异同。段或句中的一类术语是上位词,下位词提供了下位词实例间关系的含义。下位词在相似结构中有相似语法或相似拼写,但却有不同含义。下位词间无相互关系。「book」是一个简单的下位词,对于有些人而言,是阅读,或是有着相同拼写,形式或语法的预订行为,但含义却大相径庭。一词多义是另一种词法现象,它是指单个词能和多个相关联的理解或是截然不同的意思相联系,一词多义是希腊词汇,表示有很多种符号。Python 提供了 NLTK 库,通过将大段文字切成短语或有意义的字符串来实现抽象化文字。处理文字是通过抽象化的方式得到符号,词形还原是将文字从当前屈折的形式转变为基本形式。

图一:词形还原的代码片段

图二:用 Python 对不同数据资源进行自然语言处理


  潜在语义分析

在大规模数据集的文本文档上应用潜在语义分析,是将数学和统计计算方法用在大型文本语料库中。大多数情况下,潜在语义分析的效果赶超人类水平,而受制于人类主导的重要测试。潜在语义分析的精确度很高,是因为它在网络规模上通读了机器易读文档和文本。潜在语义分析是项应用在奇异值分解和主成分分析的技术(PCA)。文档能被表达成矩阵 A=Z×Y, 矩阵的行代表集合里的文档。矩阵 A 代表典型大规模语料库文本文档里大量成百上千的行列。应用奇异值分解提出了一系列成为矩阵分解的操作。Python 自然语言处理的 NLTK 包应用一些低秩逼近词频矩阵,而后,低秩逼近有助于索引和恢复文档,这些文档因聚类大量文字得到潜在语义索引而得名。


  线性代数简述

矩阵 A=Z×Y 包含实数值,使用非负值作为词频矩阵。确定矩阵的秩伴随着矩阵中大量线性独立的行或列。矩阵 A≤{Z,Y} 的秩。平方式 c×c 代表了对角矩阵,也即非对角线上的值均为零。在测试矩阵时,如果所有的 c 对角矩阵为 1,那么,矩阵就是被 lc 表示 c 的维度的单位矩阵。对于 Z×Z 的平方矩阵,A 有不包含全部零的向量 k。矩阵分解适用于利用特征向量分解成矩阵乘积的方阵。这样可以降低词汇的维度,从高维到可视化呈现在图上的二维。利用主成分分析(PCA)和奇异值分解(SVD)的降维技术在自然语言处理上保持了较强的相关性。文档单词频率的 Zipfian 属性使得确定处于静态阶段词汇的相似度很难。所以,特征值分解是奇异值分解的一个副产品,因为文档的输入是高度不对称的。潜在语义分析是一种特殊技术,它在语义空间上对文档进行解析,并用 NLKT 库确定多义词。像类似 punkt 和 wordnet 的资源就必须从 NLTK 库中下载。


  使用 Google Colab notebooks 进行大规模深度学习


图 3 采用多个 NVIDIA GPU 的深度学习堆栈

在 CPU 上训练机器学习或者深度学习模型可能需要数个小时之久,并且就编程效率而言,这样的代价对计算机资源的时间和能源来说可谓是相当昂贵的。出于研究和开发的目的,Google 建造了 Colab Notebook 环境。它完全在云上运行,无需为每台设备设置额外的硬件或者软件。它完全等同于 Jupyter notebook,它可以帮助数据科学家们通过存储在 Google Drive 云端硬盘上来分享 Colab notebooks,这就像是在协作环境下的一些 Google 表格或文档。Colab notebook 在程序运行中启用 GPU 以加速程序的运行时,没有其他的消耗。不像 Jupyter notebook 那样可以直接从机器的本地目录访问数据,将数据上传到 Colab 会有一些挑战。在 Colab 中,从本地文件系统中上传文件时会有多种文件来源选项,或者也可以安装一个驱动,如通过 Google 的 drive FUSE wrapper 去加载数据。

图 4 安装 Google 的 driver FUSE wrapper

完成完成此步骤后,它会显示如下日志并没有报错:

图 5 macOS 上的安装显示的安装日志

下一步是生成身份验证令牌,用以验证 Google Drive 云端硬盘和 Colab 的 Google 凭据。

图 6 验证凭据

如果显示成功获取访问令牌,则 Colab 会准备就绪。

图 7 验证访问令牌

在此阶段,当访问文本文件的内容时,如果驱动尚未安装, 那么它将显示 False。


图 8 验证对 Google Drive 云端硬盘中已上传的 Colab notebook 文件的访问

驱动安装后,Colab 可以访问 Google Drive 云端硬盘中的数据集。

图 9 在此键入标题

一旦文件可访问,Python 就可以像是在 Jupyter 环境中执行一样执行。Colab notebook 显示的结果也类似于我们在 Jupyter notebook 中所看到的那样。

图 10 程序运行的结果


  PyCharm IDE

该程序可在 PyCharm IDE 环境中编译,并在 PyCharm 上运行,也可以在 OSX 终端中执行。

图 11 PyCharm IDE 中 Python 自然语言处理中的 LSA 分析 

在 OSX 终端中运行的结果

图 12 在 OSX 终端中运行的结果

独立运行的计算机中的 Jupyter Notebook

在本地机器上运行潜在语义分析的 Jupyter Notebook 给出了一个相似的输出:


图 13 在 Jupyter notebook 上运行潜在语义分析 

图 14 结果


参考文献 

Gorrell, G. (2006). Generalized Hebbian Algorithm for Incremental Singular Value Decomposition in Natural Language Processing. Retrieved from https://www.aclweb.org/anthology/E06-1013

Hardeniya, N. (2016). Natural Language Processing: Python and NLTK . Birmingham, England: Packt Publishing.

Landauer, T. K., Foltz, P. W., Laham, D., & University of Colorado at Boulder (1998). An Introduction to Latent Semantic Analysis. Retrieved from http://lsa.colorado.edu/papers/dp1.LSAintro.pdf

Stackoverflow (2018). Mounting Google Drive on Google Colab. Retrieved from https://stackoverflow.com/questions/50168315/mounting-google-drive-on-google-colab

Stanford University (2009). Matrix decompositions and latent semantic indexing. Retrieved from https://nlp.stanford.edu/IR-book/html/htmledition/matrix-decompositions-and-latent-semantic-indexing-1.html


原文链接:

https://medium.com/datadriveninvestor/3-ways-to-apply-latent-semantic-analysis-on-large-corpus-text-on-macos-terminal-jupyterlab-colab-7b4dc3e1622


点击文末【阅读原文】即可观看更多精彩内容:

NLP 教程:词性标注、依存分析和命名实体识别解析与应用

想研究 NLP,不了解词嵌入与句嵌入怎么行?

手把手教你从零起步构建自己的快速语义搜索模型

文本分类又来了,用 Scikit-Learn 解决多类文本分类问题

CS224n斯坦福自然语言处理课程(中英双语字幕)


等你来译:

利用词向量和tsne算法来学习tensorflow

LDA 和 LSA 来做Topic建模

微软的TextWorld框架,NLP界的强化学习框架

深度学习的NLP工具

登录查看更多
0

相关内容

最新《多任务学习》综述,39页pdf
专知会员服务
266+阅读 · 2020年7月10日
【CVPR2020】跨模态哈希的无监督知识蒸馏
专知会员服务
61+阅读 · 2020年6月25日
【人大】大规模知识图谱补全技术的研究进展
专知会员服务
87+阅读 · 2020年5月2日
【图神经网络(GNN)结构化数据分析】
专知会员服务
117+阅读 · 2020年3月22日
【论文推荐】文本分析应用的NLP特征推荐
专知会员服务
34+阅读 · 2019年12月8日
【中科大徐童】多模态语义理解与关联
专知会员服务
83+阅读 · 2019年12月7日
论文浅尝 | 基于知识库的自然语言理解 01#
开放知识图谱
15+阅读 · 2019年2月22日
自然语言处理中的词表征(第二部分)
AI研习社
3+阅读 · 2018年12月31日
教你在Python中实现潜在语义分析(附代码)
数据派THU
8+阅读 · 2018年12月6日
Word2Vec与Glove:词嵌入方法的动机和直觉
论智
14+阅读 · 2018年6月23日
计算文本相似度常用的四种方法
论智
33+阅读 · 2018年5月18日
【人工智能】人工智能中的语义分析技术及其应用
产业智能官
3+阅读 · 2017年9月4日
关系推理:基于表示学习和语义要素
计算机研究与发展
19+阅读 · 2017年8月22日
自然语言处理中的深度学习发展史和待解难题
A Survey on Deep Transfer Learning
Arxiv
11+阅读 · 2018年8月6日
Arxiv
9+阅读 · 2018年4月12日
Arxiv
6+阅读 · 2018年4月3日
Arxiv
4+阅读 · 2018年1月29日
VIP会员
最新内容
人工智能在战场行动中的演进及伊朗案例
专知会员服务
2+阅读 · 今天13:08
美AI公司Anthropic推出网络安全模型“Mythos”
专知会员服务
2+阅读 · 今天12:58
【博士论文】面向城市环境的可解释计算机视觉
专知会员服务
0+阅读 · 今天12:57
大语言模型的自改进机制:技术综述与未来展望
专知会员服务
0+阅读 · 今天12:50
《第四代军事特种作战部队选拔与评估》
专知会员服务
1+阅读 · 今天6:23
不对称优势上升:自主系统如何强化海上拒止
专知会员服务
1+阅读 · 今天5:51
相关VIP内容
最新《多任务学习》综述,39页pdf
专知会员服务
266+阅读 · 2020年7月10日
【CVPR2020】跨模态哈希的无监督知识蒸馏
专知会员服务
61+阅读 · 2020年6月25日
【人大】大规模知识图谱补全技术的研究进展
专知会员服务
87+阅读 · 2020年5月2日
【图神经网络(GNN)结构化数据分析】
专知会员服务
117+阅读 · 2020年3月22日
【论文推荐】文本分析应用的NLP特征推荐
专知会员服务
34+阅读 · 2019年12月8日
【中科大徐童】多模态语义理解与关联
专知会员服务
83+阅读 · 2019年12月7日
相关资讯
论文浅尝 | 基于知识库的自然语言理解 01#
开放知识图谱
15+阅读 · 2019年2月22日
自然语言处理中的词表征(第二部分)
AI研习社
3+阅读 · 2018年12月31日
教你在Python中实现潜在语义分析(附代码)
数据派THU
8+阅读 · 2018年12月6日
Word2Vec与Glove:词嵌入方法的动机和直觉
论智
14+阅读 · 2018年6月23日
计算文本相似度常用的四种方法
论智
33+阅读 · 2018年5月18日
【人工智能】人工智能中的语义分析技术及其应用
产业智能官
3+阅读 · 2017年9月4日
关系推理:基于表示学习和语义要素
计算机研究与发展
19+阅读 · 2017年8月22日
自然语言处理中的深度学习发展史和待解难题
Top
微信扫码咨询专知VIP会员