探索一条模型部署新思路:如何手术级精准操作你的模型

2022 年 6 月 28 日 极市平台
↑ 点击 蓝字  关注极市平台

作者丨小神
来源丨神力人工智能
编辑丨极市平台

极市导读

 

本篇给大家介绍了一种模型部署的新思路,通过直接操作权重和网络流图的方式进行模型搭建,这一些操作的可能性是基于我们有一套简单易用的网络搭建API,借助这个强大的工具来实现复杂的逻辑操作,实现控制一些更复杂的小模型也成为可能。>>加入极市CV技术交流群,走在计算机视觉的最前沿

前段时间我设计了一个推理IR,包括了一些常用的算子集合,算是把工业界部署的一些逻辑、模型的构建方式方法走了一遍。感兴趣的朋友可以去看我之前的一个完整的系列文章。

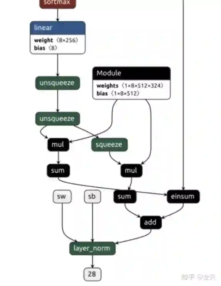
但是只有IR并没有什么卵用,于是我基于这一套IR尝试构建一个推理引擎,事实上这件事情是可行的,我通过简单修改了一下netron的代码,可以实现这套IR的可视化,比如可视化一些简单的模型,例如几层FC没有任何问题:

现在已经可以支持残差模型的结构了:

这套IR的个人认为最大的优点在于,非常精简,而且很好维护,这比ONNX不知道简单多少倍。当然最核心的并不是这个IR的设计,而是实现了一套直接通过torchscript到WNNX的流程。这也是设计这套IR的初衷,并不是为了造轮子,而是的确没有好用的轮子,随着pytorch的生态不断的扩展,pytorch本身的模型表征格式在不断的完善,那么越贴近训练框架肯定是越好的,这也是我一开始设计就是直接从torchscript到WNNX格式,砍掉中间商,实现端到端对接,让你的模型训练什么样,部署就什么样,而不至于ONNX一倒出来,就面目全非。

然而,这件事情并不容易,我做了几个星期,虽然能把一些简单的CV模型倒出,例如VGG,Mobilenetv2,Mobilenetv3等都没有问题,但要变成一个真正可用的框架却还有一大段路要走。比如,你需要一个推理引擎对其进行推理,而这个引擎要处理的问题就更加复杂了:每个算子要对齐结果,要处理很复杂的网络图链接,要实现每个算子的算法并且至少要支持X86 和 ARM平台架构,如果要做的完善一点,还要支撑起诸如FP16量化,int8量化等常规操作。这里面 每一点都可能要耗费我一年的时间

尽管如此,也不是没有好消息,其中之一就是我们不需要兼容太多的框架,不需要像MNN NCNN等那么大而全,根据当初设计的初衷,很多算子的实现只需要按照pytorch的实现对齐就可以了,这也大大减少了工作量。

由于上述的种种原因和复杂性,直接就导致了我的WNNX系列文章的最终章 - 实现YOLOX的推理迟迟没有推出,因为要对齐网络的推理结果实在是太难了,但是挖下的坑一定得填完,大家一定要对此抱有期望和信心,如果我没有搞出来,那你可以取关我,如果我搞出来了,请帮我拉十个粉丝

虽然跑YOLO这个目标还未达成,但我 发现这个IR还有一个额外的功效,这使得我开始思考一条模型部署的新思路,使用这个额外技能,我们似乎随心所欲的操控我们的模型,彻底摆脱工具链的依赖,完成 任何我们想实现的操作,就跟你调用函数一样简单

思考

相信很多同学部署模型肯定上来就是ONNX导出一波,额,不对,貌似现在是直接MMDeploy上来搞一波,拿来就用,甚至都不用思考。但是你有没有想过,其实要达到你的目标,路径并不是一条,如果你选择了容易的路,那可以会错过很多迷人的风景。

这种方法简单易行,但是缺乏灵活性。举个例子:

你有没有想过这种操作其实是非常的暴殄天物?对于GPU倒还好,但是对于计算资源非常有限的场合,这完完全全没有必要。那为什么现在很多库号称可以做optimization,可以做图融合,却不能解决这样的问题呢?如果你深入去看那些optimize的代码你就会发现,这些融合的操作是非常有限的,甚至都是基于已知的模板优化,换一个模型,换一个稍微复杂点的操作,就支持不了了。

所以这就是为什么得出这个结论:ONNX的方式,适合不需要思考的场景,上来直接撸起袖子开始干的场合。,但是对于一些更小的模型,需要外科手术级进行操作的模型,这种方式就不太适用了

新思路

我在做这套IR的时候,猛然发现它的功效其实还可以做很多事情,不仅仅是学习,甚至可以完成一些工业落地的东西。介绍一种模型部署新思路:我们有没有一种可能,直接用推理框架来构建模型?答案是完全可以的。直接上代码:

熟悉TensorRT的同学可以一看就知道了,我们基于WNNX实现了一套NNBuilder搭建的API!!这跟用TensorRT API构建网络的方式是不是很像?但是要简单的很多!而且这个serialize的模型,是可以直接被可视化的:

可以看到,生成的模型结果,跟你从onnx导出,是一致的,并且推理结果也完全一样。虽然看起来很容易,其实 这背后要处理的逻辑还是比较复杂的,例如 要构建图,要处理多输入多输出等复杂场景,甚至对于我们这个WNNX框架,你还得做Shape inference,否则推理性能得不到保证。总之,TensorRT的 networkBuilder能做的,我们都能做。

尽管一些主流推理框架也有这个功能,例如MNN,ncnn,但API的易用性、方式的简单性,都不如我们自己的做的。虽然TensorRT门槛高较难用,但在API构建网络方面非常值得学习借鉴,现在,你也可以用NNbuilder来搭建一个基于CPU的模型了。

手术级操作

上面的新思路,虽然有些框架有,但是从易用性层面来讲,能做到 可行、可用、易于理解的不多。那么基于上面的API,我们怎么才能够实现手术级操作模型呢?

其实还有两个核心操作:

  • 直接操作模型每一个layer的权重;
  • 动态控制输入输出逻辑,动态控制流图。

操作起来也非常简单,例如上面的全链接模型,我们直接把权重保存下来不就行了。然后直接:

auto w0 = wnn::from_numpy_bin("a.bin", {12, 4});

WNNX提供了 numpy 接口,你可以直接从numpy保存的bin文件读取权重。这不比 1+1 还简单?

与此同时,你甚至可以直接一键量化

if (fp16_mode) {
mBuilder->set_fp16_enable();
mBuilder->serialize_to_file("created_fc_fp16.wnnx");
} else {
mBuilder->serialize_to_file("created_fc.wnnx");
}

目前支持的量化操作包括但不限于:Convolution,FC,以及一些自定义算子。当然了,int8就稍微复杂点了,有fp16也够用。

总结

本篇给大家介绍了一种模型部署的新思路,通过直接操作权重和网络流图的方式进行模型搭建,这一些操作的可能性是基于我们有一套简单易用的网络搭建API,借助这个强大的工具来实现复杂的逻辑操作,实现控制一些更复杂的小模型也成为可能。

而这种 手术级 的操作能力,也让你可以训练模型用一套,部署的时候那些层我想要,那些不想要,哪些权重我可以放,哪些不需要放,哪些可以融合,哪些可以拿掉,掌控权全部在你。

这也就,实现了从底层搬砖码农到外科手术医师的华丽转身。

公众号后台回复“项目实践”获取50+CV项目实践机会~

△点击卡片关注极市平台,获取 最新CV干货
极市干货
最新数据集资源: 医学图像开源数据集汇总
实操教程 Pytorch - 弹性训练原理分析《CUDA C 编程指南》导读
极视角动态: 极视角作为重点项目入选「2022青岛十大资本青睐企业」榜单! 极视角发布EQP激励计划,招募优质算法团队展开多维度生态合作!


点击阅读原文进入CV社区

收获更多技术干货

登录查看更多
2

相关内容

信息检索杂志(IR)为信息检索的广泛领域中的理论、算法分析和实验的发布提供了一个国际论坛。感兴趣的主题包括对应用程序(例如Web,社交和流媒体,推荐系统和文本档案)的搜索、索引、分析和评估。这包括对搜索中人为因素的研究、桥接人工智能和信息检索以及特定领域的搜索应用程序。 官网地址:https://dblp.uni-trier.de/db/journals/ir/
【CVPR2022】基于知识蒸馏的高效预训练
专知会员服务
32+阅读 · 2022年4月23日
13个经典CNN架构比较分析!从AlexNet到ResNet再到ConvNeXt
专知会员服务
102+阅读 · 2022年3月14日
专知会员服务
33+阅读 · 2021年10月4日
【2021新书】机器学习模型生产部署实践,161页pdf,
专知会员服务
113+阅读 · 2021年6月11日
【CVPR2021】基于Transformer的视频分割领域
专知会员服务
38+阅读 · 2021年4月16日
【ISWC2020】如何高效地构建大规模知识图谱?102页ppt
专知会员服务
72+阅读 · 2020年11月7日
如何建模动态图?看这份《时序图神经网络》26页ppt
专知会员服务
142+阅读 · 2020年7月25日
实践教程|实现 PyTorch-ONNX 精度对齐工具
极市平台
4+阅读 · 2022年7月26日
实操教程|Pytorch转ONNX详解
极市平台
4+阅读 · 2022年4月4日
实践教程 | 轻松入门模型转换和可视化
极市平台
0+阅读 · 2022年3月5日
AI 框架部署方案之模型转换
极市平台
2+阅读 · 2021年11月2日
直击行业痛点!端侧模型部署的成熟解决方案有了!
夕小瑶的卖萌屋
0+阅读 · 2021年8月4日
使用ONNX+TensorRT部署人脸检测和关键点250fps
极市平台
34+阅读 · 2019年10月22日
【GitHub】BERT模型从训练到部署全流程
专知
34+阅读 · 2019年6月28日
keras系列︱深度学习五款常用的已训练模型
数据挖掘入门与实战
10+阅读 · 2018年3月27日
手把手教你如何部署深度学习模型
全球人工智能
18+阅读 · 2018年2月5日
国家自然科学基金
1+阅读 · 2013年12月31日
国家自然科学基金
0+阅读 · 2013年12月31日
国家自然科学基金
0+阅读 · 2012年12月31日
国家自然科学基金
0+阅读 · 2012年12月31日
国家自然科学基金
0+阅读 · 2012年12月31日
国家自然科学基金
0+阅读 · 2012年12月31日
国家自然科学基金
0+阅读 · 2012年12月31日
国家自然科学基金
0+阅读 · 2011年12月31日
国家自然科学基金
0+阅读 · 2011年12月31日
国家自然科学基金
1+阅读 · 2009年12月31日
Arxiv
0+阅读 · 2022年8月29日
Arxiv
21+阅读 · 2021年12月31日
已删除
Arxiv
33+阅读 · 2020年3月23日
Arxiv
21+阅读 · 2019年8月21日
VIP会员
最新内容
美陆军设想无人系统司令部
专知会员服务
0+阅读 · 今天13:45
【博士论文】已对齐人工智能系统的持久脆弱性
专知会员服务
0+阅读 · 今天13:52
扭曲还是编造?视频大语言模型幻觉研究综述
专知会员服务
0+阅读 · 今天13:41
《采用系统思维应对混合战争》125页
专知会员服务
2+阅读 · 今天12:47
战争机器学习:数据生态系统构建(155页)
专知会员服务
6+阅读 · 今天8:10
内省扩散语言模型
专知会员服务
5+阅读 · 4月14日
国外反无人机系统与技术动态
专知会员服务
3+阅读 · 4月14日
相关VIP内容
相关资讯
实践教程|实现 PyTorch-ONNX 精度对齐工具
极市平台
4+阅读 · 2022年7月26日
实操教程|Pytorch转ONNX详解
极市平台
4+阅读 · 2022年4月4日
实践教程 | 轻松入门模型转换和可视化
极市平台
0+阅读 · 2022年3月5日
AI 框架部署方案之模型转换
极市平台
2+阅读 · 2021年11月2日
直击行业痛点!端侧模型部署的成熟解决方案有了!
夕小瑶的卖萌屋
0+阅读 · 2021年8月4日
使用ONNX+TensorRT部署人脸检测和关键点250fps
极市平台
34+阅读 · 2019年10月22日
【GitHub】BERT模型从训练到部署全流程
专知
34+阅读 · 2019年6月28日
keras系列︱深度学习五款常用的已训练模型
数据挖掘入门与实战
10+阅读 · 2018年3月27日
手把手教你如何部署深度学习模型
全球人工智能
18+阅读 · 2018年2月5日
相关基金
国家自然科学基金
1+阅读 · 2013年12月31日
国家自然科学基金
0+阅读 · 2013年12月31日
国家自然科学基金
0+阅读 · 2012年12月31日
国家自然科学基金
0+阅读 · 2012年12月31日
国家自然科学基金
0+阅读 · 2012年12月31日
国家自然科学基金
0+阅读 · 2012年12月31日
国家自然科学基金
0+阅读 · 2012年12月31日
国家自然科学基金
0+阅读 · 2011年12月31日
国家自然科学基金
0+阅读 · 2011年12月31日
国家自然科学基金
1+阅读 · 2009年12月31日
Top
微信扫码咨询专知VIP会员