5年磨一剑|优酷Android包瘦身治理思路全解

2022 年 6 月 13 日 阿里技术

稳定性、性能、包大小,在移动端基础用户体验领域“三分天下”,是app承载业务获得稳定、高效、低成本、快速增长的重要基石。其中,包大小对下载转化率、拉新拉活成本等方面的影响至关重要,这在业界已经成为共识,近年来头部app针对下沉市场的极小包策略,更是将包大小的价值提升到了极致。优酷在Android包大小领域,有长达5年的持续投入、实践和积累,尤其是在近2年逐步进入低成本可持续治理的健康状态。现将这些思考、方案设计、技术建设、治理实践统一汇总整理成文并分享出来,希望能够帮助更多同学在所负责或参与的app中,更好的进行包大小治理。
本文聚焦于整体治理思路,以治理实践为依托,讲述瘦身技术、治理模式、治理策略,以及背后的思考与取舍。

五年治理回顾


作为开篇,先给出优酷近5年包大小变化情况:
以2020年9月为分水岭,从治理模式角度,可以将前后划分为两个“风格迥异”的阶段:专项治理、常态治理。包瘦身治理也属于一种软件工程,接下来围绕“术”、“道”、“人”三个维度,展开回顾和总结:

1.1 专项治理3年:三次两反弹

自2017年初至2020年9月这3年时间,共经历三次专项治理以及两次反弹。
2017.05 - 2018.03,第一次专项治理。在瘦身效果上,从最高点73MB降低到51MB,瘦身比例约30%,这次瘦身专项的最大价值,是积累了宝贵的实践经验:
  • 技术手段。由于当时几乎没有积累,采用的技术手段相对常规且具有单点性,主要包括:分析并下线无用业务/功能模块、远程化边缘业务、图片压缩&矢量化等。
  • 治理策略。缺乏整体目标掌控和拆解,对于头部问题进行单点改造。
  • 组织形式。比较松散,涉及范围窄,参与人数少。

2018.04 - 2018.09,第一次反弹期。 期间使用“模块级”包大小卡口作为管控手段,由于缺少相关分析技术支撑,申请方和审批方对存量&增量情况都缺少清晰一致认知,导致管控逐渐流于形式。 与此同时,包瘦身治理优先级降低,前面负责治理的架构同学撤出,虽然架构团队依然负责跟进相关事项,但几乎没有主动投入治理,包大小接近自然状态下的“野蛮生长”。
2018.10 - 2019.02,第二次专项治理。在瘦身效果上,从最高点80MB降低至40MB,瘦身比例50%,除了实践经验的持续积累,在技术手段上呈现出主动探索、初步沉淀几个特征:
  • 技术手段。远程化大规模使用:远程Bundle、远程so,几乎所有能远程部分都进行了相关改造;业界瘦身手段尝试:代码系列瘦身(混淆精简、同功能模块统一、无用功能模块下线)、资源系列瘦身(裁减、混淆)、整包瘦身(apk的7z压缩、R文件合并裁减),对其中约一半技术手段进行了应用;单点分析技术探索:主要集中在资源方面,包括无用、重复、相似、大尺寸、无透明度png、图片矢量化、多维度,利用分析结果作为瘦身点改造和分发的输入。
  • 治理策略。中心式任务拆解、并行式承接落地。
  • 组织形式。集中时间&人力,核心业务基本都参与了进来。

2019.03 - 2020.03,第二次反弹期。在这一时期的管控上,基于虚拟功能组概念(多个模块聚合)建立了包大小卡口能力,但是未能与研发流程有效结合,无法做到及时感知以及关键的超限拦截阻断,同时申请方和审批方缺少对“一个功能/业务,占用多大合理?有多少可瘦身点,分别具体是什么,瘦身空间是多少?”这些关键问题的共识性认知,导致沟通、推进、瘦身改造等成本居高不下,半年之后的管控开始举步维艰。从增长曲线来看,明显可以分为两段:2019.09之前的6个月时间,属于缓慢增长(虽然中间有一个增长波峰,但很快就得到控制回落),一方面得益于围绕卡口的持续管控,另一方面也因为这段时间没有大型新框架、新能力、新业务接入;2019.10之后的6个月,由于Flutter等新框架的集中爆发式引入,导致包大小出现“疯狂飙升”,在2020.03甚至达到历史最高的126MB水位。
2020.04 - 2020.09,第三次专项治理。在瘦身效果上,最终将包大小降至100MB以下。虽然这次依然是专项模式,但与第二次专项治理完全不同的是:参与团队更广泛,不仅仅是核心业务团队,而是所有客户端团队;牵头同学和参与同学之间的协作方式,由“中心化分配”与“被动完成”(包工队模式),转变为辅助与输出(PVP战队模式),即牵头同学提供更全面、更具体、更具有指导性的分析能力、工具,以及用于降低改造成本和上线风险的各类辅助工具,各团队同学在为自己瘦身目标负责前提下,具有极高的过程自由度,可以集中火力进行瘦身Action的分析制定和执行。另外,这一阶段在技术上的关注点,更多的聚焦到分析&辅助技术,而不是那些能够直接减小包大小的技术:
  • 技术手段。分析技术成型:包大小分析工具franky即诞生于此时期,初步实现“对apk大小真实贡献”的分析能力,以及结合模块图谱数据将apk大小拆分到各研发团队,多个可瘦身项检测也逐步沉淀到分析工具中;源头深度瘦身:无论是比较常规的无用和冗余性业务、功能、模块、甚至是方法级代码,还是franky包含的若干可瘦身项,都逐步在源头代码层面,以更细粒度更治本的方式展开。
  • 治理策略。中心化拆解,分布式治理。借助分析工具,将瘦身目标逐一拆解到不同团队和业务,各自根据实际情况合理安排人员、方案、进度。
  • 组织形式。专项模式,几乎覆盖客户端所有团队和业务。

1.2 常态治理2年:稳中持续降


2020年9月至今(准确的说是1年半多一点),进入常态治理阶段,包大小从期初100MB,逐步降低到2022年3月底的64.9MB(截止本文完成的5月份为64.4MB)。
在这个阶段,包大小卡口能力完成了一次关键进化:与研发流程实现无缝结合,对超限情况实现及时感知,以及拦截阻断,这让整体管控成本得到极大降低。同时,对分析技术、瘦身技术的迭代、探索和应用,始终没有停下脚步:dex排布优化、7z压缩、D8、R8等整体瘦身技术陆续上线,so无用导出符号等可瘦身项持续加入分析工具franky,相关技术也开始得到阿里内部更多app使用,这进一步促进了功能快速发展和丰富。另一方面,治理策略也在逐步完善,客户端各研发团队围绕自己的包大小阈值,把包大小提升为与稳定性、性能一样的日常研发迭代基础考量指标。

治理模式


前面通过术、道、人三个维度对历史进行了回顾,通过对比不难发现它们有着截然不同的特征,据此可以将包瘦身治理分为两种模式:专项式、常态化,前者以短时间快速瘦身为目标,后者以长时间可持续维持为目标(甚至逐步降低)。看到这里,或许会提出一个疑问:治理模式和“术、道、人”三维度有什么关系?如果一定要进行区分,我认为既可以看作不同的思考视角,也可以认为前者是后者的更高层次抽象:“术”的能力所达到的水平,“道”的选择所遵循的原则、“人”的排布所提供的保障,共同决定了当前处于什么样的治理模式;反过来也适用,即治理模式对“术、道、人”的内容和边界,都有明确的要求。

2.1 专项式vs常态化

专项式治理,一般是在包大小持续上升至某个值后,成立专门项目集中时间治理。一般会有多团队多人员参与,同时会有明确的项目负责人,来制定严格且固定的里程碑。此时的apk包由于经过一段时间积累,会存在较多以无用和冗余功能为代表的可瘦身项,相对容易识别和解决,因此一般瘦身见效快,当然专项结束后如果缺乏有效的可持续管控,包大小反弹几乎是必然的。专项式治理的“精神内核”是目标优先,这当然没有任何问题,但在这个过程中,往往很容易忽视瘦身改造所带来的其它负面影响,例如不适当的远程化改造会带来用户体验受损、apk构建过程中采用大量“瘦身黑科技”导致打包耗时明显增加等。这里面的取舍和平衡之道,没有标准答案,只有综合判断“此时此地此景”后作出的选择。
常态化治理,是指在长期的版本迭代过程中始终能够控制好增量,并在维持住当前包大小水位前提下实现“稳中有降”。一般在常态化治理阶段,头部问题已经基本不存在,需要在业务功能和代码源头进行更全面、精细、深入的分析和思考,从而在版本迭代过程中逐步“消化掉”可以瘦身的地方。在治理所需人力投入上,具有较低的整体管控投入,并形成团队、业务、功能的开发者自治局面。在治理节奏上,整体包瘦身目标调整周期较长,同时不再进行细粒度的瘦身里程碑制定,采用相对宽松和灵活的方式,把自主权给到具体负责的团队和开发者。在瘦身效果上,可以较好维持住当前水位而不发生反弹,甚至是缓慢降低。常态化治理的“精神内核”是体验优先,将包瘦身这件事“融入”到日常研发迭代过程,与稳定性(crash/bug等)、性能(启动速度/页面切换/流畅度等)一样,共同成为研发团队(同学)在业务需求和功能之外关注并考量的技术项。
在时间、人力、节奏、效果、精神“内核”这五个维度上,二者的对比情况汇总如下:
常态化和专项式的关系并非简单的“优于”就能够说清楚,首先二者具有演进关系,类似人类文明的“石器、青铜、农业、工业”等代际进化,常态化治理也是在生产力(分析&瘦身技术)不断提高的情况下,促使生产关系(治理模式)等发生变革(嗯,这个比喻不一定准确)。其次,二者有着不同的适用情况,专项式治理用于快速降低包大小,而常态化治理用于低成本可持续维持或者缓降。如果app无论与同类竞品还是自身相比,都明显处于较高的包大小水位,那显然需要先通过专项治理将包大小快速降低下去,然后再衔接上常态化治理来获得“长治久安”;如果app已经处于常态化治理模式,但是由于某些原因需要进一步快速降低,那么就需要切换到专项式治理模式,达成目标后再继续回到常态化治理模式。
常态化治理相对专项式治理,更需要当作一个系统化工程来看待,整体治理思路如下:
由专项式到常态化,首先要做的转变是将关注点从“事”转移到“人”:每一个Byte都是由人(开发者)添加的,对产生的原因(技术、流程、心理等)进行全面分析,并给出有效解决方案,才能够实现专项式到常态化的跃变。这个解决方案,主要包括技术支撑、治理策略两方面,二者相辅相成缺一不可。

2.2 技术支撑

整个技术支撑体系的核心是包大小精准分析,即对apk内任意实体元素(类、资源、so等)获取其在apk文件中实际占用值。因为编译过程会进行各种合并、裁剪、优化、格式转换等,同时apk中不同类型元素的压缩率也不相同,如果使用原始大小作为度量标准,会在包大小治理的整个链路引入较大误差,导致难以抓住瘦身重点,也无法提前精准预判瘦身效果,这对常态治理过程具有非常大的负面影响。
第一点可瘦身项,是指类、资源、so等元素中的“不合理”项,对其进行改造或优化就可以降低包大小。这些可瘦身项细碎并且不易被人工发现,但是累积起来却不容小觑,通过工具化的分析能力可以快速找出这些可瘦身项,一方面提供瘦身指导:为逐步降低包大小提供更多“方向”和“空间”,另一方面用来评判:一个功能/业务/团队,在这段时间内减少/增加了哪些可瘦身项,当前是否已经瘦无可瘦。
第二点归属聚合,是指将apk大小拆解到有效的责任实体,根据app涉及到的研发团队和迭代模式不同,责任实体可以是组织结构中具体的团队,也可以是业务/功能/模块负责人。总之,拆解的目的是明确责任,即团队/业务/功能/模块对apk大小的“贡献”分别是多少。
第三点研发流程,是代码上线的“必经之路”,在这个过程中需要具备及时的增量感知,以及超限后的拦截阻断能力。只有这样才能实现低(人力)成本持续管控,另外这也是去中心化策略的重要技术支撑,可以避免很多低效的增量定位排查、沟通、跟进等工作。
第四点辅助工具,是为研发同学对代码进行瘦身提供一系列切实有效的工具,用来提高效率以及降低风险。目前在优酷已经沉淀了引用分析、代码归属/热度分析、模块下载/版本号同步&查询&对比、progaurd对比(mapping、usage)分析、apk信息查询/对比/反编译等共计十几项工具。
上述技术支撑体系在具体实现上,主要由“分析工具”和“包大小卡口能力“承载,后面会做具体介绍。

2.3 治理策略

常态化治理模式下,治理策略的核心是去中心化。尤其是对于多团队参与研发的app,对每个功能最熟悉的人一定是日常直接负责的(团队)同学,因此最高效的方式其实正是“各家自扫门前雪”的分布式治理模式。其中阈值划分,是实现分布式治理的第一步,即圈定“每家所负责的范围,以及最多允许存在多少雪”。而灵活协作,目的是打造合理、公开、透明、高效、低成本的可持续治理局面,在为业务增长和创新提供更多包大小空间的同时,将整包大小控制在预期范围内。

分析技术


分析技术,是秉承Byte级“较真儿”精神,以包大小真实占用为指导原则,公平公正童叟无欺,实现对不同颗粒度(元素、功能、业务、团队)的包体积占用度量,并在此之上提供切实有效的可瘦身项分析能力,用于指导和评判瘦身情况。先来回答一个问题:分析工具为什么很重要,很重要?
首先,既然要进行包瘦身,那么各种不同的“大小”就如影随形,例如:“xxx模块多大?”、“xx功能/业务占多大”、“最新版本apk相对上个版本增加了1MB,不同功能的变更带来的大小变化分别是多少?”、“我今年的目标是将apk减少10MB,可以通过哪些瘦身Action来达成目标?”。工程领域有几句著名论断:“无度量不改进”、“无度量不管理”,包大小分析工具的核心价值之一就是提供这个度量:各种不同颗粒度的度量,小到一个java类、资源、so,继而到一个模块(jar/aar)、再到一个独立功能、业务、甚至是团队。由此衍生开来,既然有了度量,那么就可以进行有效的责任归属、瘦身目标制定、效果预估等,是不是豁然开朗?
其次,在具备度量能力基础上,站在长远角度考虑,实际瘦身治理过程中还需要能够回答“这个app是不是已经瘦到极限,还有哪些地方可以瘦身?”
分析工具需要具备的另外两个重要价值是:指导和评判。这二者其实是一个事务的不同视角,即:对主动者给予指导,对被动者给予评判,在瘦身前用于指导,在瘦身后用于评判。
一个满足有效的度量、指导和评判需求的包大小分析工具,该具备怎样的自我修养,这就是本章所要探讨的内容以及会给出的答案。在优酷,这个Android端包大小分析工具的名字是franky,潦草诞生于2020年初,逐步迭代完善/增强至今已2年有余,趋于成熟,仍在前行,目前正在筹备开源中,希望能给Android包瘦身治理带来一些帮助。

3.1 方案设计

本章将围绕“度量、指导、评判”这几个核心价值进行方案设计。首先不妨采用问答的方式,来进行具体分析和拆解的推导过程。
度量的对象是谁?度量的值又是一个什么样的值?在包瘦身不同场景,关注的对象也不一样,颗粒度最细的是apk中各种元素(java类、java资源、十几种不同类型的Android资源、动态链接库so),再往上层的是模块(jar/aar),继续往上层则是功能(由多个模块组成的独立完整功能)、业务(由多个功能组成的完整业务)、团队(组织架构中一个团队负责的所有业务),再继续往上就是apk了(这个没有什么意义,一个文件的大小根本不用什么分析工具),当然一个小型app可能在模块之上仅需要一层功能聚合就足够了。至于度量的值,则是在apk中的真实大小占用,即删除后apk可以减少的大小,对于某些元素原始大小和对apk大小的真实占用之间,存在着非常大的差距,这个差距会导致对瘦身Action的效果评估出现不可忽视的误差,从而使瘦身Action的优先级排序、指导和评判失去根基。由此得到“度量”的需求拆解结果是:提供元素、模块、功能等不同颗粒度,在apk中真实占用大小的度量。
指导的内容有多具体?评判的依据又是否公平、透明?瘦身的指导,如果只提供一个大概的方向,是远远不够的,需要非常明确、具体、可操作。举个例子:如果我只告诉你“充分利用proguard,精简优化keep规则,让更多的类被裁减和混淆,就可以有效瘦身”,那么如何让参与app开发的所有同学,都能够据此高效的完成这项瘦身任务?但是如果能够给出“你负责的业务/功能/模块,类未混淆率是80%,数量是600个”,相比前者显然更具有指导性,更进一步,假设还能够给出“每个未混淆类,是被哪些keep规则所影响”,是不是实际瘦身过程变得更加有迹可循,相信任何一名开发同学都能够很好的完成这项工作。再举个例子:“缩减或远程化大尺寸图片,可以有效瘦身”,与“你负责的这个模块,对apk真实大小占用超过10KB的图片,一共有10个,分别是xxxx”,这二者相比显然后者更具指导性。再来说说瘦身的评判,不能依靠人的能力和判断力,这样很难做到公平、透明,需要通过可量化的数据作为依据。由此得到“指导&评判”的需求拆解结果是:提供明确、具体、可量化、可操作的可瘦身项分析,用于对瘦身过程进行指导和评判。
此外,还有两个非常现实的问题,也不可避而不谈。分析覆盖率(能够找到模块归属的元素大小之和,占apk大小的百分比)能够做到多少?对于分析覆盖率,理论值就应该是100%,apk构建过程没有magic,所有在apk中存在的元素皆有来源。当一个元素(比如资源、so)被多个模块(这里的模块是广义上的模块,例如app工程、subproject工程 )包含时,这个元素归属到每个模块的大小怎么计算?从公平的角度,多模块包含的重复元素,归属到每个模块的大小应该是等比例分担(Proportional Set Size)的。
根据上面的推导过程,我们来进行提炼和总结:
现在,如果让你来回答以下几个问题,是不是就可以信手拈来,轻松惬意?
  • apk为什么这么大,不同模块/业务/团队,分别贡献了多少?

  • 每个团队/业务/模块,有哪些可以瘦身的地方,进行删除、优化、改造后,apk能减少多少?

  • 在日常迭代中,当前版本相对于上个版本,每个团队/业务/模块增加(减少)大小是多少?

实际上,优酷自研包大小分析工具Franky,几乎完全实现了上述拆解后的需求。只有一点尚未做到:apk中元素,目前还没有做到100%找到模块归属,在优酷apk中的分析覆盖率是99.8% ~ 99.9%(apk 100MB ~ 65MB)。

3.1.1 整体架构


Franky主要由两部分组成:用于application工程的gradle plugin,以及命令行(cli)分析工具。此外,还额外依赖(非必需)两个外部数据:模块图谱数据,用于将模块大小,向上聚合为功能/业务/团队的大小;代码覆盖数据,形成可瘦身项分析中的「代码 - 无用类」(SlimLady:类级别不插桩线上代码覆盖度统计框架[1])。整体架构如下图所示:
franky-plugin的作用,是在apk构建过程中收集apk所有组成模块,以及模块中包含的各类元素,此外还包含类混淆映射关系、无用资源分析结果。这个分析结果数据与apk文件,共同构成了命令行工具franky(cli)的基础(必需)输入文件。接下来,执行cli命令进行最终的包大小分析, 产出具体的分析报告。
纵观这套方案,可能会有一个疑问,为什么要包含一个构建插件,如果能通过一个命令行(cli)工具直接对apk进行分析,使用更简单还能更具通用性,不是更好吗?这里面有一个非常关键的点在于,只有在apk构建过程中,才能够获取apk由哪些模块组成、每个模块又包含哪些元素,在apk构建完成后的apk文件中,这些信息已经丢失,所以构建插件必不可少。那如果是这样,为什么不把命令行工具的所有功能,都放在这个构建插件中来实现呢?这是一个好问题,目前的考虑是这样的:尽量将构建插件做的比较“薄”,这样可以减少构建耗时,而将主要分析功能放在独立工具,可以独立快速迭代,而不用频繁在app工程中升级plugin版本。

3.1.2 关键技术


分析工具看起来简单,但是为了获取真实大小,以及能够将apk中元素100%进行模块归属,在开发过程中还是会遇到不少棘手问题。
首先,应用于构建过程的plugin如何保障兼容性,并不是一个简单的问题。很多Android Gradle Plugin开发者不太重视兼容性,认为针对特定工程实现相关功能就万事大吉,这里不深入讨论此话题,直接给出franky-plugin考虑并实现的构建环境兼容性,或许更能够对这个问题获得直观的认知:
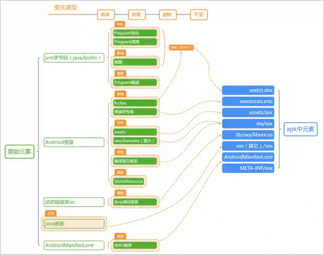
接下来的核心困难是,参与apk构建的原始元素,与最终apk元素之间,存在转换、新增、删除、不变这四种“变化”情况:
上图给出的是基本“变化”情况,还有一些特殊情况也需要考虑,例如java资源可以“伪装”为其它类型元素 、Android资源包含api level大于等于22可用的android:xxx属性,且资源的api配置限定符小于22,导致生成“-v22”资源文件、AAPT内嵌资源生成独立资源文件等。对于删除和不变的元素,处理起来比较简单,转换和新增的处理则相对复杂一些:
  • 新增。新增元素最大的问题在于“找到归属”,例如有些java8语法在脱糖后生成新的类。目前franky中基于生成类名称规则的方式,解决了lambda 表达式、默认和静态接口方法的归属情况,但是对于方法引用的生成类则暂时无法找到归属(后面计划通过代码Pattern分析来找归属)。
  • 转换。发生转换变化的元素,如果还进行了“合并”处理(例如dex、resources.arsc),此时就需要将元素“拆”出来,核心原则是:拆出来后元素大小之和,等于拆之前文件大小。例如,将class从dex文件拆出来后,大小相加必需等于dex文件大小。这个事情的难度来自于两个方面:
    • 各种字符串、类型共享池,需要进行按比例(PSS)分担计算。
    • 各种二进制结构数据的Header、Padding,需要进行精准计算和归属。

除了这些变化,还有一个细节也要考虑:apk中各文件的真实大小占用如何计算?apk本质是一个zip压缩文件,其中每个文件均为一个zip entry,zip entry占用大小相加小于apk总大小,因此需要将用于记录每条zip entry的额外大小加进来(Local File Header、Central Directory Record),同时将共享部分进行按比例分担。以优酷为例,apk大小为65MB,zip entry压缩大小相加是63MB(97%),如果不计算额外数据大小,仅在计算apk中元素大小时,就已经损失了2MB的真实大小!

3.2 可瘦身项分析

可瘦身项是指导和评判价值的主要承载者,本章对franky包含的全部9个可瘦身项,讲解基本技术原理、分析效果、用于瘦身时的注意事项等。
第一项【代码】无用类,是指在运行时没有被使用到的类。当前无用代码的获取方法,是通过线上采样的方式,采集代码热度数据,并筛选出其中初始化次数为0的类(具体实现方案来自SlimLady:类级别不插桩线上代码覆盖度统计框架[2],此处只是使用了前者的结果数据)。对于无用代码较多的模块,存在线上使用率低(或者完全无使用)的问题,应该安排下线或者使用H5等动态化方式实现。分析报告中的示例结果如下:
第二项【代码】未混淆类,是指由于keep规则存在,导致没有被混淆的类。混淆可以极大降低代码在apk中占用的大小,因此除了一些特殊使用场景,绝大部分类都可以进行混淆。对于未混淆类较多的模块,可能存在混淆keep配置过于宽泛问题 。分析报告中的示例结果如下:
第三项【资源】超大,是指在apk中真实占用超过一定阀值的资源(可配置,优酷一直使用的是10KB)。超大资源,可以采用远程化、重新设计更小的等效资源、如果是图片还可以采用压缩率更高的图片格式(jpeg、webp)或者矢量图等方式来降低大小。分析报告中的示例结果如下:
第四项【资源】无用,是指没有被直接引用的资源。从资源整体使用情况来看,一个资源可能在三个地方进行直接引用:java代码,通过 R.resourceType.resourceName 方式引用(例如R.string.app_name),或者通过资源id方式直接引用(例如0x7fxxxxxx);清单文件AndroidManifest.xml;其它资源。另外,资源还可以通过 Resoruces.getIdentifier 方式,通过传递资源名称和类型获取id值,运行时性能较差,因此官方并不推荐使用,需要注意的是,分析工具对这种方式会出现误检。对于无用资源,应该在确认未通过 Resoruces.getIdentifier 方式使用后,进行删除处理。分析报告中的示例结果如下:
第五项【资源】多维度,是指包含大于两个配置的资源。这种资源会在不同配置下,存在多份数据(文件),一些特殊纬度需要做额外考虑,例如:night、land & port。对于多维度资源,一些非必要的配置可以清理掉。分析报告中的示例结果如下:
第六项【资源】无透明度png图片,是指png图片中包含了alpha通道,但是无相关数据,或者数据中的透明度值均为完全不透明。对于这种类型的图片,一般可以通过使用不带透明度信息的其它图片格式(例如jpeg),来降低大小。分析结果中,已经排除了 .9 类型图片,在分析报告中的示例结果如下:
第七项【资源】相似,是指资源值的相似程度较高。当前分析只包含 file-base 类型资源(相对的,值仅存在于resources.arsc中的资源,称为 value-base 类型资源)。对于非图片文件资源,仅筛选出完全一样的资源(md5一致,相似度为1)。对于图片文件资源,额外计算了相似度,采用DHash算法计算图片指纹,然后计算hamming距离作为相似值。对于相似度为1的资源,内容完全一致,因此可以仅保留一份,对于相似度小于1的资源,由于有些图形简单的图片资源特征信息不明显,因此即使相似度较高,是否可互相替代的最终决策,仍然需要根据所在业务场景进行人工判断。分析报告中的示例结果如下:
第八项【so】不规范使用STL,是指动态链接库so对c++ STL库的不规范使用 ,包括两种情况:动态链接非统一STL,官方建议统一使用的STL为libc++_shared.so,其它非统一STL包括libgnustl_shared.so、libstlport_shared.so;静态链接stl,通过改造为动态链接,可以实现较好的瘦身收益。分析报告中的示例结果如下:
第九项【so】无用导出符号。动态链接库的导出符号(exported symbol),是指在so内定义的对象、方法、全局变量,被设置为可被外部代码引用(导入)。无用导出符号,则是指在依赖这个so的其它so中(apk范围内),未找到任何引用,当然这里存在以下情况需要特殊处理:JNI方法、通过dlsym方式加载并调用的符号。对于确实无用的导出符号,可以在编译so时设置为不导出。具体操作方式并不唯一,比较建议使用编译选项 -fvisibility=hidden ,同时显示对需要导出符号增加 __attribute__ ((visibility ("default"))) 标记这套方案来实现,这样新增符号默认不会导出,不至于出现一段时间没人管,无用导出符号持续累积问题。分析报告中的示例结果如下:

3.3 卡口能力建设

后者在研发迭代过程中,低成本维持常态化治理模式的关键之一,其承载的三个核心价值如下:
去中心,需要能够对apk大小进行适当颗粒度的精准拆分,用于卡口阈值、检测以及不通过时进行拦截。
促前置。包大小和代码规范、bug等单点问题不同,无法通过就地修改来完成瘦身,往往需要通过“拆东墙补西墙”的方式,寻找存量可瘦身空间来弥补新功能带来的增量。所以,只有足够前置才能留出更多时间给瘦身治理,从而保障最终发布到用户手中的apk大小保持稳定。前置要求卡口必须在代码变更后“第一时间”发挥作用,识别到包大小变化,如果超过阈值则进行拦截。这个“第一时间”根据不同app迭代模式差异,选取适当的节点即可,例如优酷的一个版本迭代可以分为“提测-集成-灰度-发布”四个流程节点,那么就选择提测和集成两个节点部署卡口。
低成本。卡口是一个比较模糊的概念,1百个工程师可能会有1百个对卡口具体机制的理解和设计,对于包大小卡口本身一定要具备的是低成本维护,包括以下几个方面:
  • 与研发流程结合。包大小卡口不是一套独立的流程,而是要融入到整个研发流程中,尽可能减少额外使用成本。
  • 100%覆盖。一定是要对所有可能的增量来源,都能够覆盖到,不能存在某种方式,可以绕过卡口机制。一旦被绕过,会拉高后续的识别&治理成本。
  • 100%自动化。这一点看起来有点像废话,卡口难道还能手动执行?现实情况是,有些场景下所谓的“卡口”,其实自动化程度较低,还需要不小的人工参与。

优酷在2018年就建立了包大小卡口能力,后续的演进和调整都是朝着更贴合上述核心价值的方向进行,直至2021年初才达到稳定有效的成熟状态。包大小卡口由分析工具franky、卡口能力平台、研发流程管控平台(CI/CD平台)三部分组成,示意图如下:
研发在使用流程(CI/CD)平台进行提测和集成时,都首先需要触发apk构建,franky-plugin作为包大小分析工具在构建期的一款gradle插件,会收集数据并将结果输出到构建产物。接下来,流程平台中的卡口插件负责收集apk和franky-plugin生成的文件,并上传到卡口平台备用。
之后,流程平台会执行准入检测,其中包大小卡口检测会触发能力平台中的包大小分析任务,通过调用franky对应的命令行工具,生成json格式的包大小分析报告。通过解析分析报告,并与预先设置的团队阈值和Buffer值进行对比,以此判定提测/集成单中包含模块所在的团队(1个或多个)是否超限。流程平台中的准入检测在获取检测结果后,通过或者阻断提测/集成流程。如果卡口未通过,可以通过进行瘦身改造来使卡口通过,但这一般无法在当前版本完成,这时可以申请带时限的Buffer来临时通过卡口,从而完成提测/集成。

瘦身技术


前面讲了很多治理模式相关内容,看起来可能有些抽象,接下来会回到具体的瘦身技术,侧重点不在于深入技术原理和实现细节(大多会给出参考链接),而是尝试将每一项瘦身技术的优缺点进行一次概括性讲解和巡展,便于形成一个整体认知,在对具体app进行瘦身时,能够根据实际情况进行选择和优先级安排。
瘦身技术,顾名思义,就是指可以用于包瘦身的任何技术(方案),按照所需技术、生效阶段、影响范围综合评判,将其划分为以下三种类型:

4.1 远程化

远程化是指将原本在apk中的功能,剥离出来放到服务器,app运行时进行下载、加载等一系列动作后,才能够正常使用功能的一种技术方案,其核心特点可以归纳为“本地剥离,远程下载”。远程化瘦身效果显著,也因此容易为了追求瘦身结果而被过度使用,但这并不是远程化本身的原罪,实际上一些边缘、非核心、实验性业务,都比较适合进行远程化改造。远程化框架涉及的关键技术,在业内已经有很成熟的解决方案,但是具体到代码实现,还是有不少需要仔细思考和反复打磨的地方,例如:apk构建体系的兼容性是否足够广泛,远程化改造的代码限制和改造难度是否足够低,app唤端、多进程、用户磁盘占用、下载线程占用、apk升级复用、下载带宽成本等。
按照远程化元素类型,以及业界普遍使用情况,将其分为远程so、远程bundle、远程资源三种。
首先来看远程so。动态链接库so与其它代码的耦合度低,在apk中具有较强的独立性,同时占用apk体积相对较大,因此单独将so进行远程化往往具有很高的瘦身投入产出比。
第二种远程bundle,一般是指可以完整的将一块功能进行远程化,远程部分相当于一个迷你apk(dex、resource、so)。远程bundle相关技术“历史悠久”,动态化、插件化、组件化等虽然有语境、功能以及设计思想上的区别,但在技术上有着很多相似的地方,随着新版本os加强了对系统API调用、拦截和替换等方面限制,这个领域的主流技术方案逐渐演变为对系统侵入越来越轻量的方向。相对于远程so,远程bundle在实现上要复杂很多:在运行时阶段,虽然对系统API的侵入性比较小,但是对唤端、组件路由跳转、后台Activity销毁重建等情况依然需要小心处理;在构建阶段,由于要“分离”出一个迷你apk,因此对构建体系的兼容非常困难,目前业界有一些同类框架,很多时候并不是运行时无法满足需求,而是在构建侧无法做到很好的兼容性和易用性。
最后一种远程资源,是指针对资源文件的远程化。可以通过将资源上传到文件托管平台,获取文件url后直接下载并使用(优酷采用的就是这种方式)。远程资源的实际应用场景较少,投入产出比也不高,所以目前优酷没有专门研发一个这样的框架。当然,如果有大量资源需要进行这种远程化改造,那可能有必要开发一个专用框架。

4.2 整包瘦身

整包瘦身,是指在apk构建阶段整体进行处理的一类瘦身技术,对全部apk元素均可生效(包括无源码的二、三方sdk),新增代码也可以立刻得到同样的处理,其核心特点可以归纳为“中间拦截,整体生效”。也正是由于上述特点,这类瘦身的影响范围较广,因此在首次应用到app时,如何控制好验证成本和线上风险变得非常关键,当然在瘦身效果上,一般可以立竿见影的获得较大收益。自定义的一些整包瘦身方案,往往容易出现处理逻辑考虑不周全而导致的稳定性问题,注意这不属于技术方案本身的特点,而是具体实现代码的问题。在工程效能方面,对代码质量无影响,构建耗时则一般会有增加,有些整包瘦身技术会改变apk中目标元素形态,因此对各类相关问题分析会带来一定程度的效率降低。
这里划分了14项整包瘦身技术,其中Android官方没有提供的能力,都已经沉淀到了优酷自研gradle plugin中,目前正在开源筹备中。
  • 【代码】Proguard/R8 。利用Proguard工具,对java代码进行裁剪、混淆、优化处理,从而实现无用代码删除、符号(类、变量、方法)混淆、代码逻辑优化,包体积降低效果非常显著。值得注意的是,google官方已经在近几年的Android Gradle Plugin中,使用自研的R8替代了java领域传统的Proguard工具,裁剪和优化效果更为强大,进一步压缩包大小的同时处理耗时更低,优酷从proguard切换到R8后,包大小降低约4.8%(3.2MB),构建耗时降低约25%(2min),当然这也和原progaurd的全局配置有关,尤其是优化次数-optimizationpasses。
  • 【代码】D8 。在apk构建过程中,java代码需要经历由jvm字节码到dalvik字节码的转换处理,DX/D8就是承担这个责任的工具 。在优酷的具体实践中,由DX升级到D8后,包大小降低约9.5%(9.7MB),由于额外对dex合并进行了优化,dex数量降低,导致包大小收益出现一次跃升,因此比官方给出的Benchmark收益5%要更高。
  • 【代码】R类合并 。将所有<模块package>.R类移除,并将java代码中对前者的引用统一替换为<app package>.R类,以此来降低包大小的一种技术手段。在优酷当前情况下(模块800多个,dex24MB),R类裁剪可以减少80万个java类Field,带来近5MB包大小收益。由于每个dex中Field数量也受到65536限制,因此Field数量大幅减少所带来的dex数量减少,是瘦身收益的主要来源。进一步,可以把所有java代码中R.<type>.<name>的引用,也全部替换为对应id值,这样<app package>.R类也可以删除,但是在已经完成R类合并的情况下,这个处理的收益比较有限,因此优酷并没有实际投入研发和使用,但是如果追求极致瘦身确实可以这么做!
  • 【代码】Dex排布优化 。Dex排布优化是指通过合理安排dex中包含的类,从而尽可能减少常量池冗余度以及dex数量,进而降低dex整体大小的一种瘦身技术。由于历史原因,Dalvik字节码中调用method和field指令的操作数是16位,因此一个dex中method和field数量上限均为65536,而现代app一般都会包含多个dex,dex数量过多会导致各类常量池冗余度变高,从而导致包大小增加。事实上,Dex排布优化不仅可以用于降低包大小,还可以通过选择不同的优化策略,来提升app运行时的性能,Facebook的Redex即是这一领域的著名开源框架。优酷并没有使用复杂的排布优化策略,而是自定义了简单的Dex合并能力,获得了约2MB左右的包瘦身收益。
  • 【代码】字节码指令精简 。准确的说这并不是一项瘦身技术,而是一类瘦身技术的集合。通过更精细的字节码上下文分析,以删除、合并、转换等方式精简指令序列,从而达到瘦身目的,例如删除冗余赋值指令(值与类型默认值一致)、access$xxx方法消除(修改private方法为public,避免access方法生成)、常量/短方法内联等等。不知道大家是不是会有个疑问,proguard/R8没有进行这些处理吗?这些“民间”自定义的字节码指令精简方案,可以看作是对前者的一种“极致性”扩展,因为前者在进行字节码优化时对正确性的要求极高,如果有些优化策略存在风险,或者违背原代码设计意图(比如修改private方法为public),那么就不会应用。当需要使用自定义的字节码指令精简之前,建议先把proguard/R8各种优化配置选项研究透彻并充分应用,可能你会发现通过配置就可以实现同样效果,并且处理过程更稳定、高效、可信,如果不得不走到需要进行自定义处理的境地,也一定要谨慎使用。
  • 【资源】无用资源裁剪 。ShrinkResources[3]是Android官方提供的无用资源裁剪功能,在apk构建时直接对无用资源进行删除。在app中除了通过R.xxx.xxx/0xffxxxxxx显式引用资源,还可以通过Resources.getIdentifier在参数中指定资源名称来引用,由于后者可以拼接甚至是动态下发字符串,因此会导致此类资源的引用关系无法被准确获取,对此ShrinkResources提供了两种模式:严格模式、正常(默认)模式。严格模式仅考虑显式引用关系,正常模式则会采用“安全优先原则”,如果资源名称以任何java代码中的常量字符串为前缀,那么会被标记为疑似引用而无法得到删除,还有其它几种“疑似性标记逻辑”不再列举。
  • 【资源】多维度(备用)资源裁剪。 Android资源可以配置不同维度,从而在运行时灵活适配各种不同情况(语言、屏幕尺寸、屏幕横竖状态、os版本等),这里的多维度(备用)资源裁剪,就是在apk构建期将不需要的维度裁剪掉,AndroidGradlePlugin提供了对应功能,通过android DSL配置(resConfigs)[4]即可直接完成。自研代码一般只会包含需要用到的资源,而二、三方sdk为了提高兼容性会包含尽可能多的维度,在优酷实践中对语言维度进行了裁剪(仅保留中文),瘦身收益约3%(2MB)。
  • 【资源】图片压缩。 图片压缩,是指在apk构建期批量对图片进行压缩,或者格式转换的一种瘦身技术。优酷自研turbo-plugin中包含了这项功能,在处理上的考量包括:提供配置项对压缩质量(quality)进行设置,这决定了压缩率(图片有损程度);有些图片压缩后,尺寸反而会变大,通过检查压缩结果,当发现这种情况时对这些图片不使用压缩。在优酷实践中,图片压缩带来的瘦身收益约0.8MB,收益较低的原因,主要是有很多模块中的图片,提前已经进行了压缩处理。
  • 【资源】resources.arsc压缩。 resources.arsc文件在Android原生构建流程中不会进行压缩,而运行时os识别到resources.arsc被压缩后,存在兼容逻辑对其进行解压处理,所以可以通过压缩resources.arsc来进一步降低包大小。需要注意的是,os在运行时解压缩resources.arsc会导致资源查找耗时增加,官方也不建议这么做,并且当apk的targetSdkVersion大于等于30时,无法在Android11[5]及以上设备中安装。
  • 【资源】去重。 对于值相同的不同名资源仅保留一份,删除重复资源并将所有引用到的地方替换为保留下来的资源。和ShrinkResources一样,在应用这项技术时依然需要注意,通过Resources.getIdentifier以资源名称作为参数方式使用到的资源,不能进行去重处理。优酷曾经使用到了这项技术,瘦身收益在MB级别,现在已经通过对应的「单点瘦身」方案,在源码层面直接处理。
  • 【资源】混淆。 和java代码Proguard混淆类似,是通过缩短资源名称以及文件类型资源存放路径,实现包瘦身的一种技术方案。AndResGuard[6]是实现这项瘦身技术的一套开源框架,功能相对成熟且完备,后来也有些一些同类框架在基础的资源名称缩短之上,又进一步对resources.arsc、xml资源等进行了更精细化的瘦身处理,具体可以参考相关公开文章。在应用这项技术时,依然需要注意处理Resources.getIdentifier带来的问题。
  • 【so】debug信息裁剪。 debug信息裁剪,是指将so中携带的debug信息删除掉,这并不会影响so正常功能,只是会导致无法源码调试so。在Android官方apk构建过程中,默认有一项StripDebugSymbol的处理逻辑,正是用于对debug信息进行裁剪,之所以作为一项整包瘦身技术放在这里,是因为如果构建环境中未包含NDK(或者NDK未在可识别路径),那么这项处理就不会执行,但是apk还可以正常生成,这一点需要特别注意。
  • 【so】abi分包。 abi(application binary interface)是指应用二进制接口,不同Android设备使用不同的CPU,而不同CPU支持不同的指令集,CPU与指令集的每种组合都有专属的应用二进制接口 (ABI)。在Android生态中arm CPU是绝对主流,指令集按支持的CPU(指令寻址)位数可分为32位(armeabi、armeabi-v7a)和64位(arm64-v8a)两大类,32位设备只能运行32位的so,64位设备既可以运行32位so也可以运行64位so。虽然目前市场中64位设备已经成为绝对主流,但32位设备也还没到可以舍弃的量级,因此apk如何同时支持64和32位设备就成了一道选择题:合包,即apk中同时包含32和64位两套so;分包,即分为32位和64位两个apk,各自仅包含一套对应的so。显然,后者可以极大减小包体积,但也会带来app分发的一些问题,需要辅以额外处理逻辑。对于分包方案,在apk构建时应该保障一次构建直接生成两个分包的方式,这样可以避免多次构建不一致带来的32位和64位包代码差异问题。
  • 【apk】7z压缩。 7z是一种压缩格式,同时也是一个压缩工具。这里的7z压缩是使用7z工具替代Android工具链,使用可以被Android系统所兼容的压缩算法,对apk中(本质就是一个zip文件)原本就会压缩的文件进行效果更好的压缩处理,从而实现瘦身的一种技术方案。由于并未改变apk元素内容值本身,因此基本无需验证即可稳定上线使用。在优酷的实践中,包大小降低约4%(3.5MB)。

4.3 单点瘦身

单点瘦身,是指在源代码层面,通过去除无用、合并冗余、修正不合理等方式实现瘦身,其核心特点可以归纳为“源头处理,轻爽健康”。由于需要在源码级别操作,因此只能针对有源码工程的自研代码,对于无源码的二、三方SDK则无法实施(其实也可以在字节码层面改造sdk,非常规方案)。另外,之所以称为“单点”瘦身,是因为需要对每一个具体的可瘦身点进行改造、验证并上线,因此最好是对代码最熟悉并负责的同学直接上手改造,这类瘦身的应用难度整体较低,但是涉及研发同学范围很广,改造周期通常也非常之久,同时在瘦身效果上一般会比较缓慢。
这里划分了9个单点瘦身技术,在优酷自研的包大小分析工具中,均实现了对应的检测分析能力,具体可以参考前文「分析技术」章节,这里简单列出:
  • 【代码】线上无用类
  • 【资源】超大
  • 【资源】无用
  • 【资源】多维度
  • 【资源】无透明度png图片
  • 【资源】相似
  • 【so】静态链接C++ STL
  • 【so】链接非标准C++STL
  • 【so】无用导出符号

另外,无用和冗余的去除,本身就是一种代码质量的提升,也可以明显降低工程腐化程度,同时对构建耗时也会有正向收益

还能做些什么


包瘦身是移动app领域长期存在的一个工程问题,无论是否关注和治理,其影响始终客观存在。接下来聊聊一些相关的思考,希望能够给感兴趣的同学带来一些有价值的参考和启发。

5.1 决心

任何新需求迭代几乎不可能做到0代码增加,因此包大小天然是一个与代码增量“对抗”的事情,但又不像稳定性、性能一样可以产生立即、直接的影响,所以在写代码时很容易被忽视。如果包瘦身的重要性并没有在app全开发团队上下,获得一致性的认可以及足够的决心,即使相关技术、卡口能力、治理策略再怎么完善,也无法在这场“包瘦身持久战”中始终利于不败之地。
前文所属的常态化治理模式下,各种技术支撑以及治理策略,究其本质都是为了将“对包大小的考量”融入到每一名研发同学的代码思维中,这样才能够在coding阶段就尽可能减少包大小不友好代码的产生。“不产生”比“产生了再治理”,在对研发同学技术能力的要求上,恐怕要高出不止一个段位。在追求卓越工程师的路上,不妨把代码对包大小的影响也纳入进来吧。

5.2 以包大小为支点

“穷则独善其身,达则兼济天下”,当包瘦身治理已经处于良好的常态化治理局面时,由于包瘦身本质还是对app工程中不合理代码的改进,因此不妨以包大小为支点,撬动用户体验、工程(代码)质量等其它方面的提升。各种以瘦身作为“导火索”的代码清理、优化、改造,实际上是对app整体工程和代码健康度的有效提升,也是促使业务间功能复用的重要推动力量。而这些代码和业务功能设计层面的提高,长期来看也会对app稳定性、性能、研发效率等的全面提升,具有很好的促进作用。

5.3 探索实践永不止步

虽然优酷的包大小治理,已经处于可持续的常态化治理模式,但瘦身相关的技术探索,以及现有技术的完整落地实践,还没有到结束的时候。很多存量技术问题仍有待挖掘,例如:对于动态链接库so的检测分析技术,还有不少可以探索的方向;对于混淆规则精简,如何能够提供更有效的辅助工具,进一步降低分析、改造、验证的成本和风险,也是一件很有挑战的事情;对于各种中间件,如何能够作出对包大小更友好的设计和迭代,这也已经超出个人、单个组织所能够完成的范围,但是如何能够对此带来更好的影响和改变也值得思考。新技术的趋势和影响也需要及时关注:AndroidX包含的新组件、新开发模式,各种手机厂商的特色能力sdk不断引入等等,都会带来新的机遇和挑战。
参考文档:
[1]https://baijiahao.baidu.com/s?id=1661744084264876433
    [2]https://baijiahao.baidu.com/s?id=1661744084264876433
    [3]https://developer.android.com/studio/build/shrink-code#shrink-resources
    [4 ]https://developer.android.com/studio/build/shrink-code#unused-alt-resources
    [5]https://developer.android.com/about/versions/11/behavior-changes-11#compressed-resource-file
    [6]https://github.com/shwenzhang/AndResGuard/blob/master/README.zh-cn.md


    基于开源项目 Serverless Devs 的创意应用



    点击阅读原文查看详情。


    登录查看更多
    0

    相关内容

    城市数字经济发展实践(2022)
    专知会员服务
    49+阅读 · 2022年7月20日
    中国电力产业数字化研究报告
    专知会员服务
    63+阅读 · 2022年7月13日
    企业数据治理痛点与阿里巴巴数据治理方案
    专知会员服务
    53+阅读 · 2022年7月4日
    腾讯《数字化转型指数报告》,92页ppt
    专知会员服务
    39+阅读 · 2022年4月29日
    数字全景白皮书:2022年企业数字化技术应用10大趋势
    专知会员服务
    40+阅读 · 2022年2月16日
    2021年全球数字治理白皮书,36页pdf
    专知会员服务
    60+阅读 · 2022年1月5日
    移动互联网应用程序(APP)个人信息保护治理白皮书
    专知会员服务
    21+阅读 · 2021年11月24日
    专知会员服务
    31+阅读 · 2021年3月7日
    【2020新书】Google软件工程方法论,617页pdf
    专知会员服务
    83+阅读 · 2020年11月11日
    保护 Android 用户隐私,从这些事做起
    谷歌开发者
    0+阅读 · 2022年6月13日
    大前端的研发效能提升之路 | GMTC
    InfoQ
    0+阅读 · 2022年4月26日
    阿里大淘系模型治理阶段性分享
    阿里技术
    1+阅读 · 2022年4月7日
    ToB 企业云原生持续交付的探索实践
    InfoQ
    0+阅读 · 2022年1月20日
    国家自然科学基金
    1+阅读 · 2015年12月31日
    国家自然科学基金
    0+阅读 · 2015年12月31日
    国家自然科学基金
    0+阅读 · 2013年12月31日
    国家自然科学基金
    0+阅读 · 2012年12月31日
    国家自然科学基金
    0+阅读 · 2012年12月31日
    国家自然科学基金
    0+阅读 · 2012年12月31日
    国家自然科学基金
    0+阅读 · 2012年12月31日
    国家自然科学基金
    0+阅读 · 2011年12月31日
    Arxiv
    0+阅读 · 2022年7月29日
    VIP会员
    最新内容
    内省扩散语言模型
    专知会员服务
    2+阅读 · 4月14日
    国外反无人机系统与技术动态
    专知会员服务
    3+阅读 · 4月14日
    大规模作战行动中的战术作战评估(研究论文)
    未来的海战无人自主系统
    专知会员服务
    3+阅读 · 4月14日
    美军多域作战现状分析:战略、概念还是幻想?
    无人机与反无人机系统(书籍)
    专知会员服务
    17+阅读 · 4月14日
    美陆军2026条令:安全与机动支援
    专知会员服务
    7+阅读 · 4月14日
    相关VIP内容
    城市数字经济发展实践(2022)
    专知会员服务
    49+阅读 · 2022年7月20日
    中国电力产业数字化研究报告
    专知会员服务
    63+阅读 · 2022年7月13日
    企业数据治理痛点与阿里巴巴数据治理方案
    专知会员服务
    53+阅读 · 2022年7月4日
    腾讯《数字化转型指数报告》,92页ppt
    专知会员服务
    39+阅读 · 2022年4月29日
    数字全景白皮书:2022年企业数字化技术应用10大趋势
    专知会员服务
    40+阅读 · 2022年2月16日
    2021年全球数字治理白皮书,36页pdf
    专知会员服务
    60+阅读 · 2022年1月5日
    移动互联网应用程序(APP)个人信息保护治理白皮书
    专知会员服务
    21+阅读 · 2021年11月24日
    专知会员服务
    31+阅读 · 2021年3月7日
    【2020新书】Google软件工程方法论,617页pdf
    专知会员服务
    83+阅读 · 2020年11月11日
    相关基金
    国家自然科学基金
    1+阅读 · 2015年12月31日
    国家自然科学基金
    0+阅读 · 2015年12月31日
    国家自然科学基金
    0+阅读 · 2013年12月31日
    国家自然科学基金
    0+阅读 · 2012年12月31日
    国家自然科学基金
    0+阅读 · 2012年12月31日
    国家自然科学基金
    0+阅读 · 2012年12月31日
    国家自然科学基金
    0+阅读 · 2012年12月31日
    国家自然科学基金
    0+阅读 · 2011年12月31日
    Top
    微信扫码咨询专知VIP会员