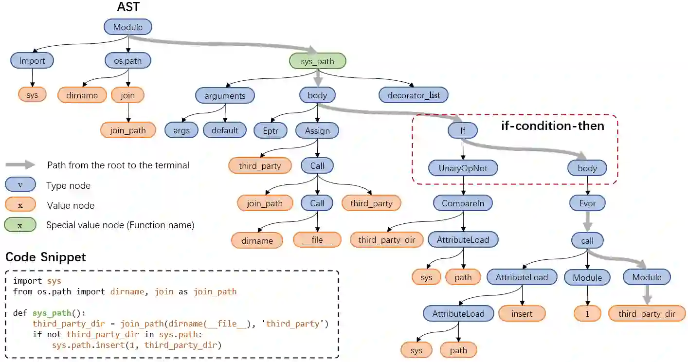
Source code can be parsed into the abstract syntax tree (AST) based on defined syntax rules. However, in pre-training, little work has considered the incorporation of tree structure into the learning process. In this paper, we present TreeBERT, a tree-based pre-trained model for improving programming language-oriented generation tasks. To utilize tree structure, TreeBERT represents the AST corresponding to the code as a set of composition paths and introduces node position embedding. The model is trained by tree masked language modeling (TMLM) and node order prediction (NOP) with a hybrid objective. TMLM uses a novel masking strategy designed according to the tree's characteristics to help the model understand the AST and infer the missing semantics of the AST. With NOP, TreeBERT extracts the syntactical structure by learning the order constraints of nodes in AST. We pre-trained TreeBERT on datasets covering multiple programming languages. On code summarization and code documentation tasks, TreeBERT outperforms other pre-trained models and state-of-the-art models designed for these tasks. Furthermore, TreeBERT performs well when transferred to the pre-trained unseen programming language.


翻译:源代码可以根据定义的语法规则对抽象的语法树( AST) 进行分解。 但是, 在培训前, 很少考虑将树结构纳入学习过程。 在本文中, 我们展示了一个基于树的预培训模型, 用于改进基于语言的生成任务。 要使用树结构, 树BERT 代表与代码相对应的AST作为一套组成路径, 并引入节点嵌入。 该模型由树蒙面语言模型( TMLM) 和节点顺序预测( NOP) 以混合目标来培训。 TMLM 使用一种根据树特性设计的新颖的遮罩战略来帮助模型理解 AST, 并推断缺少的语义 。 与 NOP 相比, 树BERT 提取了与代码对应的合成结构, 学习了 AST 中节点的顺序限制。 我们事先培训过的树BERT, 有关包含多种编程语言的数据集。 关于代码和代码拼写和代码文档任务, TreBERT 超越了其他预先训练过的模型,, 将这些模型转移到了 。

1
下载
关闭预览

相关内容

ACM/IEEE第23届模型驱动工程语言和系统国际会议,是模型驱动软件和系统工程的首要会议系列,由ACM-SIGSOFT和IEEE-TCSE支持组织。自1998年以来,模型涵盖了建模的各个方面,从语言和方法到工具和应用程序。模特的参加者来自不同的背景,包括研究人员、学者、工程师和工业专业人士。MODELS 2019是一个论坛,参与者可以围绕建模和模型驱动的软件和系统交流前沿研究成果和创新实践经验。今年的版本将为建模社区提供进一步推进建模基础的机会,并在网络物理系统、嵌入式系统、社会技术系统、云计算、大数据、机器学习、安全、开源等新兴领域提出建模的创新应用以及可持续性。 官网链接:http://www.modelsconference.org/
【ICML2020】统一预训练伪掩码语言模型
专知会员服务
27+阅读 · 2020年7月23日
最新BERT相关论文清单,BERT-related Papers
专知会员服务
53+阅读 · 2019年9月29日
语言模型及Word2vec与Bert简析
AINLP
6+阅读 · 2020年5月7日
RoBERTa中文预训练模型:RoBERTa for Chinese
PaperWeekly
57+阅读 · 2019年9月16日
ERNIE Tutorial(论文笔记 + 实践指南)
AINLP
30+阅读 · 2019年8月28日
Call for Participation: Shared Tasks in NLPCC 2019
中国计算机学会
5+阅读 · 2019年3月22日
NLP - 基于 BERT 的中文命名实体识别(NER)
AINLP
466+阅读 · 2019年2月10日
A Technical Overview of AI & ML in 2018 & Trends for 2019
待字闺中
18+阅读 · 2018年12月24日
Facebook PyText 在 Github 上开源了
AINLP
7+阅读 · 2018年12月14日
Arxiv
3+阅读 · 2019年9月5日
Arxiv
13+阅读 · 2019年2月28日
VIP会员
最新内容
《深度强化学习在兵棋推演中的应用》40页报告
专知会员服务
4+阅读 · 今天5:37
《多域作战面临复杂现实》
专知会员服务
3+阅读 · 今天5:35
《印度的多域作战:条令与能力发展》报告
专知会员服务
2+阅读 · 今天5:24
人工智能赋能无人机:俄乌战争(万字长文)
专知会员服务
6+阅读 · 4月23日
国外海军作战管理系统与作战训练系统
专知会员服务
3+阅读 · 4月23日
美军条令《海军陆战队规划流程(2026版)》
专知会员服务
10+阅读 · 4月23日
《压缩式分布式交互仿真标准》120页
专知会员服务
4+阅读 · 4月23日
《电子战数据交换模型研究报告》
专知会员服务
6+阅读 · 4月23日
相关VIP内容
【ICML2020】统一预训练伪掩码语言模型
专知会员服务
27+阅读 · 2020年7月23日
最新BERT相关论文清单,BERT-related Papers
专知会员服务
53+阅读 · 2019年9月29日
相关资讯
语言模型及Word2vec与Bert简析
AINLP
6+阅读 · 2020年5月7日
RoBERTa中文预训练模型:RoBERTa for Chinese
PaperWeekly
57+阅读 · 2019年9月16日
ERNIE Tutorial(论文笔记 + 实践指南)
AINLP
30+阅读 · 2019年8月28日
Call for Participation: Shared Tasks in NLPCC 2019
中国计算机学会
5+阅读 · 2019年3月22日
NLP - 基于 BERT 的中文命名实体识别(NER)
AINLP
466+阅读 · 2019年2月10日
A Technical Overview of AI & ML in 2018 & Trends for 2019
待字闺中
18+阅读 · 2018年12月24日
Facebook PyText 在 Github 上开源了
AINLP
7+阅读 · 2018年12月14日
Top
微信扫码咨询专知VIP会员