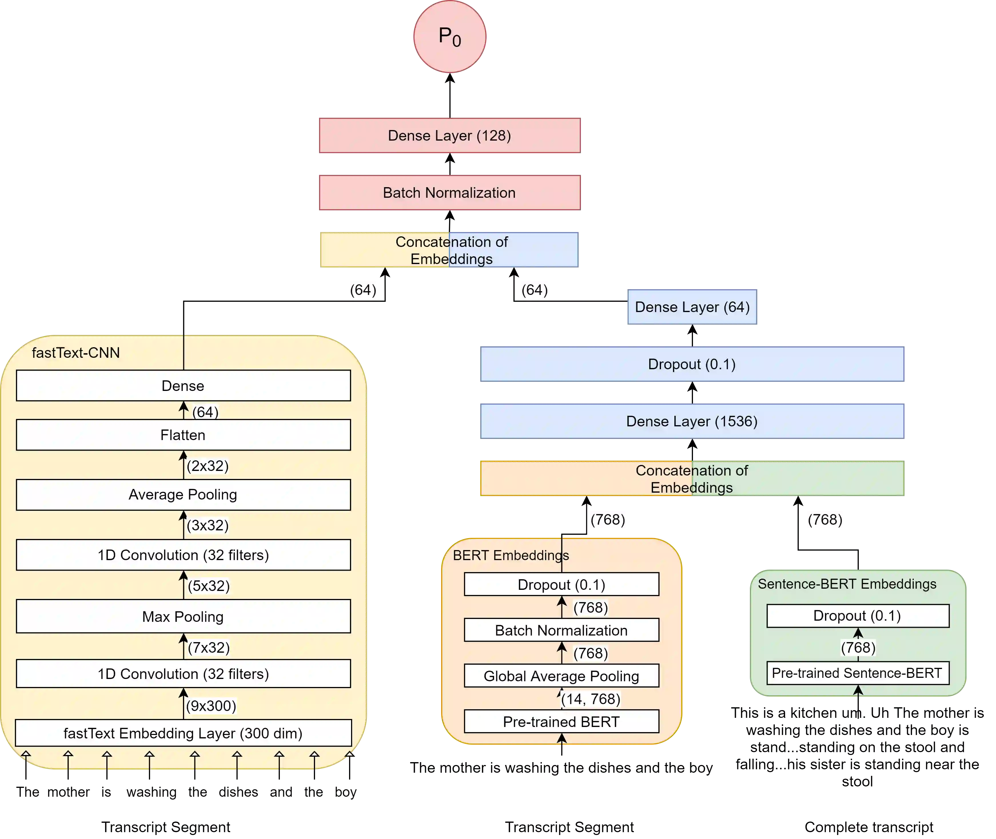
Reliable detection of the prodromal stages of Alzheimer's disease (AD) remains difficult even today because, unlike other neurocognitive impairments, there is no definitive diagnosis of AD in vivo. In this context, existing research has shown that patients often develop language impairment even in mild AD conditions. We propose a multimodal deep learning method that utilizes speech and the corresponding transcript simultaneously to detect AD. For audio signals, the proposed audio-based network, a convolutional neural network (CNN) based model, predicts the diagnosis for multiple speech segments, which are combined for the final prediction. Similarly, we use contextual embedding extracted from BERT concatenated with a CNN-generated embedding for classifying the transcript. The individual predictions of the two models are then combined to make the final classification. We also perform experiments to analyze the model performance when Automated Speech Recognition (ASR) system generated transcripts are used instead of manual transcription in the text-based model. The proposed method achieves 85.3% 10-fold cross-validation accuracy when trained and evaluated on the Dementiabank Pitt corpus.


翻译:与其它神经认知缺陷不同的是,目前对阿尔茨海默氏病(AD)的发病阶段仍难以可靠地检测,因为与其他神经认知缺陷不同,对AD在体内没有确切的诊断。在这方面,现有研究表明,病人甚至在轻微的AD条件下也往往会发展语言障碍。我们建议采用多式深层次学习方法,同时使用语言和相应的笔录来检测AD。对于音频信号,拟议的音频网络,即基于神经网络的模式,预测了多种语言部分的诊断,这些部分是最终预测的结合。同样,我们使用从BERT中提取的与CNN生成的笔录合并的上环境嵌入,然后将两种模式的个别预测合并起来进行最后分类。我们还进行实验,在使用自动语音识别系统生成的笔录时,而不是在基于文本的模型中使用人工抄录时,分析模型的性能。拟议方法在对Dementiabank Pitampion进行训练和评价时,达到85.3% 10倍的交叉校验准确度。

0
下载
关闭预览

相关内容

【ST2020硬核课】深度神经网络,57页ppt
专知会员服务
48+阅读 · 2020年8月19日
商业数据分析,39页ppt
专知会员服务
165+阅读 · 2020年6月2日
Stabilizing Transformers for Reinforcement Learning
专知会员服务
60+阅读 · 2019年10月17日
TensorFlow 2.0 学习资源汇总
专知会员服务
67+阅读 · 2019年10月9日
Transferring Knowledge across Learning Processes
CreateAMind
29+阅读 · 2019年5月18日
已删除
将门创投
5+阅读 · 2019年4月15日
强化学习的Unsupervised Meta-Learning
CreateAMind
18+阅读 · 2019年1月7日
Unsupervised Learning via Meta-Learning
CreateAMind
44+阅读 · 2019年1月3日
Disentangled的假设的探讨
CreateAMind
9+阅读 · 2018年12月10日
Hierarchical Disentangled Representations
CreateAMind
4+阅读 · 2018年4月15日
计算机视觉近一年进展综述
机器学习研究会
9+阅读 · 2017年11月25日
可解释的CNN
CreateAMind
18+阅读 · 2017年10月5日
Arxiv
0+阅读 · 2021年8月17日
Arxiv
9+阅读 · 2021年3月3日
Arxiv
20+阅读 · 2020年6月8日
How to Fine-Tune BERT for Text Classification?
Arxiv
13+阅读 · 2019年5月14日
Learning to Weight for Text Classification
Arxiv
8+阅读 · 2019年3月28日
VIP会员
最新内容
《美陆军条例:陆军指挥政策(2026版)》
专知会员服务
7+阅读 · 今天8:10
《军用自主人工智能系统的治理与安全》
专知会员服务
5+阅读 · 今天8:02
《系统簇式多域作战规划范畴论框架》
专知会员服务
9+阅读 · 4月20日
高效视频扩散模型:进展与挑战
专知会员服务
4+阅读 · 4月20日
乌克兰前线的五项创新
专知会员服务
8+阅读 · 4月20日
 军事通信系统与设备的技术演进综述
专知会员服务
7+阅读 · 4月20日
《北约标准:医疗评估手册》174页
专知会员服务
6+阅读 · 4月20日
相关资讯
Transferring Knowledge across Learning Processes
CreateAMind
29+阅读 · 2019年5月18日
已删除
将门创投
5+阅读 · 2019年4月15日
强化学习的Unsupervised Meta-Learning
CreateAMind
18+阅读 · 2019年1月7日
Unsupervised Learning via Meta-Learning
CreateAMind
44+阅读 · 2019年1月3日
Disentangled的假设的探讨
CreateAMind
9+阅读 · 2018年12月10日
Hierarchical Disentangled Representations
CreateAMind
4+阅读 · 2018年4月15日
计算机视觉近一年进展综述
机器学习研究会
9+阅读 · 2017年11月25日
可解释的CNN
CreateAMind
18+阅读 · 2017年10月5日
Top
微信扫码咨询专知VIP会员