新思路设计可视化大型微服务监控系统

2017 年 12 月 21 日 聊聊架构 张玄
作者 | 张玄
编辑 | 雨多田光
背   景

随着微服务在生产实践中被大量使用,后台系统中的服务系统数量暴增,挑战也随之产生。当系统出现问题时,如何在上百个相关的、依赖错综复杂的服务系统之中快速定位到出错的系统?

达达 - 京东到家的 Overwatch 系统已经在线上运行了一年有余,采用了创新性的可视化监控设计,并成功帮助达达 - 京东到家的系统渡过了“双十一”的挑战,设计思想值得分享。

“双十一”期间,系统承载了京东商城每天几百万单的压力,“双十一”当天单量即突破 600 万单,第二天的单量更是超过了 800 万单。对于大型微服务系统来说,任何一个服务系统出现问题,都可能导致大面积的系统故障。当配送员在配送过程中操作 APP 然后发现操作失败时,究竟是订单系统出现了问题?还是用户系统出现了问题?还是某个第三方服务出现了问题?导致这些问题的是数据库的慢查询?还是系统本身的 GC?又或者仅仅是一次网络波动?

在没有 Overwatch 之前,每当线上系统出现报警,我们的工程师都要登上相应系统的某台机器查看日志。然而这样的工作收效甚微,因为可能出现问题的原因真的有很多:

  • 该系统响应失败是因为调用其他系统失败,报出错误的系统本身并没有问题。

  • 调用其他系统失败是由于网络问题,请求并没有到达目标系统,所以在目标系统的日志中看不到任何异常。

  • 被调用的系统响应超时,导致调用方主动断开连接,在被调用方的日志中只能看到连接意外中止的异常信息。

  • 调用其他系统存在一条很长的调用链,无法快速追踪到源头。

为了达到京东商城对配送时效的高标准,我们必须快速响应、定位并解决系统故障。通过 Overwatch 系统,我们便可以做到这一点。

Overwatch 监控系统
简介

Overwatch 是一个远程调用监控系统,通过对系统调用外部系统的监控,并以可视化图形的方式展现,实现对大型微服务系统可用性的监控。

Overwatch 能够实时监控系统中所有的 RPC(广义上的 RPC),及时发现所有 RPC 调用失败情况。通过一个有向图进行数据展现,让工程师可以在多个系统同时异常时快速定位到异常的根源。

Figure 1 Overwatch 主界面截图

数据采集

为了能够发现 RPC 调用失败的所有情况(包括业务问题、系统问题、网络问题),我们讨论如下两种监控方案:

1、从服务提供方监控

对服务提供方应用容器的访问日志(如 Tomcat 的 access.log)进行监控,将所有应用的这些日志文件通过公司现有的日志收集 - 分析系统进行统一收集分析。这样的方案可以快速实施且无需修改现有代码,开发量也较少。

Figure 2 日志收集 - 分析架构图

然而这样做的问题也很明显:

  • 无法监控到网络问题,因为请求会由于网络原因没有到达服务提供方(Connect Timeout)。

  • 请求响应超时(Read Timeout),这样的请求不会展现在访问日志中(一些版本的 Tomcat 存在该问题,包括我们正在使用的版本)。

  • 无法监控到异常的响应请求,即虽然返回了 HTTP 200 状态码,但是实际上是请求失败(如返回 JSON 字符串{“status”: “failed”})。

我们不能从服务提供方进行“主观”的监控。服务是给服务消费方使用的,服务提供方所认为的“正确”是不够“客观”的,只有服务消费方认为请求成功,才是“客观”的请求成功。

2、从服务消费方监控

从服务消费方可以实现上述“客观”的监控。

Figure 3 从服务消费方监控

但是我们需要自己实现信息的收集和聚合,同时我们需要一个在服务进程中的 Agent 去收集 RPC 信息。我们采用了 Kafka 进行数据的收集,Storm 进行数据的聚合,最后将数据交给 Overwatch 服务进程进行存储和展现。这样我们可以做到一个延迟在秒级的实时监控系统。

数据展现

至此,我们还需要解决一个问题:如何能够在多个系统同时异常时,快速定位到异常的根源。传统的监控多以柱状图、折线图的形式展现信息。

Figure 4 传统监控图表

这样的信息展现显然不能满足我们的需求,Overwatch 在信息的展现方式上需要作出改变,我们采用了有向图的方式展现监控数据。有向图展现 RPC 监控数据有如下优点:

  • 可以在一张图表中完整展现所有系统的状态。

  • 由于 RPC 是有向的(从消费方向提供方),使用有向图可以完美表达出该信息。

  • 图可以表达系统之间的依赖关系,当多个系统同时异常时,可以通过观察图中的依赖关系来找到异常的根源。

Figure 5 有向图概念示意图

使用有向图也存在一些问题:传统图表可以展现“监控统计值 - 时间”这样的二维关系,而在有向图中展现这些数据并没有那么简单,我们在之后的章节讨论中会讨论展现的方法。

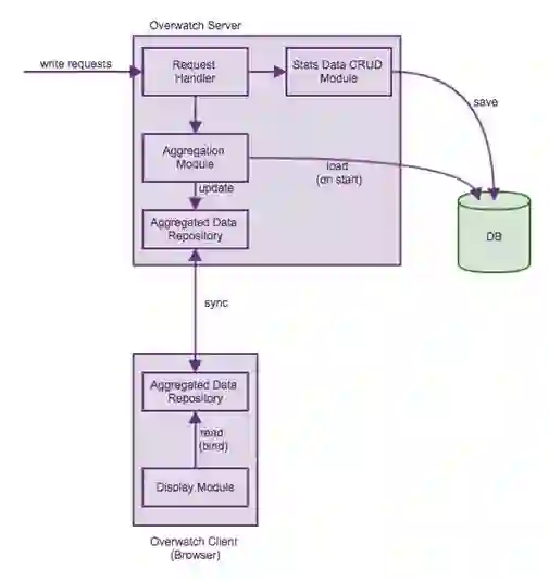
在 Overwatch 中,我们会展现系统最近一分钟、最近 5 分钟平均、最近 15 分钟平均的统计值(类似于 Linux 中的 uptime 所展示的信息)。要展现这些数据,Overwatch 必须取最近 15 分钟的所有监控数据,并进行相应的聚合计算,这是开销特别大的操作,显然不可能对于每次用户的查看监控请求都进行一次这样的操作。对于这部分的实现,我们采用了 CQRS 的模式。

CQRS(Command Query Responsibility Segregation)是指对于数据的修改、更新操作(Command)和读取(Query)操作分别使用不同的 Model。这对于普通的 CRUD 业务需求来说只会增加系统复杂度,但是在 Overwatch 这样复杂查询、简单写入的场景下,是一种非常合适的模式。

由于 Overwatch 的服务端由 Node.js 实现,所以可以完美实现一个事件驱动的、从服务器到浏览器的 CQRS 架构。架构设计如下:

Figure 6 CQRS 模式架构图

显示器的第三个维度

上文提到了有向图的问题,即难以展现一个时间轴。显示器都是二维的,传统的柱状图用一维表示统计值,另一维表示时间,二者形成的坐标点和二维显示器上的点对应。而有向图需要展现一个“方向”,节点需要在一个平面内展现,所以显示器上的两个维度已经被用完了。为了展示时间维度的信息,我们采用了显示器的第三个维度——颜色。

我们使用三个同心圆表示一个节点,每个圆的颜色根据该系统所有 RPC 调用的成功率从蓝(100%)到黄(<99.9%)到红(<99%)。最内侧的圆表示最近一分钟的成功率;中间的圆表示最近 5 分钟的成功率;最外侧的圆表示最近 15 分钟的成功率。通过这三个同心圆,我们就可以直观了解到该系统当前的状态以及最近 15 分钟的变化。

Figure 7 数据节点三色环示意图

除此之外我们使用节点的大小表示节点最近一分钟的访问量,用边的颜色表示两个系统之间的 RPC 调用的成功率。

当多个系统同时异常时,通过系统间的依赖关系,我们可以迅速找到异常的根源,也可以评估异常的影响范围。

在大促期间,一旦 APP 接口开始报警,我们仅需打开 Overwatch 监控页面,查看有向图中的异常信息。

Figure 8 异常定位

根据上图的异常信息(非真实数据),我们可以立刻得知是订单系统在调用用户系统时出现了异常,且异常为 ReadTimeout,那么用户系统就是问题的根源。接下去,我们就可以通过应用日志分析、系统硬件监控等工具对这个系统的异常进行分析以及排查。

优势:直接

与传统的调用链监控系统,即 Google Dapper 的各种实现系统如淘宝的 EagleEye、Twitter 的 Zipkin,或者 APM(Application Performance Management,应用性能管理)工具如 Pinpoint 相比,Overwatch 的设计思想更加“直接”。

使用调用链监控系统来进行问题排查,工程师首先需要定位到一个异常的请求,然后需要在一条调用链中查找异常,这是非常耗时且繁琐的工作。

Figure 9 传统调用链监控系统

传统的调用链监控系统是从“请求”的维度进行监控数据的收集和展现,将一个“请求”的完整链路展现出来。这样的监控系统更适合用来作为细致的性能分析和优化工具,并不适合作为一个快速定位异常的工具使用。

而 Overwatch 是从系统的维度进行监控数据的收集和展现,并不关心一个请求的完整链路。Overwatch 可以在一张监控图中完成系统异常的发现和定位,通过有向图的展示,工程师不需要做任何数据分析,仅凭“感觉”便可确定异常位置。

系统展示

Figure 10 节点信息,包括 5 分钟、10 分钟、15 分钟统计

Figure 11 单系统信息快速展示,包括最近一小时统计图表以及错误日志

Figure 12 单系统历史信息查询

Figure 13 有向图布局设置

未来展望

Overwatch 是一个相对年轻的系统,是一次对大型微服务系统可视化监控现的尝试。同时,我们也在不断优化、加强 Overwatch 的功能。Overwatch 有着极大的扩展潜力,我们正在努力实现以下功能:

  • 对于数据源、中间件的监控(如 MySQL、Redis、消息队列),在有向图中加入基础组件,全面监控所有系统间的依赖以及调用情况。

  • 支持更多 RPC 协议 (如 Thrift、gRPC)。

  • 更多的 metric,实现精确到 API 的监控和展现。

  • 使用智能算法自动发现异常(如系统访问量突变)。

  • 更多的展现方式(如形状、动画)。

我们也对 Overwatch 进行了开源, 目前仅对监控数据的展现部分进行了开源,数据收集以及分析部分由于依赖多种内部基础设施,暂时没有开源。接下去的开源计划:

  • 各语言的监控数据收集 Agent(Java、Python 等)

  • 各协议、中间件的监控 Agent

  • 监控数据收集 Agent 的无感知接入

  • 监控数据的多样化存储(支持 OpenTSDB 等)

欢迎各位感兴趣的同学加入 Overwatch 的开源工作。

地址:

https://github.com/imdada/overwatch

作者介绍

张玄,达达 - 京东到家基础架构研发工程师,毕业于南京大学,高中参与上海计算机竞赛,荣获第一名。毕业后就职于达达 - 京东到家基础架构团队,从事基础组件、系统监控等开发工作。

More

分布式ID生成系统怎么做?

翻遍整个技术雷达,竟没有找到 AI 四个字!?

其它

【世界欠你的娃娃,在圣诞节送给极客的你】

  • InfoQ 旗下经典技术大会门票 10+

  • 极客时间付费精品专栏 200+

  • 还有阳光普照的知识大礼包 10000+

点击“阅读原文”立刻参与。


登录查看更多
0

相关内容

有向图模型又称为贝叶斯网络,属于概率图模型中的一类。
【干货书】现代数据平台架构,636页pdf
专知会员服务
262+阅读 · 2020年6月15日
专知会员服务
126+阅读 · 2020年3月26日
深度神经网络实时物联网图像处理,241页pdf
专知会员服务
78+阅读 · 2020年3月15日
【Google】利用AUTOML实现加速感知神经网络设计
专知会员服务
30+阅读 · 2020年3月5日
【LinkedIn报告】深度自然语言处理的搜索系统,211页pdf
专知会员服务
109+阅读 · 2019年6月21日
腾讯推荐引擎组员工:谈谈推荐系统架构
腾讯大讲堂
14+阅读 · 2019年10月23日
在K8S上运行Kafka合适吗?会遇到哪些陷阱?
DBAplus社群
9+阅读 · 2019年9月4日
防代码泄漏的监控系统架构与实践
FreeBuf
5+阅读 · 2019年4月30日
数据库之架构:主备+分库?主从+读写分离?
架构文摘
8+阅读 · 2019年4月23日
业务中台:如何在互联时代,快速响应用户需求?
互联网er的早读课
24+阅读 · 2018年12月26日
【教程】用深度学习DIY自动化监控系统
GAN生成式对抗网络
4+阅读 · 2018年9月12日
SLA 99.99%以上!饿了么实时计算平台3年演进历程
51CTO博客
11+阅读 · 2018年4月10日
【AI说】揭秘京东实时数据仓库背后的神秘力量—JDQ
京东大数据
10+阅读 · 2017年9月14日
A survey on deep hashing for image retrieval
Arxiv
15+阅读 · 2020年6月10日
Mesh R-CNN
Arxiv
4+阅读 · 2019年6月6日
Arxiv
6+阅读 · 2018年5月18日
VIP会员
最新内容
美陆军设想无人系统司令部
专知会员服务
1+阅读 · 今天13:45
【博士论文】已对齐人工智能系统的持久脆弱性
专知会员服务
0+阅读 · 今天13:52
扭曲还是编造?视频大语言模型幻觉研究综述
专知会员服务
0+阅读 · 今天13:41
《采用系统思维应对混合战争》125页
专知会员服务
2+阅读 · 今天12:47
战争机器学习:数据生态系统构建(155页)
专知会员服务
6+阅读 · 今天8:10
内省扩散语言模型
专知会员服务
5+阅读 · 4月14日
国外反无人机系统与技术动态
专知会员服务
4+阅读 · 4月14日
相关资讯
腾讯推荐引擎组员工:谈谈推荐系统架构
腾讯大讲堂
14+阅读 · 2019年10月23日
在K8S上运行Kafka合适吗?会遇到哪些陷阱?
DBAplus社群
9+阅读 · 2019年9月4日
防代码泄漏的监控系统架构与实践
FreeBuf
5+阅读 · 2019年4月30日
数据库之架构:主备+分库?主从+读写分离?
架构文摘
8+阅读 · 2019年4月23日
业务中台:如何在互联时代,快速响应用户需求?
互联网er的早读课
24+阅读 · 2018年12月26日
【教程】用深度学习DIY自动化监控系统
GAN生成式对抗网络
4+阅读 · 2018年9月12日
SLA 99.99%以上!饿了么实时计算平台3年演进历程
51CTO博客
11+阅读 · 2018年4月10日
【AI说】揭秘京东实时数据仓库背后的神秘力量—JDQ
京东大数据
10+阅读 · 2017年9月14日
Top
微信扫码咨询专知VIP会员