利用 Python 预测英雄联盟胜负,分析了 5 万多场比赛才得出的数据!

2020 年 11 月 25 日 CSDN
作者 | 真达、Mika
来源 |  CDA数据分析师(ID:cdacdacda)
头图 |  CSDN 下载自东方IC

今天教大家用Python预测英雄联盟比赛胜负。

Show me data,用数据说话

今天我们聊一聊 Python预测LOL胜负

点击下方视频,先睹为快:


目前,英雄联盟S10全球总决赛正在火热进行中,最终决赛于10月31日在浦东足球场举行。作为当下最火热的电竞赛事,这点燃了全球无数玩家的关注,相信没有哪个英雄联盟玩家会错过这场受众超广、影响力超大的国际电竞赛事。LPL究竟能否在家门口拿下第三座世界赛奖杯也成了许多玩家关注的话题。

对于每场比赛,大家最关注的莫过于最后的胜负了,那么比赛的胜负能否可以预测呢?

今天,我们就分析了5万多场英雄联盟的排名比赛,教你如何用Python预测比赛胜负。

 

项目介绍


英雄联盟(LOL)是美国游戏开发商Riot Games(2011年由腾讯收购)开发和发行的一款多人在线战斗竞技游戏。
在游戏中,玩家扮演一个"召唤师"角色,每个召唤师控制一个拥有独特技能的"英雄",并与一组其他玩家或电脑控制的英雄战斗。游戏的目标是摧毁对方的防御塔和基地。
召唤者峡谷是英雄联盟中最受欢迎的地图,在这种地图类型中,两队五名玩家竞争摧毁一个被称为基地的敌人建筑,这个建筑由敌人的队伍和一些防御塔护卫。每个队伍都希望保卫自己的建筑,同时摧毁对方的建筑。这些主要包括:
  • Towers(防御塔):每支队伍总共有11座防御塔

  • Inhibitor(水晶):每条道有一个水晶

  • Elemental Drakes/Elder Dragon(大龙/远古龙)

  • Rift Herald(峡谷先锋)

  • Baron Nasho(纳什男爵)

  • Nexus(基地)

英雄联盟最具争议的元素之一,就是其严重的滚雪球效应。许多职业选手接受赛后采访时都提到其输赢都因为“滚雪球”,我们研究各方面各指标的数据,来看这些因素的发展是否真的影响了比赛的成败。
在这个项目中,我们分析了5万多场英雄联盟的排名比赛,并尝试使用决策树算法来根据已有输入属性预测比赛胜负。


数据集概述


数据集收集了超过50000个从游戏英雄联盟排位游戏的数据,字段主要包含以下数据:

  • Game ID:游戏ID
  • Creation Time:创建时间
  • Game Duration (in seconds):游戏持续时间(秒)
  • Season ID:赛季ID
  • Winner (1=team1, 2=team2):获胜队伍
  • First Baron, dragon, tower, blood, inhibitor and Rift Herald (1 = team1, 2 = team2, 0 = none):第一条纳什男爵,大龙,塔,一血,水晶,峡谷先锋
  • Champions and summoner spells for each team (Stored as Riot's champion and summoner spell IDs):每只队伍选择的英雄和召唤术
  • The number of tower, inhibitor, Baron, dragon and Rift Herald kills each team has:塔,水晶,男爵,大龙和峡谷先锋击杀数
  • The 5 bans of each team (Again, champion IDs are used):每个队伍的禁用英雄


数据读入和预览


首先导入所需包和读入数据集。
# 数据整理import numpy as np import pandas as pd # 可视化import matplotlib.pyplot as plt import seaborn as sns import plotly as py import plotly.graph_objs as go # 建模from sklearn.tree import DecisionTreeClassifierfrom sklearn.model_selection import train_test_split, GridSearchCVfrom sklearn.metrics import confusion_matrix, classification_report
# 读入数据df = pd.read_csv('./archive/games.csv')df.head()

df.shape(51490, 61)



数据可视化


我们将分别对影响比赛的相关因素进行如下探索:
1. 目标变量分布
数据集一共有51490条记录,其中1队获胜的次数为26077次,占比50.6%,2队获胜的次数为25413次,占比49.4%。不存在样本不平衡的情况。
代码
# 饼图trace0 = go.Pie(labels=df['winner'].value_counts().index,                 values=df['winner'].value_counts().values,                hole=0.5,                opacity=0.9,                marker=dict(line=dict(color='white', width=1.3))               ) layout = go.Layout(title='目标变量winner分布')
data = [trace0]fig = go.Figure(data, layout)py.offline.plot(fig, filename='./html/整体获胜情况分布.html')
2. 游戏时长分布
从直方图可以看出,游戏时长大致服从正态分布,其中最短的游戏时长为3分钟,3分钟是游戏重开的时间点,最长的游戏时长是79分钟。中间50%的时长在26~36分钟之间。
代码
df['game_duration'] = round(df['gameDuration'] / 60) 
# 选择数据x1 = df[df['winner'] == 1]['game_duration']x2 = df[df['winner'] == 2]['game_duration']
# 直方图trace0 = go.Histogram(x=x1, bingroup=25, name='team1', opacity=0.9)trace1 = go.Histogram(x=x2, bingroup=25, name='team2', opacity=0.9)
layout = go.Layout(title='比赛游戏时长分布')
data = [trace0, trace1] fig = go.Figure(data, layout)py.offline.plot(fig, filename='./html/游戏时长分布.html')
3. 一血对获胜的影响
获得一血的队伍胜率相对较高,在第一队的比赛中,首先获得一血时的胜率为59.48%,相较未获得一血的比赛高18%。在第二队的比赛中,获得一血时的胜率为58.72%,相较未获得一血的比赛高18%。
代码
plot_bar_horizontal(input_col='firstBlood', target_col='winner', title_name='一血对获胜的影响')  
4. 一塔对获胜的影响
从数据来看,第一个防御塔看起来是比较有说服力的指标。在第一队的比赛中,首先摧毁一塔时队伍的胜率高达70.84%,相较未获得一塔的比赛高41.64%。在第二队的比赛中,有相近的数据表现。
代码
plot_bar_horizontal(input_col='firstTower', target_col='winner', title_name='一塔对获胜的影响')
5. 摧毁第一个水晶对获胜的影响
在比赛中拿到第一座水晶塔的队伍91%的情况下可以获胜,这一点在某种程度上是可以预见的,因为首先摧毁水晶塔代表队伍已经积累的足够的优势,而且水晶塔力量很强大,并且更具有价值。
代码
plot_bar_horizontal(input_col='firstInhibitor', target_col='winner', title_name='摧毁第一个水晶对获胜的影响')     
6. 击杀第一条男爵对获胜影响
统计数据显示,在比赛中击杀第一条男爵有80%的胜率。
plot_bar_horizontal(input_col='firstBaron', target_col='winner', title_name='击杀第一条男爵对获胜影响')
7. 击杀第一条大龙对获胜的影响
在第一个队伍中,首先击杀第一条大龙的队伍胜率在68.6%,相较未取得优先的比赛胜率高36%。
plot_bar_horizontal(input_col='firstDragon', target_col='winner', title_name='击杀第一条大龙对获胜的影响'
8. 击杀第一条峡谷先锋对获胜的影响
在第一个队伍中,首先击杀第一条峡谷先锋的队伍胜率在69.45%,相较未取得优先的比赛胜率高38.92%。
plot_bar_horizontal(input_col='firstRiftHerald', target_col='winner',                     title_name='击杀第一条峡谷先锋对获胜的影响')
9. 摧毁防御塔数对获胜影响
选择第一个队伍的摧毁防御塔数作为影响因素,可以看出,摧毁的防御塔数量越多,获胜的概率越大。当数量大于8个时,胜率大于85%。11个防御塔全部摧毁时的胜率为99.16%,当然也有8.4‰的翻盘概率。
plot_bar_vertical(input_col='t1_towerKills', target_col='winner', title_name='摧毁防御塔数对获胜影响')  
10. 摧毁水晶数对获胜影响
摧毁水晶的数目越多,获胜的概率越大。没有摧毁水晶的获胜概率为12.55%,摧毁一个的获胜概率为81.11%,两个为92.38%。
plot_bar_vertical(input_col='t1_inhibitorKills', target_col='winner', title_name='摧毁水晶数对获胜影响')
11. 击杀男爵数对获胜影响
击杀男爵数越多,获胜的概率越大,击杀5条男爵的数据仅有一条,后续需要删除。
plot_bar_vertical(input_col='t1_baronKills', target_col='winner', title_name='击杀男爵数对获胜影响')
12. 击杀大龙数对获胜影响
击杀大龙数数越多,获胜的概率越大
plot_bar_vertical(input_col='t1_dragonKills', target_col='winner', title_name='击杀大龙数对获胜影响')

数据建模

首先进行初步的清洗,并筛选建模所需变量。
# 删除时间少于15分钟和分类数较少的记录df = df[(df['gameDuration'] >= 900) & (df['t1_baronKills'] != 5)]print(df.shape)
(50180, 62)
     
     
       
# 筛选建模变量df_model = df[['winner', 'firstBlood', 'firstTower', 'firstInhibitor', 'firstBaron',              'firstDragon', 'firstRiftHerald', 't1_towerKills', 't1_inhibitorKills','t1_baronKills',              't1_dragonKills', 't2_towerKills', 't2_inhibitorKills', 't2_baronKills', 't2_dragonKills'              ]] df_model.head()
然后划分训练集和测试集,采用分层抽样方法划分80%数据为训练集,20%数据为测试集。
# 划分训练集和测试集x = df_model.drop('winner', axis=1)y = df_model['winner']
X_train, X_test, y_train, y_test = train_test_split(x, y, test_size=0.2, stratify=y, random_state=0)print(X_train.shape, X_test.shape, y_train.shape, y_test.shape)
(40144, 14) (10036, 14) (40144,) (10036,)
使用决策树算法建模,使用GridSearchCV进行参数调优。
# 参数parameters = {    'splitter': ('best', 'random'),    'criterion':('gini', 'entropy'),    'max_depth':[*range(1, 20, 2)],}
# 建立模型clf = DecisionTreeClassifier(random_state=0)GS = GridSearchCV(clf, parameters, cv=10)GS.fit(X_train, y_train)
     
     
       
GridSearchCV(cv=10, estimator=DecisionTreeClassifier(random_state=0),             param_grid={'criterion': ('gini', 'entropy'),                         'max_depth': [1, 3, 5, 7, 9, 11, 13, 15, 17, 19],                         'splitter': ('best', 'random')})
# 输出最佳得分 print("best score: ", GS.best_score_)print("best param: ", GS.best_params_)
best score:  0.9770077890521407best param:  {'criterion': 'gini', 'max_depth': 7, 'splitter': 'best'}
     
     
       
# 最佳模型best_clf = DecisionTreeClassifier(criterion="gini", max_depth=7, splitter="best")best_clf.fit(X_train,y_train) print("score:", best_clf.score(X_test,y_test))   
score: 0.9799721004384216
使用最优的模型重新评估测试数据集效果:
# 输出分类报告y_pred = best_clf.predict(X_test) cm = confusion_matrix(y_test, y_pred)cr = classification_report(y_test, y_pred)print('Classification report : \n', cr)
Classification report :                precision    recall  f1-score   support
1 0.98 0.98 0.98 5077 2 0.98 0.98 0.98 4959
accuracy 0.98 10036 macro avg 0.98 0.98 0.98 10036weighted avg       0.98      0.98      0.98     10036
# 热力图g1 = sns.heatmap(cm, annot=True, fmt=".1f", cmap="flag", linewidths=0.2, cbar=False)g1.set_ylabel('y_true', fontdict={'fontsize': 15})g1.set_xlabel('y_pred', fontdict={'fontsize': 15})  g1.set_title('confusion_matrix', fontdict={'fontsize'15})
     
     
       
Text(0.5, 1, 'confusion_matrix')
     
     
       
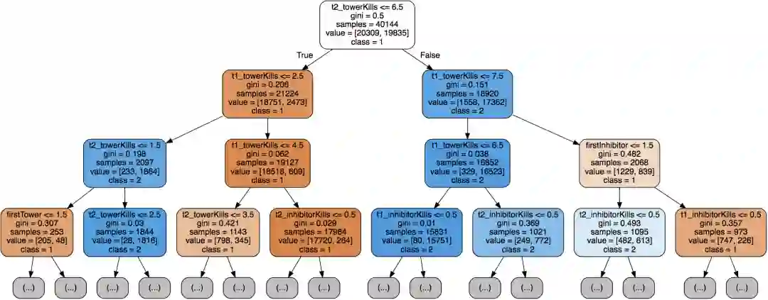
# 输出属性重要性imp = pd.DataFrame(list(zip(X_train.columns, best_clf.feature_importances_))) imp.columns = ['columns', 'importances']imp = imp.sort_values('importances', ascending=False)imp
在属性的重要性排序中,击杀防御塔数量的重要性最高,其次是水晶摧毁数量、一塔、击杀龙的数量。
以下代码用于输出这颗树:
# 可视化import graphvizfrom sklearn import tree 
dot_data = tree.export_graphviz(decision_tree=best_clf, max_depth=3, out_file=None, feature_names=X_train.columns, class_names=['1', '2'], filled=True, rounded=True )graph = graphviz.Source(dot_data)graph

模型预测

我们假设:
第一队拿了第一血,第一塔,第一男爵,第一条大龙和第一峡谷先锋,而第二队只拿了第一个水晶。
第一队的塔,水晶,男爵和龙杀死的数量分别是10,2,1,4和塔,水晶,男爵和龙的数量分别是7,2,1,1。
# 新数据new_data = [[1, 1, 2, 1, 1, 1, 10, 2, 1, 4, 7, 2, 1, 1]]c = best_clf.predict_proba(new_data).reshape(-1, 1) print("winner is :" , best_clf.predict(x1)) print("First team win probability is % ", list(c[0] * 100),      "\nSecond team win probability is %:",list(c[1] * 100))
winner is : [1]First team win probability is %  [89.87341772151899] Second team win probability is %: [10.126582278481013]
根据模型预测结果,第一队将会获胜,获胜的概率为89.87%。

更多精彩推荐

苹果M1芯片:如何开启一个时代

PHP 还有未来么,还是 25 岁就“寿终正寝”了?

开源商业化未来究竟如何?国际开源圈网红这样说

深度揭秘垃圾回收底层,这次让你彻底弄懂它

别再问如何用 Python 提取 PDF 内容了!

偷盖茨、奥巴马 Twitter 的黑客被抓了,年轻到你想不到!

  
  
    
点分享
点点赞
点在看
登录查看更多
0

相关内容

专知会员服务
29+阅读 · 2021年1月4日
【干货书】贝叶斯推断随机过程,449页pdf
专知会员服务
156+阅读 · 2020年8月27日
5G边缘计算的价值机遇
专知会员服务
67+阅读 · 2020年8月17日
【干货书】Python 编程,480页pdf
专知会员服务
244+阅读 · 2020年8月14日
【经典书】统计学,806页pdf,解锁数据的力量
专知会员服务
82+阅读 · 2020年8月12日
【2020新书】社交媒体挖掘,212pdf,Mining Social Media
专知会员服务
63+阅读 · 2020年7月30日
Python地理数据处理,362页pdf,Geoprocessing with Python
专知会员服务
116+阅读 · 2020年5月24日
【2020新书】数据科学:十大Python项目,247页pdf
专知会员服务
216+阅读 · 2020年2月21日
【干货】20大推荐系统公共数据集分享
机器学习与推荐算法
68+阅读 · 2020年3月13日
吃鸡手游竟然是Python写的?
机器学习算法与Python学习
7+阅读 · 2018年9月11日
机器学习预测世界杯:巴西夺冠
新智元
5+阅读 · 2018年6月11日
Python 爬虫实践:《战狼2》豆瓣影评分析
数据库开发
5+阅读 · 2018年3月19日
Arxiv
14+阅读 · 2020年9月1日
VIP会员
最新内容
技术、多域威慑与海上战争(报告)
专知会员服务
0+阅读 · 27分钟前
“在云端防御”:提升北约数据韧性(报告)
专知会员服务
0+阅读 · 37分钟前
人工智能及其在海军行动中的整合(综述)
专知会员服务
0+阅读 · 今天14:07
美军MAVEN项目全面解析:算法战架构
专知会员服务
16+阅读 · 今天8:36
从俄乌战场看“马赛克战”(万字长文)
专知会员服务
10+阅读 · 今天8:19
最新“指挥控制”领域出版物合集(16份)
专知会员服务
16+阅读 · 4月12日
面向军事作战需求开发的人工智能(RAIMOND)
专知会员服务
22+阅读 · 4月12日
相关VIP内容
专知会员服务
29+阅读 · 2021年1月4日
【干货书】贝叶斯推断随机过程,449页pdf
专知会员服务
156+阅读 · 2020年8月27日
5G边缘计算的价值机遇
专知会员服务
67+阅读 · 2020年8月17日
【干货书】Python 编程,480页pdf
专知会员服务
244+阅读 · 2020年8月14日
【经典书】统计学,806页pdf,解锁数据的力量
专知会员服务
82+阅读 · 2020年8月12日
【2020新书】社交媒体挖掘,212pdf,Mining Social Media
专知会员服务
63+阅读 · 2020年7月30日
Python地理数据处理,362页pdf,Geoprocessing with Python
专知会员服务
116+阅读 · 2020年5月24日
【2020新书】数据科学:十大Python项目,247页pdf
专知会员服务
216+阅读 · 2020年2月21日
相关资讯
【干货】20大推荐系统公共数据集分享
机器学习与推荐算法
68+阅读 · 2020年3月13日
吃鸡手游竟然是Python写的?
机器学习算法与Python学习
7+阅读 · 2018年9月11日
机器学习预测世界杯:巴西夺冠
新智元
5+阅读 · 2018年6月11日
Python 爬虫实践:《战狼2》豆瓣影评分析
数据库开发
5+阅读 · 2018年3月19日
Top
微信扫码咨询专知VIP会员