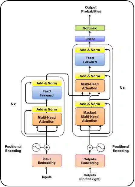
Large language models have revolutionized the field of artificial intelligence and have been used in various applications. Among these models, ChatGPT (Chat Generative Pre-trained Transformer) has been developed by OpenAI, it stands out as a powerful tool that has been widely adopted. ChatGPT has been successfully applied in numerous areas, including chatbots, content generation, language translation, personalized recommendations, and even medical diagnosis and treatment. Its success in these applications can be attributed to its ability to generate human-like responses, understand natural language, and adapt to different contexts. Its versatility and accuracy make it a powerful tool for natural language processing (NLP). However, there are also limitations to ChatGPT, such as its tendency to produce biased responses and its potential to perpetuate harmful language patterns. This article provides a comprehensive overview of ChatGPT, its applications, advantages, and limitations. Additionally, the paper emphasizes the importance of ethical considerations when using this robust tool in real-world scenarios. Finally, This paper contributes to ongoing discussions surrounding artificial intelligence and its impact on vision and NLP domains by providing insights into prompt engineering techniques.


翻译:大型语言模型已经彻底改变了人工智能领域并被应用到各种领域。 在这些模型中,ChatGPT(聊天生成预训练变压器)是由OpenAI开发的一种强大的工具,已被广泛采用。 ChatGPT已成功应用于许多领域,包括聊天机器人、内容生成、语言翻译、个性化推荐,甚至医学诊断和治疗等方面。它的成功可以归因于其生成类似于人类响应的能力,理解自然语言和适应不同的上下文。其多功能和准确性使其成为自然语言处理(NLP)的强大工具。但是,ChatGPT也存在局限性,例如其倾向于产生偏颇的响应以及其可能持续推广有害的语言模式。本文全面介绍了ChatGPT、它的应用、优势和局限性。此外,本文强调在实际情况中使用这个强大工具时所涉及的伦理考虑的重要性。最后,本文通过提供关于提示工程技术的见解,为关于人工智能及其对视觉和NLP领域的影响的持续讨论做出了贡献。

2
下载
关闭预览

相关内容

ChatGPT(全名:Chat Generative Pre-trained Transformer),美国OpenAI 研发的聊天机器人程序 [1] ,于2022年11月30日发布 。ChatGPT是人工智能技术驱动的自然语言处理工具,它能够通过学习和理解人类的语言来进行对话,还能根据聊天的上下文进行互动,真正像人类一样来聊天交流,甚至能完成撰写邮件、视频脚本、文案、翻译、代码,写论文任务。 [1] https://openai.com/blog/chatgpt/
从ChatGPT看AI未来趋势和挑战 | 万字长文
专知会员服务
174+阅读 · 2023年4月18日
Keras François Chollet 《Deep Learning with Python 》, 386页pdf
专知会员服务
164+阅读 · 2019年10月12日
Transferring Knowledge across Learning Processes
CreateAMind
29+阅读 · 2019年5月18日
Unsupervised Learning via Meta-Learning
CreateAMind
44+阅读 · 2019年1月3日
A Technical Overview of AI & ML in 2018 & Trends for 2019
待字闺中
18+阅读 · 2018年12月24日
基于深度学习的NLP 32页最新进展综述,190篇参考文献
人工智能学家
28+阅读 · 2018年12月4日
LibRec 精选:推荐的可解释性[综述]
LibRec智能推荐
10+阅读 · 2018年5月4日
深度学习医学图像分析文献集
机器学习研究会
19+阅读 · 2017年10月13日
自然语言处理 (NLP)资源大全
机械鸡
35+阅读 · 2017年9月17日
国家自然科学基金
0+阅读 · 2015年12月31日
国家自然科学基金
0+阅读 · 2014年12月31日
国家自然科学基金
2+阅读 · 2014年12月31日
国家自然科学基金
0+阅读 · 2013年12月31日
国家自然科学基金
1+阅读 · 2013年12月31日
国家自然科学基金
0+阅读 · 2012年12月31日
国家自然科学基金
0+阅读 · 2009年12月31日
国家自然科学基金
1+阅读 · 2008年12月31日
Arxiv
15+阅读 · 2021年12月22日
Arxiv
37+阅读 · 2021年8月2日
VIP会员
最新内容
人工智能赋能无人机:俄乌战争(万字长文)
专知会员服务
4+阅读 · 今天6:56
国外海军作战管理系统与作战训练系统
专知会员服务
2+阅读 · 今天4:16
美军条令《海军陆战队规划流程(2026版)》
专知会员服务
9+阅读 · 今天3:36
《压缩式分布式交互仿真标准》120页
专知会员服务
4+阅读 · 今天3:21
《电子战数据交换模型研究报告》
专知会员服务
6+阅读 · 今天3:13
《基于Transformer的异常舰船导航识别与跟踪》80页
《低数据领域军事目标检测模型研究》
专知会员服务
6+阅读 · 今天2:37
【CMU博士论文】物理世界的视觉感知与深度理解
专知会员服务
10+阅读 · 4月22日
伊朗战争停火期间美军关键弹药状况分析
专知会员服务
8+阅读 · 4月22日
电子战革命:塑造战场的十年突破(2015–2025)
相关VIP内容
从ChatGPT看AI未来趋势和挑战 | 万字长文
专知会员服务
174+阅读 · 2023年4月18日
Keras François Chollet 《Deep Learning with Python 》, 386页pdf
专知会员服务
164+阅读 · 2019年10月12日
相关资讯
Transferring Knowledge across Learning Processes
CreateAMind
29+阅读 · 2019年5月18日
Unsupervised Learning via Meta-Learning
CreateAMind
44+阅读 · 2019年1月3日
A Technical Overview of AI & ML in 2018 & Trends for 2019
待字闺中
18+阅读 · 2018年12月24日
基于深度学习的NLP 32页最新进展综述,190篇参考文献
人工智能学家
28+阅读 · 2018年12月4日
LibRec 精选:推荐的可解释性[综述]
LibRec智能推荐
10+阅读 · 2018年5月4日
深度学习医学图像分析文献集
机器学习研究会
19+阅读 · 2017年10月13日
自然语言处理 (NLP)资源大全
机械鸡
35+阅读 · 2017年9月17日
相关基金
国家自然科学基金
0+阅读 · 2015年12月31日
国家自然科学基金
0+阅读 · 2014年12月31日
国家自然科学基金
2+阅读 · 2014年12月31日
国家自然科学基金
0+阅读 · 2013年12月31日
国家自然科学基金
1+阅读 · 2013年12月31日
国家自然科学基金
0+阅读 · 2012年12月31日
国家自然科学基金
0+阅读 · 2009年12月31日
国家自然科学基金
1+阅读 · 2008年12月31日
Top
微信扫码咨询专知VIP会员