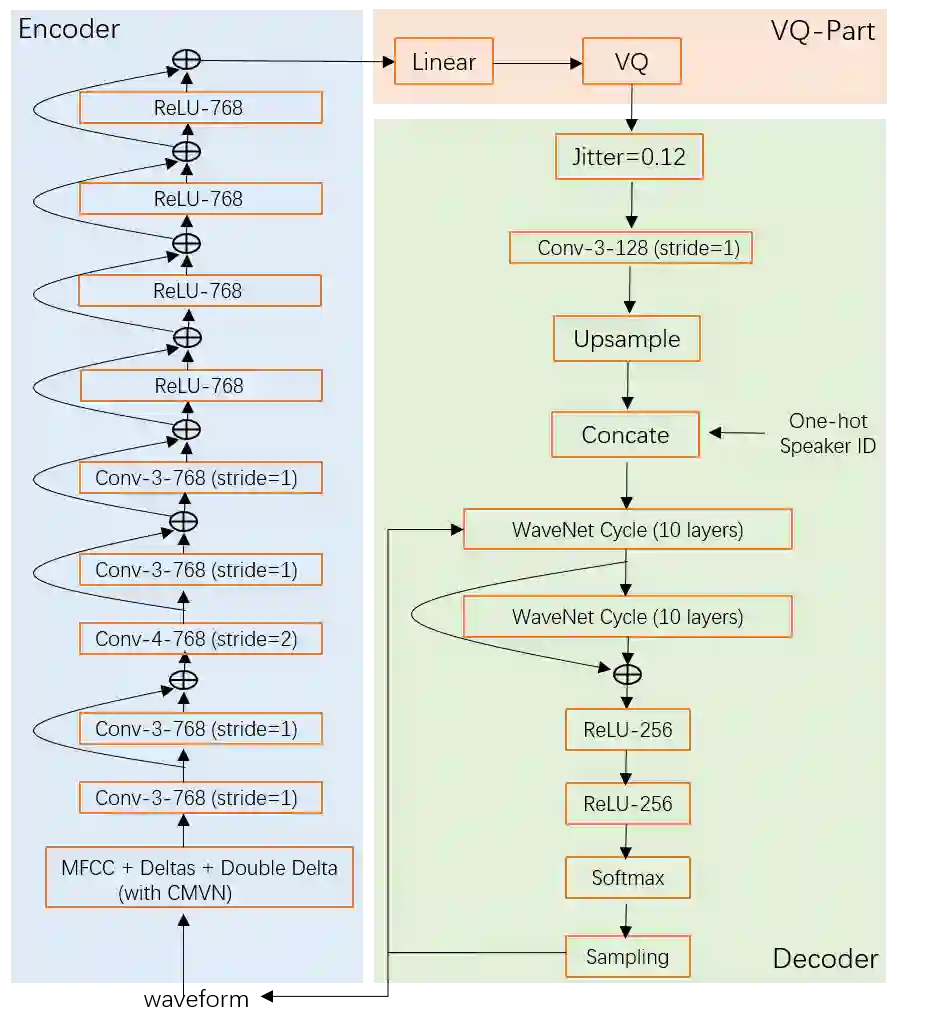
This paper presents the description of our submitted system for Voice Conversion Challenge (VCC) 2020 with vector-quantization variational autoencoder (VQ-VAE) with WaveNet as the decoder, i.e., VQ-VAE-WaveNet. VQ-VAE-WaveNet is a nonparallel VAE-based voice conversion that reconstructs the acoustic features along with separating the linguistic information with speaker identity. The model is further improved with the WaveNet cycle as the decoder to generate the high-quality speech waveform, since WaveNet, as an autoregressive neural vocoder, has achieved the SoTA result of waveform generation. In practice, our system can be developed with VCC 2020 dataset for both Task 1 (intra-lingual) and Task 2 (cross-lingual). However, we only submit our system for the intra-lingual voice conversion task. The results of VCC 2020 demonstrate that our system VQ-VAE-WaveNet achieves: 3.04 mean opinion score (MOS) in naturalness and a 3.28 average score in similarity ( the speaker similarity percentage (Sim) of 75.99%) for Task 1. The subjective evaluations also reveal that our system gives top performance when no supervised learning is involved. What's more, our system performs well in some objective evaluations. Specifically, our system achieves an average score of 3.95 in naturalness in automatic naturalness prediction and ranked the 6th and 8th, respectively in ASV-based speaker similarity and spoofing countermeasures.


翻译:本文介绍了我们提交的2020年语音转换挑战系统(VCC)的描述,该系统以WaveNet为解码器,以VQ-VAE-WaveNet为自动存储器,以矢量-蒸汽变异自动coder(VQ-VAE-VaveNet)。VQ-VAE-WaveNet是一种非平行VAE的语音转换,它重建了声学特征,同时将语言信息与语音身份区分开来。WaveNet的周期作为生成高质量语音波变换器的解码器,该模型得到进一步改进,因为WaveNet作为自动递反神经变异变变变变器,已经实现了波变变变变的 SoTA结果。在实践中,我们的系统可以用VCC 2020 数据转换系统(VQ-VAE-WaveNet) 实现了3.04 平均评分(MOS) 。在自然特性和3.28平均评分中,我们的系统(ADADE ) 也实现了类似性(ADE ) 直观系统(S-inalalal imalalal assal ass ass ass laview) 的评分。

0
下载
关闭预览

相关内容

自动编码器是一种人工神经网络,用于以无监督的方式学习有效的数据编码。自动编码器的目的是通过训练网络忽略信号“噪声”来学习一组数据的表示(编码),通常用于降维。与简化方面一起,学习了重构方面,在此,自动编码器尝试从简化编码中生成尽可能接近其原始输入的表示形式,从而得到其名称。基本模型存在几种变体,其目的是迫使学习的输入表示形式具有有用的属性。自动编码器可有效地解决许多应用问题,从面部识别到获取单词的语义。
最新《生成式语言模型: 信息论视角》报告,292页ppt
专知会员服务
29+阅读 · 2020年11月9日
【KDD 2020】基于互信息最大化的多知识图谱语义融合
专知会员服务
43+阅读 · 2020年9月7日
【IJCAI2020南大】上下文在神经机器翻译中的充分利用
专知会员服务
16+阅读 · 2020年8月17日
Fariz Darari简明《博弈论Game Theory》介绍,35页ppt
专知会员服务
112+阅读 · 2020年5月15日
《DeepGCNs: Making GCNs Go as Deep as CNNs》
专知会员服务
32+阅读 · 2019年10月17日
逆强化学习-学习人先验的动机
CreateAMind
16+阅读 · 2019年1月18日
vae 相关论文 表示学习 1
CreateAMind
12+阅读 · 2018年9月6日
gan生成图像at 1024² 的 代码 论文
CreateAMind
4+阅读 · 2017年10月31日
MoCoGAN 分解运动和内容的视频生成
CreateAMind
18+阅读 · 2017年10月21日
Auto-Encoding GAN
CreateAMind
7+阅读 · 2017年8月4日
Arxiv
0+阅读 · 2020年11月24日
Arxiv
9+阅读 · 2018年1月4日
VIP会员
最新内容
《系统簇式多域作战规划范畴论框架》
专知会员服务
2+阅读 · 今天14:54
高效视频扩散模型:进展与挑战
专知会员服务
0+阅读 · 今天13:34
乌克兰前线的五项创新
专知会员服务
6+阅读 · 今天6:14
 军事通信系统与设备的技术演进综述
专知会员服务
4+阅读 · 今天5:59
《北约标准:医疗评估手册》174页
专知会员服务
4+阅读 · 今天5:51
《提升生成模型的安全性与保障》博士论文
专知会员服务
4+阅读 · 今天5:47
美国当前高超音速导弹发展概述
专知会员服务
4+阅读 · 4月19日
无人机蜂群建模与仿真方法
专知会员服务
13+阅读 · 4月19日
Top
微信扫码咨询专知VIP会员