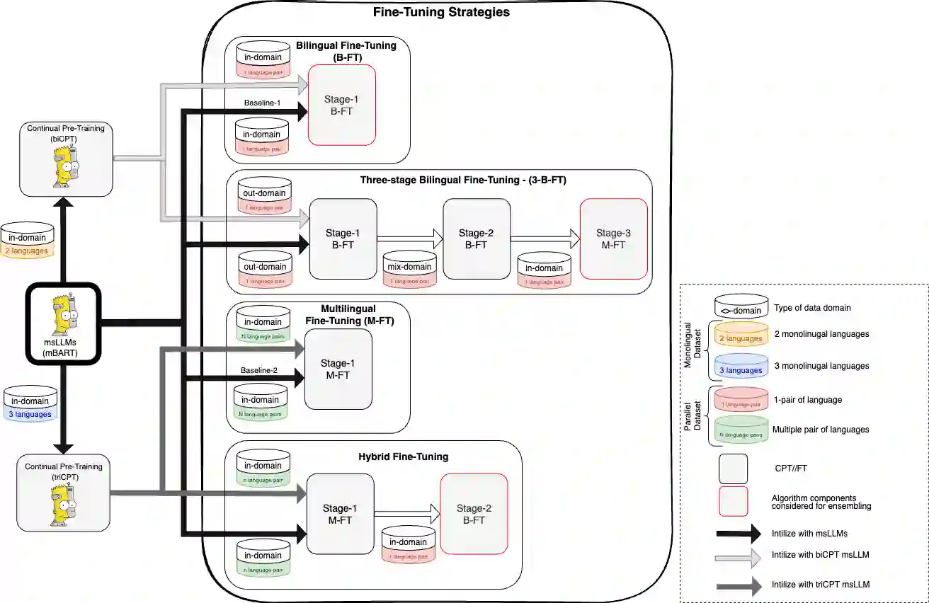
Fine-tuning multilingual sequence-to-sequence large language models (msLLMs) has shown promise in developing neural machine translation (NMT) systems for low-resource languages (LRLs). However, conventional single-stage fine-tuning methods struggle in extremely low-resource NMT settings, where training data is very limited. This paper contributes to artificial intelligence by proposing two approaches for adapting msLLMs in these challenging scenarios: (1) continual pre-training (CPT), where the msLLM is further trained with domain-specific monolingual data to compensate for the under-representation of LRLs, and (2) intermediate task transfer learning (ITTL), a method that fine-tunes the msLLM with both in-domain and out-of-domain parallel data to enhance its translation capabilities across various domains and tasks. As an application in engineering, these methods are implemented in NMT systems for Sinhala, Tamil, and English (six language pairs) in domain-specific, extremely low-resource settings (datasets containing fewer than 100,000 samples). Our experiments reveal that these approaches enhance translation performance by an average of +1.47 bilingual evaluation understudy (BLEU) score compared to the standard single-stage fine-tuning baseline across all translation directions. Additionally, a multi-model ensemble further improves performance by an additional BLEU score.


翻译:对多语言序列到序列大语言模型进行微调,在开发面向低资源语言的神经机器翻译系统方面已展现出潜力。然而,在训练数据极为有限的极端低资源神经机器翻译场景中,传统的单阶段微调方法面临困难。本文为人工智能领域做出贡献,提出了两种在此类挑战性场景中适配多语言序列到序列大语言模型的方法:(1) 持续预训练,该方法利用领域特定的单语数据对模型进行进一步训练,以弥补低资源语言在模型中的表征不足;(2) 中间任务迁移学习,该方法结合领域内与领域外的平行数据对模型进行微调,以增强其跨不同领域与任务的翻译能力。作为工程应用,这些方法在领域特定、极端低资源的设定下,被应用于僧伽罗语、泰米尔语与英语之间的神经机器翻译系统。实验结果表明,与标准的单阶段微调基线相比,这些方法在所有翻译方向上平均提升了+1.47个BLEU分数。此外,多模型集成策略进一步带来了额外的BLEU分数提升。

0
下载
关闭预览

相关内容

机器翻译(Machine Translation)涵盖计算语言学和语言工程的所有分支,包含多语言方面。特色论文涵盖理论,描述或计算方面的任何下列主题:双语和多语语料库的编写和使用,计算机辅助语言教学,非罗马字符集的计算含义,连接主义翻译方法,对比语言学等。 官网地址:http://dblp.uni-trier.de/db/journals/mt/
FlowQA: Grasping Flow in History for Conversational Machine Comprehension
专知会员服务
34+阅读 · 2019年10月18日
Stabilizing Transformers for Reinforcement Learning
专知会员服务
60+阅读 · 2019年10月17日
《DeepGCNs: Making GCNs Go as Deep as CNNs》
专知会员服务
32+阅读 · 2019年10月17日
Keras François Chollet 《Deep Learning with Python 》, 386页pdf
专知会员服务
164+阅读 · 2019年10月12日
Transferring Knowledge across Learning Processes
CreateAMind
29+阅读 · 2019年5月18日
强化学习的Unsupervised Meta-Learning
CreateAMind
18+阅读 · 2019年1月7日
Unsupervised Learning via Meta-Learning
CreateAMind
44+阅读 · 2019年1月3日
meta learning 17年:MAML SNAIL
CreateAMind
11+阅读 · 2019年1月2日
A Technical Overview of AI & ML in 2018 & Trends for 2019
待字闺中
18+阅读 · 2018年12月24日
disentangled-representation-papers
CreateAMind
26+阅读 · 2018年9月12日
STRCF for Visual Object Tracking
统计学习与视觉计算组
15+阅读 · 2018年5月29日
Hierarchical Imitation - Reinforcement Learning
CreateAMind
19+阅读 · 2018年5月25日
Focal Loss for Dense Object Detection
统计学习与视觉计算组
12+阅读 · 2018年3月15日
IJCAI | Cascade Dynamics Modeling with Attention-based RNN
KingsGarden
13+阅读 · 2017年7月16日
国家自然科学基金
2+阅读 · 2017年12月31日
国家自然科学基金
13+阅读 · 2017年12月31日
国家自然科学基金
2+阅读 · 2015年12月31日
国家自然科学基金
0+阅读 · 2015年12月31日
国家自然科学基金
2+阅读 · 2015年12月31日
国家自然科学基金
3+阅读 · 2015年12月31日
国家自然科学基金
0+阅读 · 2014年12月31日
国家自然科学基金
0+阅读 · 2014年12月31日
国家自然科学基金
2+阅读 · 2014年12月31日
Arxiv
15+阅读 · 2022年1月24日
VIP会员
最新内容
战略前沿人工智能的再思考(中文)
专知会员服务
4+阅读 · 5月29日
《量化地基防空系统间接效应的博弈论方法》
专知会员服务
4+阅读 · 5月29日
“史诗怒火行动”中美军损失的作战飞机
专知会员服务
4+阅读 · 5月29日
ICML 2026 | 理解上下文持续学习中的泛化与遗忘
专知会员服务
5+阅读 · 5月28日
Agent Harness综述:大模型智能体执行器工程全景
专知会员服务
14+阅读 · 5月28日
《基于理论的威慑效能评估》
专知会员服务
8+阅读 · 5月28日
相关VIP内容
FlowQA: Grasping Flow in History for Conversational Machine Comprehension
专知会员服务
34+阅读 · 2019年10月18日
Stabilizing Transformers for Reinforcement Learning
专知会员服务
60+阅读 · 2019年10月17日
《DeepGCNs: Making GCNs Go as Deep as CNNs》
专知会员服务
32+阅读 · 2019年10月17日
Keras François Chollet 《Deep Learning with Python 》, 386页pdf
专知会员服务
164+阅读 · 2019年10月12日
相关资讯
Transferring Knowledge across Learning Processes
CreateAMind
29+阅读 · 2019年5月18日
强化学习的Unsupervised Meta-Learning
CreateAMind
18+阅读 · 2019年1月7日
Unsupervised Learning via Meta-Learning
CreateAMind
44+阅读 · 2019年1月3日
meta learning 17年:MAML SNAIL
CreateAMind
11+阅读 · 2019年1月2日
A Technical Overview of AI & ML in 2018 & Trends for 2019
待字闺中
18+阅读 · 2018年12月24日
disentangled-representation-papers
CreateAMind
26+阅读 · 2018年9月12日
STRCF for Visual Object Tracking
统计学习与视觉计算组
15+阅读 · 2018年5月29日
Hierarchical Imitation - Reinforcement Learning
CreateAMind
19+阅读 · 2018年5月25日
Focal Loss for Dense Object Detection
统计学习与视觉计算组
12+阅读 · 2018年3月15日
IJCAI | Cascade Dynamics Modeling with Attention-based RNN
KingsGarden
13+阅读 · 2017年7月16日
相关基金
国家自然科学基金
2+阅读 · 2017年12月31日
国家自然科学基金
13+阅读 · 2017年12月31日
国家自然科学基金
2+阅读 · 2015年12月31日
国家自然科学基金
0+阅读 · 2015年12月31日
国家自然科学基金
2+阅读 · 2015年12月31日
国家自然科学基金
3+阅读 · 2015年12月31日
国家自然科学基金
0+阅读 · 2014年12月31日
国家自然科学基金
0+阅读 · 2014年12月31日
国家自然科学基金
2+阅读 · 2014年12月31日
Top
微信扫码咨询专知VIP会员