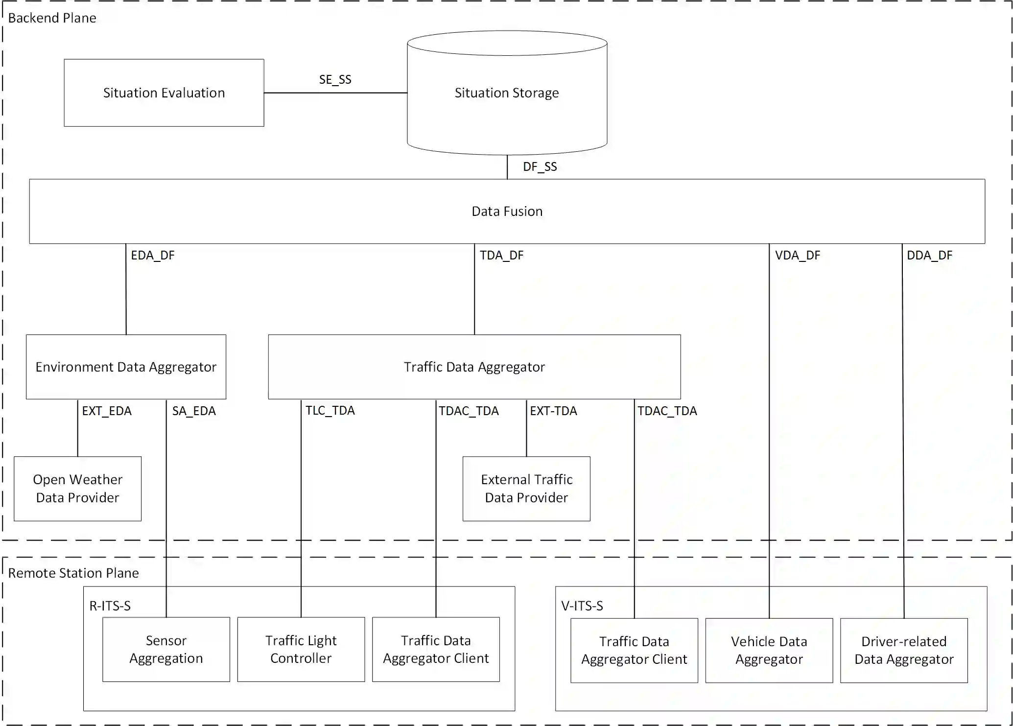
Upcoming vehicles introduce functions at the level of conditional automation where a driver no longer must supervise the system but must be able to take over the driving function when the system request it. This leads to the situation that the driver does not concentrate on the road but is reading mails for example. In this case, the driver is not able to take over the driving function immediately because she must first orient herself in the current traffic situation. In an urban scenario a situation that an automated vehicle is not able to steer further can arise quickly. To find suitable handover situations, data from traffic infrastructure systems, vehicles, and drivers is fused in a cloud-based situation to provide the hole traffic environment as base for the decision when the driving function should be transferred best and possibly even before a critical situation arises


翻译:即将到来的车辆采用有条件自动化一级的功能,即司机不再必须监督系统,但必须能够在系统提出要求时接管驾驶功能。这导致司机不集中在公路上,而是阅读邮件等,在这种情况下,司机不能立即接管驾驶功能,因为她必须在当前交通形势下首先调整方向。在城市情况中,自动车辆无法进一步驾驶的情况会迅速出现。要找到适当的移交情况,交通基础设施系统、车辆和司机的数据就会被结合到云型状态中,以提供空洞交通环境作为决定最佳和甚至在出现危急情况之前,何时应最佳转移驾驶功能的基础。

0
下载
关闭预览

相关内容

Automator是苹果公司为他们的Mac OS X系统开发的一款软件。 只要通过点击拖拽鼠标等操作就可以将一系列动作组合成一个工作流,从而帮助你自动的(可重复的)完成一些复杂的工作。Automator还能横跨很多不同种类的程序,包括:查找器、Safari网络浏览器、iCal、地址簿或者其他的一些程序。它还能和一些第三方的程序一起工作,如微软的Office、Adobe公司的Photoshop或者Pixelmator等。
Linux导论,Introduction to Linux,96页ppt
专知会员服务
82+阅读 · 2020年7月26日
《DeepGCNs: Making GCNs Go as Deep as CNNs》
专知会员服务
32+阅读 · 2019年10月17日
MIT新书《强化学习与最优控制》
专知会员服务
282+阅读 · 2019年10月9日
LibRec 精选:AutoML for Contextual Bandits
LibRec智能推荐
7+阅读 · 2019年9月19日
Transferring Knowledge across Learning Processes
CreateAMind
29+阅读 · 2019年5月18日
【TED】生命中的每一年的智慧
英语演讲视频每日一推
10+阅读 · 2019年1月29日
A Technical Overview of AI & ML in 2018 & Trends for 2019
待字闺中
18+阅读 · 2018年12月24日
利用动态深度学习预测金融时间序列基于Python
量化投资与机器学习
18+阅读 · 2018年10月30日
分布式TensorFlow入门指南
机器学习研究会
4+阅读 · 2017年11月28日
【推荐】树莓派/OpenCV/dlib人脸定位/瞌睡检测
机器学习研究会
9+阅读 · 2017年10月24日
【今日新增】IEEE Trans.专刊截稿信息8条
Call4Papers
7+阅读 · 2017年6月29日
Arxiv
0+阅读 · 2021年3月21日
Arxiv
0+阅读 · 2021年3月18日
Self-Driving Cars: A Survey
Arxiv
41+阅读 · 2019年1月14日
VIP会员
最新内容
2026“人工智能+”行业发展蓝皮书(附下载)
专知会员服务
7+阅读 · 今天12:11
《强化学习数学基础》
专知会员服务
4+阅读 · 今天12:07
“Maven计划”的发展演变之“Maven智能系统”应用
《无人机革命:来自俄乌战场的启示》(报告)
专知会员服务
9+阅读 · 今天6:48
《实现联合作战能力所需的技术》58页报告
专知会员服务
5+阅读 · 今天6:30
以色列运用人工智能优化空袭警报系统
专知会员服务
5+阅读 · 今天6:20
以色列在多条战线部署AI智能体
专知会员服务
7+阅读 · 今天6:12
相关VIP内容
Linux导论,Introduction to Linux,96页ppt
专知会员服务
82+阅读 · 2020年7月26日
《DeepGCNs: Making GCNs Go as Deep as CNNs》
专知会员服务
32+阅读 · 2019年10月17日
MIT新书《强化学习与最优控制》
专知会员服务
282+阅读 · 2019年10月9日
相关资讯
LibRec 精选:AutoML for Contextual Bandits
LibRec智能推荐
7+阅读 · 2019年9月19日
Transferring Knowledge across Learning Processes
CreateAMind
29+阅读 · 2019年5月18日
【TED】生命中的每一年的智慧
英语演讲视频每日一推
10+阅读 · 2019年1月29日
A Technical Overview of AI & ML in 2018 & Trends for 2019
待字闺中
18+阅读 · 2018年12月24日
利用动态深度学习预测金融时间序列基于Python
量化投资与机器学习
18+阅读 · 2018年10月30日
分布式TensorFlow入门指南
机器学习研究会
4+阅读 · 2017年11月28日
【推荐】树莓派/OpenCV/dlib人脸定位/瞌睡检测
机器学习研究会
9+阅读 · 2017年10月24日
【今日新增】IEEE Trans.专刊截稿信息8条
Call4Papers
7+阅读 · 2017年6月29日
Top
微信扫码咨询专知VIP会员