成为VIP会员查看完整内容
VIP会员码认证
首页
主题
会员
服务
注册
·
登录
0
百度大脑 EasyDL 专业版最新上线自研超大规模视觉预训练模型
专知AI搜索
2020 年 7 月 6 日
CSDN
在学习与定制AI模型的过程中,开发者会面对各种各样的概念,在深度学习领域,有一个名词正在被越来越频繁地得到关注:迁移学习。它相比效果表现好的监督学习来说,可以减去大量的枯燥标注过程,简单来说就是在大数据集训练的预训练模型上进行小数据集的迁移,以获得对新数据较好的识别效果,因其能够大量节约新模型开发的成本,在实际应用中被更广泛地关注。EasyDL专业版在最新上线的版本中,就引入了百度超大规模视觉预训练模型,结合迁移学习工具,帮助开发者使用少量数据,快速定制高精度AI模型。
在训练一个深度学习模型时,通常需要大量的数据,但数据的采集、标注等数据准备过程会耗费大量的人力、金钱和时间成本。为解决此问题,我们可以使用预训练模型。以预训练模型A作为起点,在此基础上进行重新调优,利用预训练模型及它学习的知识来提高其执行另一项任务B的能力,简单来说就是在大数据集训练的预训练模型上进行小数据集的迁移,以获得对新数据较好的识别效果,这就是迁移学习(Transfer Learning)。迁移学习作为一种机器学习方法,广泛应用于各类深度学习任务中。在具体实现迁移学习时,有多种深度网络迁移方法,其中的Fine-tune(微调)是最简单的一种深度网络迁移方法,它主要是将已训练好的模型参数迁移到新的模型来帮助新模型训练。
在实际应用中,针对一个任务,我们通常不会从头开始训练一个模型,因为这非常耗时耗力,不仅需要大量的计算资源、丰富的经验去保证模型的效果,还需要ImageNet量级(千万级)的数据集保证模型的泛化性,需要支付高昂的成本。因此,一般我们会选择在公开的大数据集上训练收敛、且效果较好的模型,作为预训练权重,在此基础上使用业务数据对模型进行Fine-tune。在Fine-tune时,默认源域(预训练模型)、目标域数据集(用户业务数据集)需要具有较强相关性,即数据同分布,这样我们能利用预训练模型的大量知识储备,快速高效地训练出针对特定业务场景并具有优秀效果的模型。
但在应用预训练模型到实际场景时,很多用户会面临数据集与源数据集分布不同的问题。比如,预训练模型的数据都是自然风景,但用户的数据集都是动漫人物。类似这种源数据集和目标数据差别较大的问题,在具体应用中较易导致负向迁移,具体表现为训练收敛慢,模型效果差等。
因此,一个包含各类场景、覆盖用户各类需求的超大规模数据集就十分重要,通过这个包罗万象的超大规模数据集训练所得的模型,才能够更好地适应来自各行各业用户的需求,更好地Fine-tune用户的业务数据集,帮助用户在自己的数据集上得到效果更好的模型。
百度超大规模预训练模型便在此背景下产生,覆盖自然语言处理和视觉两大方向。在自然语言处理方向,
百度自研了业界效果最好的预训练模型ERNIE
,开创性地将大数据预训练与多源丰富知识相结合,持续学习海量数据中的知识,将机器语义理解水平提升到一个新的高度。
ERNIE在中英文的16个任务上已经超越了业界最好模型,全面适用于各类NLP应用场景
。目前,EasyDL专业版已预置了领先的预训练模型ERNIE2.0,并配套了多种NLP经典算法网络,支持了文本分类、短文本匹配和序列标注等典型文本处理任务。
视觉方向,百度自研超大规模视觉预训练模型覆盖图像分类与物体检测两个方向。
图像分类的预训练模型,用海量互联网数据,包括10万+的物体类别,6500万的超大规模图像数量,进行大规模训练所得,适应于各类图像分类场景;物体检测的预训练模型,用800+的类别,170万张图片以及1000万+物体框的数据集
,进行大规模训练所得,适应于各类物体检测应用场景。相对于普通使用公开数据集训练的预训练模型,在各类数据集上都有不同程度效果提升,模型效果和泛化性都有显著提升。
(以下实验数据集均来自不同行业)
图像分类
在图像分类模型中,使用百度超大规模预训练模型的Resnet50_vd相比普通模型在各类数据集模型效果上平均提升12.76%,使用百度超大规模预训练模型的Resnet101_vd,相比于普通预训练模型,平均提升13.03%,使用百度超大规模预训练模型的MobilenetV3_large_1x,相比于普通预训练模型,平均提升8.04%。
并且,在图像分类方向,还新增了11个模型,包括:
EffcientNetB0_small
EfficientNetB4
MobileNetV3_large_x1_0
ResNet18_vd
ResNeXt101_32x16d_wsl
Res2Net101_vd_26w_4s
SE_ResNet18_vd
Xception71
还有基于百度超大规模预训练模型训练出来的:
ResNet50_vd
ResNet101_vd
MobileNetV3_large_x1_0
其中比较特殊的几个模型,EffcientNetB0_small是去掉SE模块的EffcientNetB0,在保证精度变化不大的同时,大幅提升训练和推理速度,ResNeXt101_32x16d_wsl 是基于超大量图片的弱监督预训练模型,准确率高,但预测时间相对增加,Res2Net101_vd_26w_4s则是在单个残差块内进一步构造了分层的残差类连接,比ResNet101准确度更高。
新增的分类模型的推理时间、效果,以及支持的部署方式如下表所示:
注:以上模型均基于ImageNet1k分类数据集训练和测试
更多预置模型,参见EasyDL官网:
https://ai.baidu.com/ai-doc/EASYDL/0k38n3p16
更多模型效果,参见PaddleClas:
https://paddleclas.readthedocs.io/zh_CN/latest/models/models_intro.html
并且,为了进一步提升图像分类模型的模型效果,在训练层面,图像分类新增了mix_up和label_smoothing功能,可以在单标签分类任务中,根据模型的训练情况选择开启或者关闭。mix_up是一种数据增强方式,它从训练样本中随机抽取了两个样本进行简单的随机加权求和,并保存这个权重,同时样本的标签也对应地用相同的权重加权求和,然后预测结果与加权求和之后的标签求损失,通过混合不同样本的特征,能够减少模型对错误标签的记忆力,增强模型的泛化能力。Label_smoothing是一种正则化的方法,增加了类间的距离,减少了类内的距离,避免模型对预测结果过于confident而导致对真实情况的预测偏移,一定程度上缓解由于label不够soft导致过拟合的问题。
物体检测
在物体检测模型中,使用百度超大规模预训练模型的YOLOv3_DarkNet相比普通模型在各类数据集模型效果上平均提升4.53 %,使用百度超大规模预训练模型的Faster_RCNN,相比于普通预训练模型,平均提升1.39%。
并且,在物体检测方向,新增了Cascade_Rcnn_ResNet50_FPN、YOLOv3_ResNet50vd_DCN、YOLOv3_MobileNetv1网络,以及基于百度超大规模预训练模型训练出来的YOLOv3_Darknet、Faster_R-CNN_ResNet50_FPN,其中,Cascade_Rcnn_ResNet50_FPN通过级联多个检测器以及设置不同IOU的重采样机制,使得检测器的精度、和定位的准确度进一步提升。此外,针对用户的需求,新增两种YOLOv3的变种模型,其中,YOLOv3_MobileNetv1,是将原来的YOLOv3骨架网络替换为MobileNetv1,相比YOLOv3_DarkNet, 新模型在GPU上的推理速度提升约73%。而YOLOv3_ResNet50vd_DCN是将骨架网络更换为ResNet50-VD,相比原生的DarkNet53网络在速度和精度上都有一定的优势,在保证GPU推理速度基本不变的情况下,提升了1%的模型效果,同时,因增加了可形变卷积,对不规则物体的检测效果也有一定的正向提升。
各检测模型的效果,以及支持的部署方式如下表所示:
注:以上模型均基于COCO17数据集训练和测试。
更多预置模型,参见EasyDL官网:
https://ai.baidu.com/ai-doc/EASYDL/0k38n3p16
更多模型效果,参见PaddleDetection:
https://github.com/PaddlePaddle/PaddleDetection/blob/release/0.3/docs/MODEL_ZOO_cn.md
各模型的推理时间如下表所示:
注:以上模型均基于coco17训练所得。
更多模型速度详情,参见PaddleDetection:
https://github.com/PaddlePaddle/PaddleDetection/blob/release/0.3/docs/advanced_tutorials/deploy/BENCHMARK_INFER_cn.md
百度超大规模视觉预训练模型对比公开数据集训练的预训练模型,效果提升明显,目前这些模型已经预置在EasyDL专业版中正式发布。EasyDL专业版是飞桨企业版零门槛AI开发平台EasyDL,面向专业算法工程师群体,专门推出的AI模型开发与服务平台。支持视觉及自然语言处理两大技术方向,可灵活支持脚本调参及Notebook两类开发方式,预置了几十种经典网络和百度海量数据训练的预训练模型,模型效果在业界保持领先,同时支持公有云/私有化/设备端等灵活的部署方案,开发效率高、训练速度快,同时设备端轻量级部署和加速方案使得显存占用更少,预测速度更快。
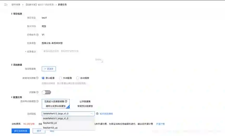
开发者可以搜索进入EasyDL平台,选择专业版,选择【新建任务】-【配置任务】-【选择预训练模型】处选择【百度超大规模数据集 通用分类与训练模型】
EasyDL零门槛AI开发平台,面向AI开发全流程提供灵活易用的一站式平台方案。包含了AI开发过程中的三大流程:数据服务、训练与开发、模型部署。
在数据服务上,刚刚上线的EasyData智能数据服务平台覆盖了数据采集、管理、清洗、标注、安全,并支持接入EasyDL进行训练,在模型训练部署之后,在云服务授权的前提下完成数据回流,查找识别错误的数据,纠正结果并将其加入模型迭代的训练集,实现训练数据的持续丰富和模型效果的持续优化。EasyData是业内首家推出了软硬一体、端云协同自动数据采集方案的平台,有离线视频数据采集的用户,可以下载EasyData的数据采集SDK,通过定时拍照、视频抽帧等方式,实时统计到云端进行处理。
在训练与开发上,除了刚刚提到的大规模预训练模型来提升模型性能,EasyDL还采用了AutoDL自动搜索最优网络、自动超参搜索、自动数据增强、分布式训练加速等丰富的训练机制,提升模型的训练效果和训练速度。
在模型部署上,EasyDL提供端云协同的多种灵活部署方式,包括公有云API、设备端SDK、本地服务器部署、软硬一体产品。值得关注的是,在EasyDL软硬一体产品矩阵方案中,提供了六款软硬一体方案,覆盖超高性能,高性能和低成本小功耗三种不同形态,满足开发者的各类业务需求,已经在几十个行业上百个场景中落地应用。更多软硬一体方案信息,可以查看:
https://ai.baidu.com/easydl/solution
点击
“阅读原文”
进入EasyDL专业版,感受预训练模型的强大效果吧!
登录查看更多
点赞并收藏
0
暂时没有读者
0
权益说明
本文档仅做收录索引使用,若发现您的权益受到侵害,请立即联系客服(微信: zhuanzhi02,邮箱:
[email protected]
),我们会尽快为您处理
相关内容
预训练模型
关注
562
预训练模型是深度学习架构,已经过训练以执行大量数据上的特定任务(例如,识别图片中的分类问题)。这种训练不容易执行,并且通常需要大量资源,超出许多可用于深度学习模型的人可用的资源。
【KDD2020-UCLA-微软】GPT-GNN:图神经网络的预训练
专知会员服务
63+阅读 · 2020年8月19日
最新《多任务学习》综述,39页pdf
专知会员服务
266+阅读 · 2020年7月10日
1750亿参数!GPT-3来了!31位作者,OpenAI发布小样本学习器语言模型
专知会员服务
73+阅读 · 2020年5月30日
【ACL2020-Google】BLEURT:一种基于迁移学习的自然语言生成度量
专知会员服务
20+阅读 · 2020年5月12日
【综述】面向视觉智能的知识蒸馏和Student-Teacher方法,附37页pdf下载
专知会员服务
68+阅读 · 2020年4月16日
【伯克利】通过增大模型加速Transformer训练和推理
专知会员服务
45+阅读 · 2020年3月6日
【2020新书】JavaScript神经网络在TensorFlow.js中的深度学习,561页pdf
专知会员服务
104+阅读 · 2020年2月4日
基于深度网络的自监督视觉特征学习综述,附24页论文下载
专知会员服务
66+阅读 · 2020年1月15日
一网打尽!100+深度学习模型TensorFlow与Pytorch代码实现集合
专知会员服务
142+阅读 · 2020年1月3日
谷歌机器学习速成课程中文版pdf
专知会员服务
147+阅读 · 2019年12月4日
刷新COCO目标检测纪录!谷歌只靠AI扩增数据,就把一个模型变成SOTA,已开源
量子位
4+阅读 · 2019年6月28日
逆天语言模型GPT-2最新开源:345M预训练模型和1.5B参数都来了
量子位
18+阅读 · 2019年5月4日
迄今最大模型?OpenAI发布参数量高达15亿的通用语言模型GPT-2
中国人工智能学会
7+阅读 · 2019年2月15日
资源 | 腾讯开源800万中文词的NLP数据集
THU数据派
15+阅读 · 2018年10月29日
800万中文词,腾讯AI Lab开源大规模NLP数据集
黑龙江大学自然语言处理实验室
10+阅读 · 2018年10月26日
专访 | 小白也能搭建深度模型,百度EasyDL的背后你知多少
机器之心
3+阅读 · 2018年9月10日
CMU最新视觉特征自监督学习模型——TextTopicNet
人工智能头条
9+阅读 · 2018年7月29日
业界 | 第四范式业界首推免费智能客服服务
机器之心
5+阅读 · 2018年3月14日
【迁移学习】简述迁移学习在深度学习中的应用
产业智能官
15+阅读 · 2018年1月9日
迁移学习在深度学习中的应用
专知
24+阅读 · 2017年12月24日
Self-Supervised Learning For Few-Shot Image Classification
Arxiv
19+阅读 · 2019年11月14日
UNITER: Learning UNiversal Image-TExt Representations
Arxiv
23+阅读 · 2019年9月25日
Fast AutoAugment
Arxiv
5+阅读 · 2019年5月1日
Risk-Aware Active Inverse Reinforcement Learning
Arxiv
8+阅读 · 2019年1月8日
Paraphrase Generation with Deep Reinforcement Learning
Arxiv
4+阅读 · 2018年8月23日
Tiny-DSOD: Lightweight Object Detection for Resource-Restricted Usages
Arxiv
5+阅读 · 2018年7月29日
Leveraging Unlabeled Data for Crowd Counting by Learning to Rank
Arxiv
6+阅读 · 2018年3月8日
AlignedReID: Surpassing Human-Level Performance in Person Re-Identification
Arxiv
7+阅读 · 2018年1月31日
TernausNet: U-Net with VGG11 Encoder Pre-Trained on ImageNet for Image Segmentation
Arxiv
6+阅读 · 2018年1月17日
Fluency-Guided Cross-Lingual Image Captioning
Arxiv
3+阅读 · 2017年8月15日
VIP会员
自助开通(推荐)
客服开通
详情
相关主题
预训练模型
视觉预训练
预训练
迁移学习
数据集
tuning
最新内容
美国与以色列如何在攻击伊朗中使用人工智能
专知会员服务
2+阅读 · 今天16:20
《面向大语言模型引导规划、Bandit算法驱动探索与多智能体导航的分层决策问题研究》180页
专知会员服务
3+阅读 · 今天14:34
《自动化战略情报管控》
专知会员服务
2+阅读 · 今天14:31
《反无人机蜂群技术研究:基于小队策略构建大规模无人机防御》
专知会员服务
3+阅读 · 今天14:23
得失评估:审视对伊朗战争的轨迹(简报)
专知会员服务
2+阅读 · 今天14:19
【CMU博士论文】迈向可解释机器学习的理论基础
专知会员服务
2+阅读 · 今天12:23
CVPR 2026 | HulluEdit:基于正交子空间编辑的多模态大语言模型幻觉缓解框架
专知会员服务
2+阅读 · 今天12:21
无人机视觉语言导航:研究进展、挑战与技术路线图
专知会员服务
2+阅读 · 今天12:13
《基于强化学习的反无人机蜂群拦截优先级排序》
专知会员服务
8+阅读 · 今天8:20
乌克兰反无人机方案“天穹哨兵”解析:一款人工智能驱动的近程防空系统
专知会员服务
3+阅读 · 今天7:30
美军2026条令《指挥官装甲装备维护技能测试计划》
专知会员服务
6+阅读 · 今天7:28
《俄罗斯构建服务于人工智能驱动自主性的主权无人机生态系统》(2026报告)
专知会员服务
7+阅读 · 今天3:09
2026年俄罗斯新型喷气动力无人机Geran-5的技术规格
专知会员服务
4+阅读 · 今天2:50
基于数据优化的人机协同与机器人僚机
专知会员服务
6+阅读 · 今天2:08
美太空军发布两份聚焦2040年规划的文件:《2040年未来作战环境》和《2040年目标部队》(附文件)
专知会员服务
14+阅读 · 今天1:51
相关VIP内容
【KDD2020-UCLA-微软】GPT-GNN:图神经网络的预训练
专知会员服务
63+阅读 · 2020年8月19日
最新《多任务学习》综述,39页pdf
专知会员服务
266+阅读 · 2020年7月10日
1750亿参数!GPT-3来了!31位作者,OpenAI发布小样本学习器语言模型
专知会员服务
73+阅读 · 2020年5月30日
【ACL2020-Google】BLEURT:一种基于迁移学习的自然语言生成度量
专知会员服务
20+阅读 · 2020年5月12日
【综述】面向视觉智能的知识蒸馏和Student-Teacher方法,附37页pdf下载
专知会员服务
68+阅读 · 2020年4月16日
【伯克利】通过增大模型加速Transformer训练和推理
专知会员服务
45+阅读 · 2020年3月6日
【2020新书】JavaScript神经网络在TensorFlow.js中的深度学习,561页pdf
专知会员服务
104+阅读 · 2020年2月4日
基于深度网络的自监督视觉特征学习综述,附24页论文下载
专知会员服务
66+阅读 · 2020年1月15日
一网打尽!100+深度学习模型TensorFlow与Pytorch代码实现集合
专知会员服务
142+阅读 · 2020年1月3日
谷歌机器学习速成课程中文版pdf
专知会员服务
147+阅读 · 2019年12月4日
热门VIP内容
开通专知VIP会员 享更多权益服务
《面向大语言模型引导规划、Bandit算法驱动探索与多智能体导航的分层决策问题研究》180页
《反无人机蜂群技术研究:基于小队策略构建大规模无人机防御》
美国与以色列如何在攻击伊朗中使用人工智能
《自动化战略情报管控》
相关资讯
刷新COCO目标检测纪录!谷歌只靠AI扩增数据,就把一个模型变成SOTA,已开源
量子位
4+阅读 · 2019年6月28日
逆天语言模型GPT-2最新开源:345M预训练模型和1.5B参数都来了
量子位
18+阅读 · 2019年5月4日
迄今最大模型?OpenAI发布参数量高达15亿的通用语言模型GPT-2
中国人工智能学会
7+阅读 · 2019年2月15日
资源 | 腾讯开源800万中文词的NLP数据集
THU数据派
15+阅读 · 2018年10月29日
800万中文词,腾讯AI Lab开源大规模NLP数据集
黑龙江大学自然语言处理实验室
10+阅读 · 2018年10月26日
专访 | 小白也能搭建深度模型,百度EasyDL的背后你知多少
机器之心
3+阅读 · 2018年9月10日
CMU最新视觉特征自监督学习模型——TextTopicNet
人工智能头条
9+阅读 · 2018年7月29日
业界 | 第四范式业界首推免费智能客服服务
机器之心
5+阅读 · 2018年3月14日
【迁移学习】简述迁移学习在深度学习中的应用
产业智能官
15+阅读 · 2018年1月9日
迁移学习在深度学习中的应用
专知
24+阅读 · 2017年12月24日
相关论文
Self-Supervised Learning For Few-Shot Image Classification
Arxiv
19+阅读 · 2019年11月14日
UNITER: Learning UNiversal Image-TExt Representations
Arxiv
23+阅读 · 2019年9月25日
Fast AutoAugment
Arxiv
5+阅读 · 2019年5月1日
Risk-Aware Active Inverse Reinforcement Learning
Arxiv
8+阅读 · 2019年1月8日
Paraphrase Generation with Deep Reinforcement Learning
Arxiv
4+阅读 · 2018年8月23日
Tiny-DSOD: Lightweight Object Detection for Resource-Restricted Usages
Arxiv
5+阅读 · 2018年7月29日
Leveraging Unlabeled Data for Crowd Counting by Learning to Rank
Arxiv
6+阅读 · 2018年3月8日
AlignedReID: Surpassing Human-Level Performance in Person Re-Identification
Arxiv
7+阅读 · 2018年1月31日
TernausNet: U-Net with VGG11 Encoder Pre-Trained on ImageNet for Image Segmentation
Arxiv
6+阅读 · 2018年1月17日
Fluency-Guided Cross-Lingual Image Captioning
Arxiv
3+阅读 · 2017年8月15日
大家都在搜
maven
palantir
无人机系统
无人机蜂群
伊朗战争
雷鸟科技
篮球制作
分布式事务
助贷模式
文本挖掘从小白到精通
Top
提示
微信扫码
咨询专知VIP会员与技术项目合作
(加微信请备注: "专知")
微信扫码咨询专知VIP会员
Top