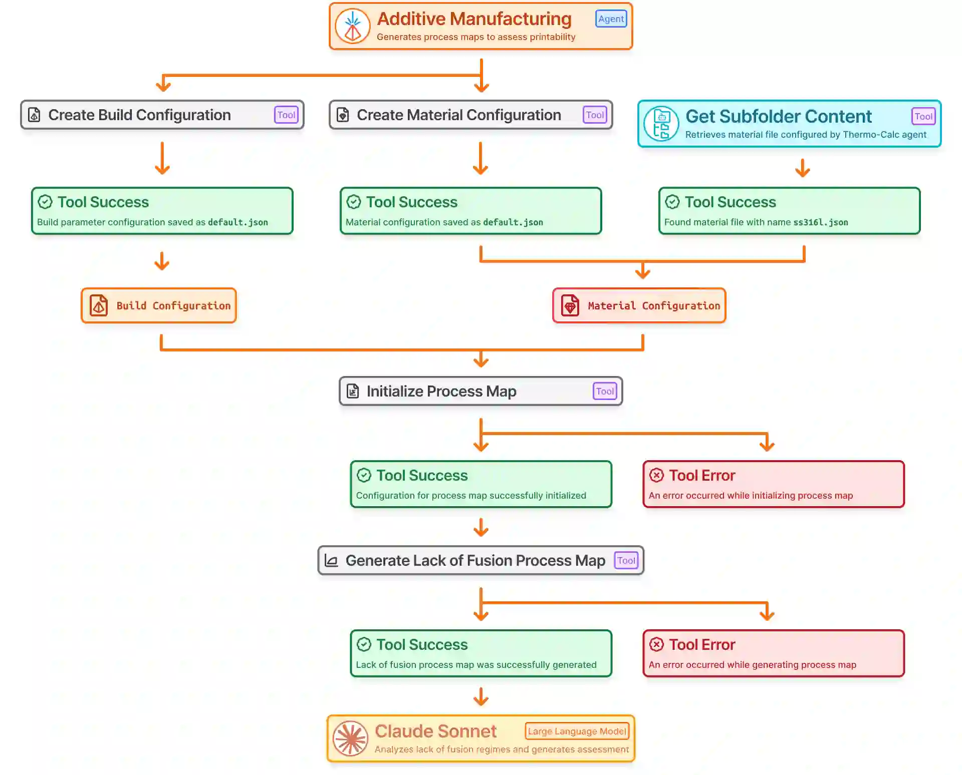
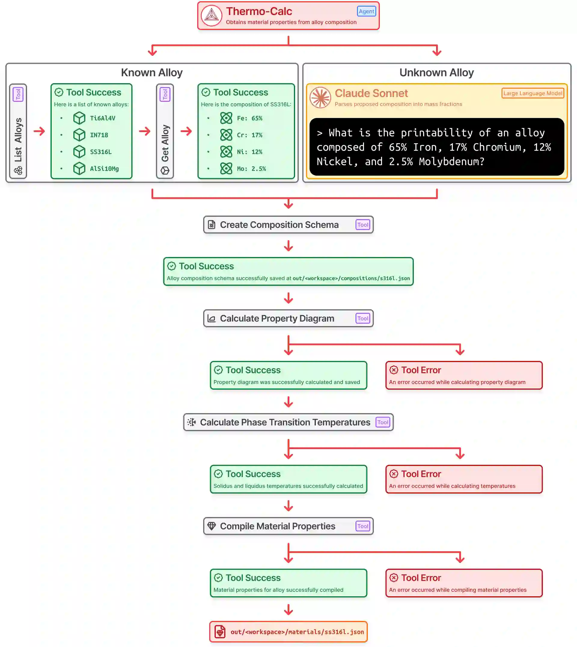
Agentic systems enable the intelligent use of research tooling, augmenting a researcher's ability to investigate and propose novel solutions to existing problems. Within Additive Manufacturing (AM), alloy selection and evaluation remains a complex challenge, often requiring expertise in the various domains of materials science, thermodynamic simulations, and experimental analysis. Large Language Model (LLM) enabled agents can facilitate this endeavor by utilizing their extensive knowledge base to dispatch tool calls via Model Context Protocol (MCP) to perform actions such as thermophysical property diagram calculations and lack of fusion process map generation. In addition, the multi-agent system can effectively reason through complex user prompts and provide analysis on the lack of fusion process window of common alloys such as SS316L and IN718 along with proposed composition variants of known alloys. These agents can dynamically adjust their task trajectory to the outcomes of tool call results, effectively enabling autonomous decision-making in practical environments. This work aims to showcase the benefits of adopting a LLM enabled multi-agent system to automate and accelerate the task of evaluating proposed additive manufacturing alloys, both novel and known.


翻译:智能体系统能够智能运用研究工具,增强研究人员探索现有问题并提出创新解决方案的能力。在增材制造领域,合金选择与评估始终是一项复杂挑战,通常需要跨材料科学、热力学模拟及实验分析等多领域的专业知识。基于大语言模型的智能体可通过调用其广泛知识库,利用模型上下文协议调度工具调用,以执行热物理性质相图计算、未熔合工艺窗口图生成等操作,从而有效推进该研究进程。此外,多智能体系统能够对复杂的用户指令进行逻辑推演,针对SS316L、IN718等常见合金的未熔合工艺窗口提供分析报告,并提出已知合金的成分变体方案。这些智能体可根据工具调用结果动态调整任务执行路径,从而在实际环境中实现自主决策。本研究旨在展示采用大语言模型驱动的多智能体系统,在自动化与加速新型及已知增材制造合金评估任务方面的显著优势。

0
下载
关闭预览

相关内容

《多智能体大语言模型系统的可靠决策研究》
专知会员服务
38+阅读 · 2月2日
AI 智能体系统:体系架构、应用场景及评估范式
智能体工程(Agent Engineering)
专知会员服务
33+阅读 · 2025年12月31日
迈向智能体系统规模化的科学
专知会员服务
21+阅读 · 2025年12月12日
《智能体技术和应用研究报告(2025年)》发布
专知会员服务
40+阅读 · 2025年6月25日
AI专题·Agent:智能体基建厚积薄发,商业化应用曙光乍现
面向大模型多智能体系统的多维评估方法
专知会员服务
34+阅读 · 2025年4月15日
大模型智能体:概念、前沿和产业实践
专知会员服务
77+阅读 · 2024年8月20日
集成智能系统评价框架与应用研究
专知会员服务
69+阅读 · 2023年9月13日
【精益】精益生产与智能制造的联系和支撑
产业智能官
39+阅读 · 2019年9月14日
【智能制造】美欧航天制造智能化发展分析
产业智能官
12+阅读 · 2019年6月6日
【工业智能】人工智能在智能制造中的应用
产业智能官
22+阅读 · 2019年1月11日
【智能制造】新一代智能制造:人工智能与智能制造
产业智能官
17+阅读 · 2018年8月11日
【智能制造】智能制造的核心——智能决策
产业智能官
12+阅读 · 2018年4月11日
国家自然科学基金
0+阅读 · 2015年12月31日
国家自然科学基金
0+阅读 · 2015年12月31日
国家自然科学基金
0+阅读 · 2015年12月31日
国家自然科学基金
1+阅读 · 2015年12月31日
国家自然科学基金
5+阅读 · 2015年12月31日
国家自然科学基金
0+阅读 · 2014年12月31日
国家自然科学基金
0+阅读 · 2014年12月31日
国家自然科学基金
36+阅读 · 2008年12月31日
Measuring Agents in Production
Arxiv
0+阅读 · 2月3日
Arxiv
0+阅读 · 2月3日
Arxiv
0+阅读 · 1月30日
VIP会员
最新内容
《系统簇式多域作战规划范畴论框架》
专知会员服务
1+阅读 · 今天14:54
高效视频扩散模型:进展与挑战
专知会员服务
0+阅读 · 今天13:34
乌克兰前线的五项创新
专知会员服务
5+阅读 · 今天6:14
 军事通信系统与设备的技术演进综述
专知会员服务
4+阅读 · 今天5:59
《北约标准:医疗评估手册》174页
专知会员服务
4+阅读 · 今天5:51
《提升生成模型的安全性与保障》博士论文
专知会员服务
4+阅读 · 今天5:47
美国当前高超音速导弹发展概述
专知会员服务
4+阅读 · 4月19日
无人机蜂群建模与仿真方法
专知会员服务
13+阅读 · 4月19日
相关VIP内容
《多智能体大语言模型系统的可靠决策研究》
专知会员服务
38+阅读 · 2月2日
AI 智能体系统:体系架构、应用场景及评估范式
智能体工程(Agent Engineering)
专知会员服务
33+阅读 · 2025年12月31日
迈向智能体系统规模化的科学
专知会员服务
21+阅读 · 2025年12月12日
《智能体技术和应用研究报告(2025年)》发布
专知会员服务
40+阅读 · 2025年6月25日
AI专题·Agent:智能体基建厚积薄发,商业化应用曙光乍现
面向大模型多智能体系统的多维评估方法
专知会员服务
34+阅读 · 2025年4月15日
大模型智能体:概念、前沿和产业实践
专知会员服务
77+阅读 · 2024年8月20日
集成智能系统评价框架与应用研究
专知会员服务
69+阅读 · 2023年9月13日
相关基金
国家自然科学基金
0+阅读 · 2015年12月31日
国家自然科学基金
0+阅读 · 2015年12月31日
国家自然科学基金
0+阅读 · 2015年12月31日
国家自然科学基金
1+阅读 · 2015年12月31日
国家自然科学基金
5+阅读 · 2015年12月31日
国家自然科学基金
0+阅读 · 2014年12月31日
国家自然科学基金
0+阅读 · 2014年12月31日
国家自然科学基金
36+阅读 · 2008年12月31日
Top
微信扫码咨询专知VIP会员