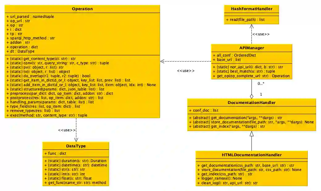
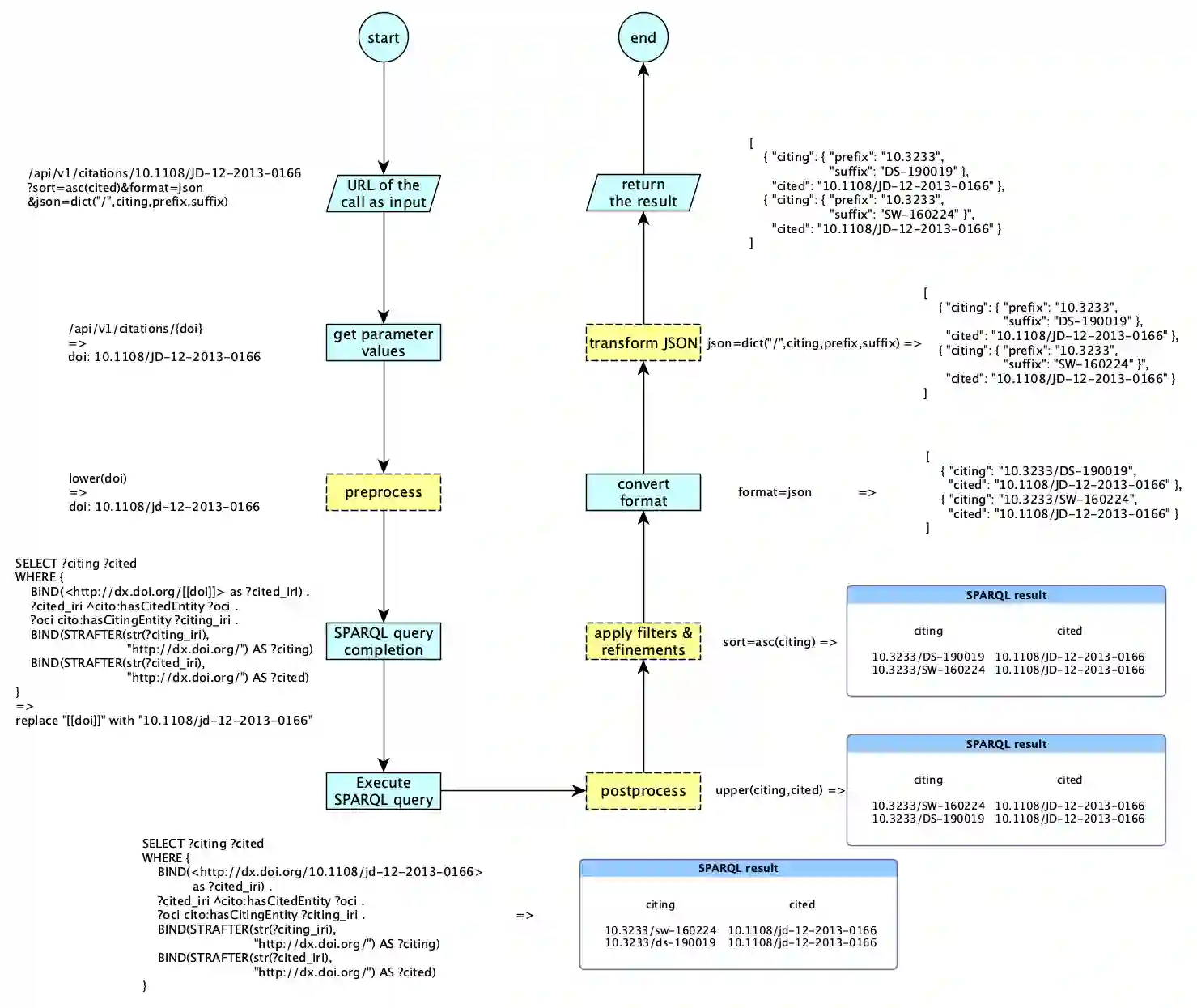
Semantic Web technologies are widely used for storing RDF data and making them available on the Web through SPARQL endpoints, queryable using the SPARQL query language. While the use of SPARQL endpoints is strongly supported by Semantic Web experts, it hinders broader use of RDF data by common Web users, engineers and develop-ers unfamiliar with Semantic Web technologies, who normally rely on Web RESTful APIs for querying Web-available data and creating applications over them. To solve this problem, we have developed RAMOSE, a generic tool developed in Python to create REST APIs over SPARQL endpoints, through the creation of source-specific textual configuration files which enable the querying of SPARQL endpoints via simple Web RESTful API calls that return either JSON or CSV-formatted data, thus hiding all the intrinsic complexities of SPARQL and RDF from common Web users. We provide evidence that the use of RAMOSE to provide REST API access to RDF data within OpenCitations triplestores is beneficial in terms of the number of queries made by external users to such RDF data using the RAMOSE API compared with the direct access via the SPARQL endpoint. Our findings prove the importance for suppliers of RDF data of having an alternative API access service, which enables its use by those with no (or little) experience in Semantic Web technologies and the SPARQL query language. RAMOSE can be used both to query any SPARQL endpoint and to query any other Web API, and thus it represents an easy generic technical solution for service providers who wish to create an API service to access Linked Data stored as RDF in a conventional triplestore.


翻译:语义网络技术被广泛用于存储 RDF 数据,并通过 SPARQL 端点(使用 SPARQL 端点进行查询)在网上提供。虽然SPARQL 端点的使用得到了SPARQL 端点专家的大力支持,但它阻碍了普通网络用户、工程师和不熟悉SEMI 网络技术的开发者更广泛地使用 RDF 数据,这些用户通常依靠网络REST ATPI 来查询网络可用数据并创建应用程序。为了解决这个问题,我们开发了RAMOSE,这是在 Python 端点开发的一种通用工具,目的是通过 SPARQ 端点创建 REST API 端点(使用源特定文本配置文件的源代码)配置文件端点配置文件,通过简单的网络 RESTAR 端点的搜索点或者 CSVPI 格式的数据返回常规用户,从而隐藏 SPARQ 和 RDF 的内在复杂性。我们提供了证据,使用RAMOSE 的 RDF 端点的网络端点访问数据使用RE 端点(使用SE 端点的外部用户使用SE 端点的外部数据,这些用户使用SE 端点访问的外部数据,这些用户使用SU 的外部端点使用SU 端点的外部端点使用SL) 端点的外部数据,从而使用SU 的外部数据访问数据,从而将SU 。

0
下载
关闭预览

相关内容

SPARQL(读作“sparkle”,SPARQL协议和RDF查询语言的首字母缩写)是一种RDF查询语言,也就是说,它是一种语义查询语言,用于数据库检索和操作以资源描述框架(RDF)格式存储的数据。
【WWW2021】知识图谱逻辑查询的自监督双曲面表示
专知会员服务
30+阅读 · 2021年4月9日
【阿里技术干货】知识结构化在阿里小蜜中的应用
专知会员服务
98+阅读 · 2019年12月14日
强化学习最新教程,17页pdf
专知会员服务
182+阅读 · 2019年10月11日
【新书】Python编程基础,669页pdf
专知会员服务
197+阅读 · 2019年10月10日
机器学习入门的经验与建议
专知会员服务
94+阅读 · 2019年10月10日
【SIGGRAPH2019】TensorFlow 2.0深度学习计算机图形学应用
专知会员服务
41+阅读 · 2019年10月9日
分布式并行架构Ray介绍
CreateAMind
10+阅读 · 2019年8月9日
【TED】生命中的每一年的智慧
英语演讲视频每日一推
10+阅读 · 2019年1月29日
LibRec 精选:连通知识图谱与推荐系统
LibRec智能推荐
3+阅读 · 2018年8月9日
【推荐】(TensorFlow)SSD实时手部检测与追踪(附代码)
机器学习研究会
11+阅读 · 2017年12月5日
分布式TensorFlow入门指南
机器学习研究会
4+阅读 · 2017年11月28日
【推荐】用Python/OpenCV实现增强现实
机器学习研究会
15+阅读 · 2017年11月16日
【推荐】YOLO实时目标检测(6fps)
机器学习研究会
20+阅读 · 2017年11月5日
【推荐】树莓派/OpenCV/dlib人脸定位/瞌睡检测
机器学习研究会
9+阅读 · 2017年10月24日
【推荐】用Tensorflow理解LSTM
机器学习研究会
36+阅读 · 2017年9月11日
【推荐】SVM实例教程
机器学习研究会
17+阅读 · 2017年8月26日
Adversarial Metric Attack for Person Re-identification
Arxiv
6+阅读 · 2018年1月29日
VIP会员
最新内容
2026“人工智能+”行业发展蓝皮书(附下载)
专知会员服务
6+阅读 · 今天12:11
《强化学习数学基础》
专知会员服务
4+阅读 · 今天12:07
“Maven计划”的发展演变之“Maven智能系统”应用
《无人机革命:来自俄乌战场的启示》(报告)
专知会员服务
9+阅读 · 今天6:48
《实现联合作战能力所需的技术》58页报告
专知会员服务
5+阅读 · 今天6:30
以色列运用人工智能优化空袭警报系统
专知会员服务
5+阅读 · 今天6:20
以色列在多条战线部署AI智能体
专知会员服务
7+阅读 · 今天6:12
相关资讯
分布式并行架构Ray介绍
CreateAMind
10+阅读 · 2019年8月9日
【TED】生命中的每一年的智慧
英语演讲视频每日一推
10+阅读 · 2019年1月29日
LibRec 精选:连通知识图谱与推荐系统
LibRec智能推荐
3+阅读 · 2018年8月9日
【推荐】(TensorFlow)SSD实时手部检测与追踪(附代码)
机器学习研究会
11+阅读 · 2017年12月5日
分布式TensorFlow入门指南
机器学习研究会
4+阅读 · 2017年11月28日
【推荐】用Python/OpenCV实现增强现实
机器学习研究会
15+阅读 · 2017年11月16日
【推荐】YOLO实时目标检测(6fps)
机器学习研究会
20+阅读 · 2017年11月5日
【推荐】树莓派/OpenCV/dlib人脸定位/瞌睡检测
机器学习研究会
9+阅读 · 2017年10月24日
【推荐】用Tensorflow理解LSTM
机器学习研究会
36+阅读 · 2017年9月11日
【推荐】SVM实例教程
机器学习研究会
17+阅读 · 2017年8月26日
Top
微信扫码咨询专知VIP会员