在声明响应时间内,人员和装备完成部署的准备状态,对在作战和训练环境中的作战效能至关重要。本文提出一个运用大规模基于智能体的建模开发的概念模型,旨在演示如何在现实条件下模拟多域作战中复杂的动员与战备动态。该模型捕捉了关键战备因素,包括正规军和预备役的动员、医疗报告、运输、后勤以及供应链依赖关系。还纳入了平民行为——如交通和人口流动——以反映非战斗人员对军事行动的影响。应用此方法有可能在规划、态势感知和更快速的决策支持方面带来阶跃式变革——缩短部署时间并降低作战风险。通过模拟军事激活、社会行为、部队动员、机动考量和后勤保障等相互关联系统内部及之间的复杂互动,该模型揭示了可能对部署构成风险的涌现行为、瓶颈、维持有效供应链的挑战以及突出的基础设施限制。这些见解支持对战备状况的评估和压力测试,以确保能够考量不同选项并实施最优方案。为响应北约对更敏捷、数据驱动的多域作战部队规划的需求,本工作展示了可扩展的基于智能体建模如何能够改变战备评估和作战预判。为将仿真集成到未来规划和决策过程中提供了一个强大的概念基础。

作战和训练效能取决于人员和装备的及时准备状态。北约开发了一个概念模型以满足对高战备部队的这一关键需求。本文介绍了这个模型,将大规模基于智能体的建模应用于多域作战部队战备的评估与优化。通过模拟军事力量、基础设施和平民人口之间复杂的非线性互动,该方法捕捉了传统模型所忽略的涌现行为和连锁效应。该框架揭示了在动员、后勤和医疗保障等领域中隐藏的风险、瓶颈和脆弱性。通过国防训练和民事规划中的应用案例研究展示,此方法提供了可解释的、数据驱动的战备洞察,可改善态势感知,支持对行动方案进行压力测试,并最终提升联盟快速、有韧性地部署的能力。一个提议的技术架构确保该解决方案在北约环境内具有可扩展性、互操作性和可重用性,支持快速和韧性的部署。此能力增强了军民两用背景下的规划与决策支持,将其适用性扩展到其他政府部门和大规模民事规划。通过揭示影响军事战备的复杂动态,基于智能体建模驱动的解决方案确保了联盟能够有效地威慑和应对威胁。

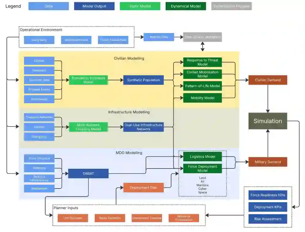
图1:多域作战建模的概念架构。将民用、基础设施和军事子系统集成到一个统一的仿真中,以捕捉军民对共享资源的动态竞争,并支持部署与战备分析。

战备评估中的建模与仿真

  • 建模与仿真——为战备提供真实性

在逼真场景中进行规划是有效准备和达到战备状态的基础。建模与仿真提供了构建适应性场景的手段,以捕捉现实世界的复杂性。当在足够的保真度和压缩的时间框架内进行时,仿真可增强共享态势感知,并通过提供特定作战数据来支持指挥官的决策制定,从而增加选择和执行行动方案的信心。真实性使得能够进行准确评估、有依据的分析和稳健的战略制定,从而加强整体战备水平。这些要素共同贡献于通用作战图,并形成对军事能力的具体领域视图,从而提供了部队战备状态及动员与部署能力的数字化可视化。

  • 多域作战与部队战备:复杂性挑战

一种系统之系统的方法通过建模每一个要素——关键的多模态平台和资产、人员、信息与通信流、天气等等——来支持构建逼真的场景。这些部分之间的互动揭示了在常规和破坏性事件中都会发生的连锁效应。军事决策常常在压力下做出,时间优先,且缺乏关于构成多域作战部队战备完整图景所有方面的完整信息。通过在领域、战术、人口、基础设施、技术及集成等方面反映现实世界条件,建模与仿真促进了对现代战争复杂性及其相互依赖性的更深入理解。

成为VIP会员查看完整内容
31

相关内容

人工智能在军事中可用于多项任务,例如目标识别、大数据处理、作战系统、网络安全、后勤运输、战争医疗、威胁和安全监测以及战斗模拟和训练。
《运用建模与仿真赋能多域作战》报告
专知会员服务
38+阅读 · 2025年12月6日
《动态规划算法在武器-目标分配中的应用》30页报告
专知会员服务
151+阅读 · 2024年1月28日
《基于自然语言的人工智能军事决策支持》
专知会员服务
153+阅读 · 2024年1月25日
国家自然科学基金
4+阅读 · 2015年12月31日
国家自然科学基金
0+阅读 · 2015年12月31日
国家自然科学基金
7+阅读 · 2015年12月31日
国家自然科学基金
0+阅读 · 2015年12月31日
国家自然科学基金
24+阅读 · 2014年12月31日
国家自然科学基金
45+阅读 · 2014年12月31日
国家自然科学基金
0+阅读 · 2014年12月31日
国家自然科学基金
2+阅读 · 2014年12月31日
国家自然科学基金
17+阅读 · 2012年12月31日
Arxiv
176+阅读 · 2023年4月20日
A Survey of Large Language Models
Arxiv
501+阅读 · 2023年3月31日
Arxiv
83+阅读 · 2023年3月26日
Arxiv
182+阅读 · 2023年3月24日
Arxiv
27+阅读 · 2023年3月17日
VIP会员
最新内容
高效视频扩散模型:进展与挑战
专知会员服务
0+阅读 · 41分钟前
乌克兰前线的五项创新
专知会员服务
4+阅读 · 今天6:14
 军事通信系统与设备的技术演进综述
专知会员服务
3+阅读 · 今天5:59
《北约标准:医疗评估手册》174页
专知会员服务
3+阅读 · 今天5:51
《提升生成模型的安全性与保障》博士论文
专知会员服务
3+阅读 · 今天5:47
美国当前高超音速导弹发展概述
专知会员服务
4+阅读 · 4月19日
无人机蜂群建模与仿真方法
专知会员服务
12+阅读 · 4月19日
澳大利亚发布《国防战略(2026年)》
专知会员服务
6+阅读 · 4月19日
相关基金
国家自然科学基金
4+阅读 · 2015年12月31日
国家自然科学基金
0+阅读 · 2015年12月31日
国家自然科学基金
7+阅读 · 2015年12月31日
国家自然科学基金
0+阅读 · 2015年12月31日
国家自然科学基金
24+阅读 · 2014年12月31日
国家自然科学基金
45+阅读 · 2014年12月31日
国家自然科学基金
0+阅读 · 2014年12月31日
国家自然科学基金
2+阅读 · 2014年12月31日
国家自然科学基金
17+阅读 · 2012年12月31日
微信扫码咨询专知VIP会员