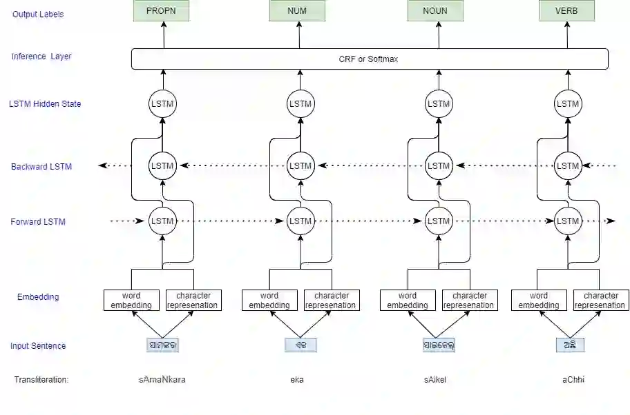
Automatic Part-of-speech (POS) tagging is a preprocessing step of many natural language processing (NLP) tasks such as name entity recognition (NER), speech processing, information extraction, word sense disambiguation, and machine translation. It has already gained a promising result in English and European languages, but in Indian languages, particularly in Odia language, it is not yet well explored because of the lack of supporting tools, resources, and morphological richness of language. Unfortunately, we were unable to locate an open source POS tagger for Odia, and only a handful of attempts have been made to develop POS taggers for Odia language. The main contribution of this research work is to present a conditional random field (CRF) and deep learning-based approaches (CNN and Bidirectional Long Short-Term Memory) to develop Odia part-of-speech tagger. We used a publicly accessible corpus and the dataset is annotated with the Bureau of Indian Standards (BIS) tagset. However, most of the languages around the globe have used the dataset annotated with Universal Dependencies (UD) tagset. Hence, to maintain uniformity Odia dataset should use the same tagset. So we have constructed a simple mapping from BIS tagset to UD tagset. We experimented with various feature set inputs to the CRF model, observed the impact of constructed feature set. The deep learning-based model includes Bi-LSTM network, CNN network, CRF layer, character sequence information, and pre-trained word vector. Character sequence information was extracted by using convolutional neural network (CNN) and Bi-LSTM network. Six different combinations of neural sequence labelling models are implemented, and their performance measures are investigated. It has been observed that Bi-LSTM model with character sequence feature and pre-trained word vector achieved a significant state-of-the-art result.


翻译:自动部分语音标记(POS)是许多自然语言处理任务(NLP)的预处理步骤,如名称实体识别(NER)、语音处理、信息提取、字感突变和机器翻译。在英语和欧洲语言方面已经取得了令人乐观的结果,但在印度语言方面,特别是在Odia语言方面,由于缺少辅助工具、资源和语言的形态丰富,该标记尚未得到充分探讨。不幸的是,我们未能为Odia找到一个开放源源POS矢量计算器(NLP),而且只做了很少的尝试来为Odia语言开发POS深度标记器(NER)、语音处理、信息提取信息提取、字义感应显示一个有条件随机的字段(CRF)和基于深层次的学习方法(CNN和双向长短期内存)来开发Odia语部分。我们使用了一个公开的字元资料和数据元模型(BISLS)的模型(BILS),我们使用通用的轨迹标记(ODRI),我们使用一个相同的标记。

0
下载
关闭预览

相关内容

词性(part-of-speech)是词汇基本的语法属性,通常也称为词类。词性标注就是在给定句子中判定每个词的语法范畴,确定其词性并加以标注的过程,是中文信息处理面临的重要基础性问题。在语料库语言学中,词性标注(POS标注或PoS标注或POST),也称为语法标注,是将文本(语料库)中的单词标注为与特定词性相对应的过程,[1] 基于其定义和上下文。
剑桥大学《数据科学: 原理与实践》课程,附PPT下载
专知会员服务
54+阅读 · 2021年1月20日
专知会员服务
124+阅读 · 2020年9月8日
100+篇《自监督学习(Self-Supervised Learning)》论文最新合集
专知会员服务
167+阅读 · 2020年3月18日
强化学习最新教程,17页pdf
专知会员服务
182+阅读 · 2019年10月11日
[综述]深度学习下的场景文本检测与识别
专知会员服务
78+阅读 · 2019年10月10日
机器学习入门的经验与建议
专知会员服务
94+阅读 · 2019年10月10日
VCIP 2022 Call for Demos
CCF多媒体专委会
1+阅读 · 2022年6月6日
VCIP 2022 Call for Special Session Proposals
CCF多媒体专委会
1+阅读 · 2022年4月1日
IEEE ICKG 2022: Call for Papers
机器学习与推荐算法
3+阅读 · 2022年3月30日
AIART 2022 Call for Papers
CCF多媒体专委会
1+阅读 · 2022年2月13日
【ICIG2021】Latest News & Announcements of the Workshop
中国图象图形学学会CSIG
0+阅读 · 2021年12月20日
【ICIG2021】Check out the hot new trailer of ICIG2021 Symposium8
中国图象图形学学会CSIG
0+阅读 · 2021年11月16日
Hierarchically Structured Meta-learning
CreateAMind
27+阅读 · 2019年5月22日
Unsupervised Learning via Meta-Learning
CreateAMind
44+阅读 · 2019年1月3日
A Technical Overview of AI & ML in 2018 & Trends for 2019
待字闺中
18+阅读 · 2018年12月24日
国家自然科学基金
1+阅读 · 2014年12月31日
国家自然科学基金
1+阅读 · 2013年12月31日
国家自然科学基金
0+阅读 · 2013年12月31日
国家自然科学基金
0+阅读 · 2013年12月31日
国家自然科学基金
0+阅读 · 2012年12月31日
国家自然科学基金
1+阅读 · 2012年12月31日
国家自然科学基金
0+阅读 · 2012年12月31日
国家自然科学基金
0+阅读 · 2012年12月31日
国家自然科学基金
0+阅读 · 2009年12月31日
Arxiv
70+阅读 · 2022年6月30日
Arxiv
15+阅读 · 2020年12月17日
A Survey of Deep Learning for Scientific Discovery
Arxiv
29+阅读 · 2020年3月26日
VIP会员
最新内容
《美陆军条例:陆军指挥政策(2026版)》
专知会员服务
6+阅读 · 今天8:10
《军用自主人工智能系统的治理与安全》
专知会员服务
5+阅读 · 今天8:02
《系统簇式多域作战规划范畴论框架》
专知会员服务
8+阅读 · 4月20日
高效视频扩散模型:进展与挑战
专知会员服务
4+阅读 · 4月20日
乌克兰前线的五项创新
专知会员服务
8+阅读 · 4月20日
 军事通信系统与设备的技术演进综述
专知会员服务
7+阅读 · 4月20日
《北约标准:医疗评估手册》174页
专知会员服务
6+阅读 · 4月20日
相关资讯
VCIP 2022 Call for Demos
CCF多媒体专委会
1+阅读 · 2022年6月6日
VCIP 2022 Call for Special Session Proposals
CCF多媒体专委会
1+阅读 · 2022年4月1日
IEEE ICKG 2022: Call for Papers
机器学习与推荐算法
3+阅读 · 2022年3月30日
AIART 2022 Call for Papers
CCF多媒体专委会
1+阅读 · 2022年2月13日
【ICIG2021】Latest News & Announcements of the Workshop
中国图象图形学学会CSIG
0+阅读 · 2021年12月20日
【ICIG2021】Check out the hot new trailer of ICIG2021 Symposium8
中国图象图形学学会CSIG
0+阅读 · 2021年11月16日
Hierarchically Structured Meta-learning
CreateAMind
27+阅读 · 2019年5月22日
Unsupervised Learning via Meta-Learning
CreateAMind
44+阅读 · 2019年1月3日
A Technical Overview of AI & ML in 2018 & Trends for 2019
待字闺中
18+阅读 · 2018年12月24日
相关基金
国家自然科学基金
1+阅读 · 2014年12月31日
国家自然科学基金
1+阅读 · 2013年12月31日
国家自然科学基金
0+阅读 · 2013年12月31日
国家自然科学基金
0+阅读 · 2013年12月31日
国家自然科学基金
0+阅读 · 2012年12月31日
国家自然科学基金
1+阅读 · 2012年12月31日
国家自然科学基金
0+阅读 · 2012年12月31日
国家自然科学基金
0+阅读 · 2012年12月31日
国家自然科学基金
0+阅读 · 2009年12月31日
Top
微信扫码咨询专知VIP会员