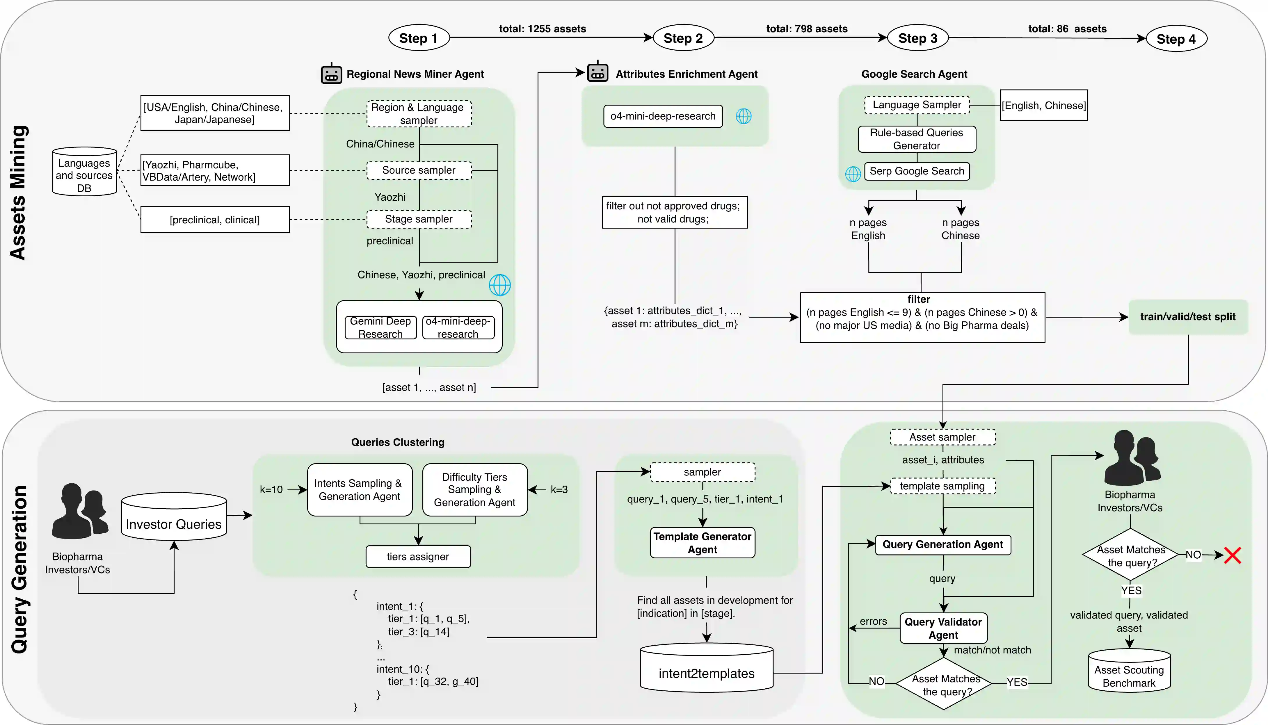
Bio-pharmaceutical innovation has shifted: many new drug assets now originate outside the United States and are disclosed primarily via regional, non-English channels. Recent data suggests that over 85% of patent filings originate outside the U.S., with China accounting for nearly half of the global total. A growing share of scholarly output is also non-U.S. Industry estimates put China at 30% of global drug development, spanning 1,200+ novel candidates. In this high-stakes environment, failing to surface "under-the-radar" assets creates multi-billion-dollar risk for investors and business development teams, making asset scouting a coverage-critical competition where speed and completeness drive value. Yet today's Deep Research AI agents still lag human experts in achieving high recall discovery across heterogeneous, multilingual sources without hallucination. We propose a benchmarking methodology for drug asset scouting and a tuned, tree-based self-learning Bioptic Agent aimed at complete, non-hallucinated scouting. We construct a challenging completeness benchmark using a multilingual multi-agent pipeline: complex user queries paired with ground-truth assets that are largely outside U.S.-centric radar. To reflect real-deal complexity, we collected screening queries from expert investors, BD, and VC professionals and used them as priors to conditionally generate benchmark queries. For grading, we use LLM-as-judge evaluation calibrated to expert opinions. On this benchmark, our Bioptic Agent achieves 79.7% F1 score, outperforming Claude Opus 4.6 (56.2%), Gemini 3 Pro + Deep Research (50.6%), OpenAI GPT-5.2 Pro (46.6%), Perplexity Deep Research (44.2%), and Exa Websets (26.9%). Performance improves steeply with additional compute, supporting the view that more compute yields better results.


翻译:生物制药创新格局已发生转变:如今许多新药资产源自美国以外地区,且主要通过区域性非英语渠道披露。近期数据显示,超过85%的专利申报源自美国境外,其中中国占全球总量的近半数。非美国产出的学术成果份额亦持续增长,行业评估显示中国占全球药物研发的30%,涵盖1,200余种新候选药物。在此高风险环境下,若未能发现"潜藏"资产将为投资者及业务拓展团队带来数十亿美元风险,使得资产侦察成为覆盖范围决定成败的竞争——速度与完整性直接创造价值。然而,当前深度研究AI智能体在跨异构多语言源实现高召回率发现且避免幻觉方面,仍落后于人类专家。本文提出针对药物资产侦察的基准测试方法,以及一种经调优的树状自学习双重视角智能体,旨在实现完整无幻觉的侦察。我们通过多语言多智能体流程构建了具有挑战性的完整性基准:将复杂用户查询与主要位于美国中心视野外的真实资产配对。为反映真实交易复杂度,我们收集了来自专业投资者、业务拓展及风投人士的筛选查询,并将其作为先验条件生成基准查询。评估采用经专家意见校准的大语言模型即裁判机制。在此基准测试中,我们的双重视角智能体取得79.7%的F1分数,显著优于Claude Opus 4.6(56.2%)、Gemini 3 Pro + Deep Research(50.6%)、OpenAI GPT-5.2 Pro(46.6%)、Perplexity Deep Research(44.2%)及Exa Websets(26.9%)。性能随算力增加呈陡峭提升,印证了更高算力产生更优结果的观点。

0
下载
关闭预览

相关内容

在透彻的分析基础之上,购买某种资产以期待未来能保证本金的安全并获得固定的或者非固定的满意回报的理性行为称之投资
基于深度学习的全新药物设计研究进展
专知会员服务
29+阅读 · 2023年10月27日
《Engineering》:从数据到AI药物研发
专知会员服务
46+阅读 · 2023年5月17日
创新药系列深度报告
专知会员服务
20+阅读 · 2022年9月13日
2022年中国AI制药行业概览,39页pdf
专知会员服务
43+阅读 · 2022年7月28日
AI药物设计前沿进展探讨,智药公开课今晚19:30开播!
专知会员服务
15+阅读 · 2022年6月22日
AI药物研发发展研究报告(附报告)
专知会员服务
91+阅读 · 2022年2月11日
【AIoT】2018年AIoT产业蓝皮书!
产业智能官
12+阅读 · 2019年2月16日
国家自然科学基金
3+阅读 · 2017年12月31日
国家自然科学基金
0+阅读 · 2015年12月31日
国家自然科学基金
0+阅读 · 2015年12月31日
国家自然科学基金
0+阅读 · 2015年12月31日
国家自然科学基金
1+阅读 · 2015年12月31日
国家自然科学基金
0+阅读 · 2015年12月31日
国家自然科学基金
0+阅读 · 2014年12月31日
国家自然科学基金
5+阅读 · 2014年12月31日
国家自然科学基金
0+阅读 · 2014年12月31日
A Picture of Agentic Search
Arxiv
0+阅读 · 2月19日
VIP会员
最新内容
《自动化战略情报管控》
专知会员服务
1+阅读 · 57分钟前
得失评估:审视对伊朗战争的轨迹(简报)
专知会员服务
1+阅读 · 今天14:19
【CMU博士论文】迈向可解释机器学习的理论基础
专知会员服务
1+阅读 · 今天12:23
基于数据优化的人机协同与机器人僚机
专知会员服务
5+阅读 · 今天2:08
相关VIP内容
基于深度学习的全新药物设计研究进展
专知会员服务
29+阅读 · 2023年10月27日
《Engineering》:从数据到AI药物研发
专知会员服务
46+阅读 · 2023年5月17日
创新药系列深度报告
专知会员服务
20+阅读 · 2022年9月13日
2022年中国AI制药行业概览,39页pdf
专知会员服务
43+阅读 · 2022年7月28日
AI药物设计前沿进展探讨,智药公开课今晚19:30开播!
专知会员服务
15+阅读 · 2022年6月22日
AI药物研发发展研究报告(附报告)
专知会员服务
91+阅读 · 2022年2月11日
相关基金
国家自然科学基金
3+阅读 · 2017年12月31日
国家自然科学基金
0+阅读 · 2015年12月31日
国家自然科学基金
0+阅读 · 2015年12月31日
国家自然科学基金
0+阅读 · 2015年12月31日
国家自然科学基金
1+阅读 · 2015年12月31日
国家自然科学基金
0+阅读 · 2015年12月31日
国家自然科学基金
0+阅读 · 2014年12月31日
国家自然科学基金
5+阅读 · 2014年12月31日
国家自然科学基金
0+阅读 · 2014年12月31日
Top
微信扫码咨询专知VIP会员