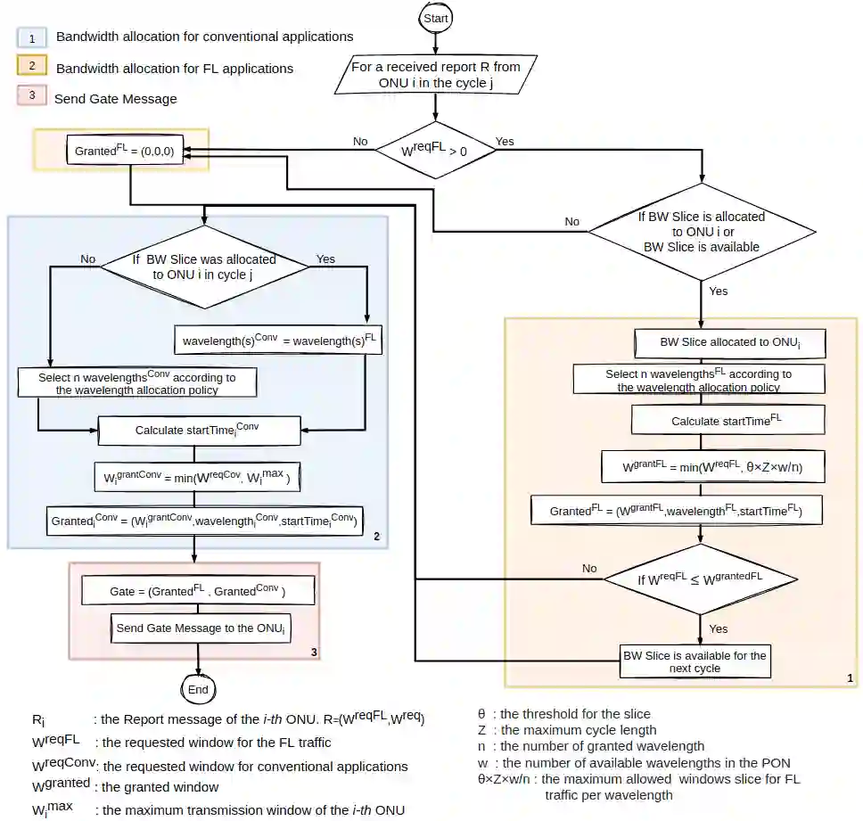
Federated Learning (FL) is a distributed machine learning (ML) type of processing that preserves the privacy of user data, sharing only the parameters of ML models with a common server. The processing of FL requires specific latency and bandwidth demands that need to be fulfilled by the operation of the communication network. This paper introduces a Dynamic Wavelength and Bandwidth Allocation algorithm for Quality of Service (QoS) provisioning for FL traffic over 50 Gb/s Ethernet Passive Optical Networks. The proposed algorithm prioritizes FL traffic and reduces the delay of FL and delay-critical applications supported on the same infrastructure.


翻译:联邦学习(FL)是一种分布式机器学习(ML)处理方式,它保护用户数据的隐私,只与共用服务器共享ML模型的参数;FL的处理需要通信网络运作需要满足的具体的延时和带宽要求;本文介绍了用于服务质量的动态波长和带宽分配算法(Qos),为FL传输量超过50Gb/s Ethernet被动光学网络提供50Gb/s Ethernet被动光学网络;拟议的算法优先考虑FL通信量,减少FL的延迟,减少在同一基础设施支持的延迟关键应用。

0
下载
关闭预览

相关内容

专知会员服务
32+阅读 · 2021年6月12日
最新《联邦学习Federated Learning》报告,Federated Learning
专知会员服务
92+阅读 · 2020年12月2日
[综述]深度学习下的场景文本检测与识别
专知会员服务
78+阅读 · 2019年10月10日
Federated Learning: 架构
AINLP
4+阅读 · 2020年9月20日
Hierarchically Structured Meta-learning
CreateAMind
27+阅读 · 2019年5月22日
Transferring Knowledge across Learning Processes
CreateAMind
29+阅读 · 2019年5月18日
已删除
将门创投
18+阅读 · 2019年2月18日
人工智能 | UAI 2019等国际会议信息4条
Call4Papers
6+阅读 · 2019年1月14日
Unsupervised Learning via Meta-Learning
CreateAMind
44+阅读 · 2019年1月3日
meta learning 17年:MAML SNAIL
CreateAMind
11+阅读 · 2019年1月2日
A Technical Overview of AI & ML in 2018 & Trends for 2019
待字闺中
18+阅读 · 2018年12月24日
Auto-Encoding GAN
CreateAMind
7+阅读 · 2017年8月4日
Federated Learning for Mobile Keyboard Prediction
Arxiv
5+阅读 · 2018年11月8日
Arxiv
6+阅读 · 2018年1月14日
VIP会员
最新内容
《系统簇式多域作战规划范畴论框架》
专知会员服务
2+阅读 · 今天14:54
高效视频扩散模型:进展与挑战
专知会员服务
0+阅读 · 今天13:34
乌克兰前线的五项创新
专知会员服务
6+阅读 · 今天6:14
 军事通信系统与设备的技术演进综述
专知会员服务
4+阅读 · 今天5:59
《北约标准:医疗评估手册》174页
专知会员服务
4+阅读 · 今天5:51
《提升生成模型的安全性与保障》博士论文
专知会员服务
4+阅读 · 今天5:47
美国当前高超音速导弹发展概述
专知会员服务
4+阅读 · 4月19日
无人机蜂群建模与仿真方法
专知会员服务
13+阅读 · 4月19日
相关VIP内容
相关资讯
Federated Learning: 架构
AINLP
4+阅读 · 2020年9月20日
Hierarchically Structured Meta-learning
CreateAMind
27+阅读 · 2019年5月22日
Transferring Knowledge across Learning Processes
CreateAMind
29+阅读 · 2019年5月18日
已删除
将门创投
18+阅读 · 2019年2月18日
人工智能 | UAI 2019等国际会议信息4条
Call4Papers
6+阅读 · 2019年1月14日
Unsupervised Learning via Meta-Learning
CreateAMind
44+阅读 · 2019年1月3日
meta learning 17年:MAML SNAIL
CreateAMind
11+阅读 · 2019年1月2日
A Technical Overview of AI & ML in 2018 & Trends for 2019
待字闺中
18+阅读 · 2018年12月24日
Auto-Encoding GAN
CreateAMind
7+阅读 · 2017年8月4日
Top
微信扫码咨询专知VIP会员